EXCEN_PRO_Operation(Chi_Ver8)OPT - 第27页
EXCE N PRO O pe ra tio n Han db oo k 3-6 第 3 章 本 Chapter 主要介绍生产作业顺序。 生产 High Perform ance Modular Mounter 准备生产 Ⅱ > 查看作 业及准备PCB文 件 准备生产 Ⅱ 生产 1. 查 看作业 及 准备 P CB 文件 Step 1. 实行 I n l i n e T- O L P 。 ㆍ 输入 ID 与密码后,单击 Login…

EXCEN PRO Operation Handbook
3-5
第 3 章
本Chapter主要介绍生产作业顺序。
生产
High Performance Modular Mounter
准备生产 Ⅰ > 供料器/吸嘴的安装及元器件的订货
准备生产 Ⅰ
3. 供料器/吸嘴的安装及元器件的订货
Step 1. 检查供料器配置及安装供料器。
ㆍ 在相应的插槽(Slot)上固定供料器。
ㆍ 固定夹持器(Grip)
在T-Feeder打开下一个需要生产的模式(model)的作业文件,参考供料器
配置信息后把供料器安装到对接台的供料器底座。
供料器安装错误时,供料器的LED会以红色闪烁,在MMI画面上显示错
误提示信息。
利用 Samsung T-Solution 将供料器装在已预备好的料车的详细内容,
请参考 Samsung T-Solution 用户手册。
在Feeder Info对话框单击<Start>键转换到Install Mode后,按照供料器配
置信息把供料器安装到对接台的供料器底座,利用扫描器识别需要供应
的元件的卷轴条形码,就能完成供料器的安装作业。
Step 2. 确认可能 耗 尽的元器件。
把先前阶段“业务检查”中确认的可能耗尽的元器件内容填写到订货清单。
Step 3. 元器件订货。
把填写完毕的元器件订货格式提交到元器件供应室(器材室)请求该元器件。
(此时,需要接受订货内容确认书以便在接受元器件时确认。)

EXCEN PRO Operation Handbook
3-6
第 3 章
本Chapter主要介绍生产作业顺序。
生产
High Performance Modular Mounter
准备生产 Ⅱ > 查看作业及准备PCB文件
准备生产 Ⅱ
生产
1. 查看作业及准备PCB文件
Step 1. 实行 Inline T-OLP。
ㆍ 输入ID与密码后,单击Login键。
Step 2. 在画面右侧面板(Panel)选择作业文件。
ㆍ 可以查看所分配的工作。
准备生产
Ⅱ

EXCEN PRO Operation Handbook
3-7
第 3 章
本Chapter主要介绍生产作业顺序。
生产
High Performance Modular Mounter
准备生产 Ⅱ > 查看作业及准备PCB文件
准备生产 Ⅱ
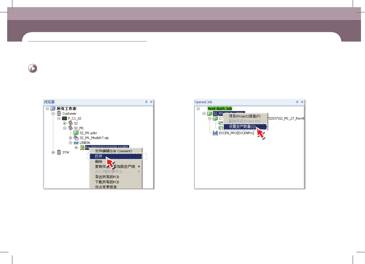
Step 3. 利用鼠标右键单击需要下载的修订本(revision)后 ,选 择 “打开”。
ㆍ 打开PCB文件,<浏览器>领域则显示为<Opened Job>领域。
Step 4. 利 用 鼠 标 右 键 单 击 已 经 打 开 的 作 业 的 项 目 后 ,选 择 “生产数量”。