00193634-0302 OM MTC2 DE - 第43页
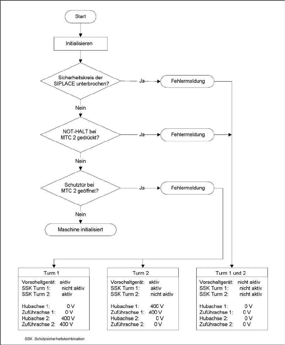
Betriebssicherheit Sicherheitsschleifen Sicherheitseinrichtungen SIPLACE MTC2 Bedienungsanleitung 43 2.5.6 Sicherheit sschleifen 2-11: Sicherheitsschleifen

Betriebssicherheit
Sicherheitseinrichtungen Sicherheits- und Meldekreis
42 SIPLACE MTC2 Bedienungsanleitung
2.5.5 Sicherheits- und Meldekreis
Der Sicherheitskreis besteht aus drei Sicherheitskombinationen, die völlig unabhängig voneinander
arbeiten. Es werden damit folgende Handlungen überwacht:
Betätigen des NOT-HALT-Tasters
Öffnen der Schutztüre Turm 1
Öffnen der Schutztüre Turm 2
Die zwei Schutztüren sind jeweils mit einem Schutztürenschalter ausgerüstet, die im Startkreis des
jeweiligen Überwachungsgerätes eingeschleift sind.
Wird während des Betriebes der NOT-HALT-Taster betätigt oder eine der beiden Schutztüren geöffnet,
fällt die jeweilige Sicherheitskombination ab und die Antriebe werden über Schütze auf der Elektroplatte
gesperrt.
Der Meldekreis für die Schutztürüberwachung wird durch die jeweiligen Sicherheitskombination über
Schließer-Kontakte an die MTC2-Steuerung übermittelt.
HINWEIS:
Die oben genannten Schütze sind mit Hilfskontakten (Öffnern) im Startkreis der jeweiligen
Sicherheitskombinationen eingeschleift.
Deshalb ist nach Freigabe des Sicherheitskreises durch die SIPLACE-Station ein Betrieb des
MTC2 erst wieder möglich, wenn der NOT-HALT-Taster entriegelt ist bzw. wenn die
Schutztüren von Turm 1 und Turm 2 geschlossen sind.

Betriebssicherheit
Sicherheitsschleifen Sicherheitseinrichtungen
SIPLACE MTC2 Bedienungsanleitung
43
2.5.6 Sicherheitsschleifen
2-11: Sicherheitsschleifen

Betriebssicherheit
EGB-Richtlinien Definition von EGB
44 SIPLACE MTC2 Bedienungsanleitung
2.6 EGB-Richtlinien
2.6.1 Definition von EGB
Sehen Sie dazu auch...
J
2.2.7 Warnschild W215 [
J
25]
2.6.2 Wichtige Schutzmaßnahmen gegen statische Aufladung
X Die meisten Kunststoffe sind stark aufladbar und deshalb unbedingt von den gefährdeten Bau-
elementen fernzuhalten!
X Beim Umgang mit elektrostatisch gefährdeten Bauelementen ist auf gute Erdung von Mensch,
Arbeitsplatz und Verpackung zu achten!
2.6.3 Handhabung von EGB-Baugruppen
Grundsätzlich gilt, dass elektronische Baugruppen nur dann berührt werden sollten, wenn dies wegen
daran vorzunehmender Arbeiten unvermeidbar ist. Fassen Sie dabei Flachbaugruppen auf keinen Fall
so an, dass dabei Bauelemente-Pins oder Leiterbahnen berührt werden.
Bauelemente dürfen nur berührt werden,
wenn man über EGB-Armband ständig geerdet ist oder
wenn man EGB-Schuhe oder EGB-Schuherdungsschutzstreifen in Verbindung mit einem EGB-
Boden trägt.
Vor dem Berühren einer elektronischen Baugruppe muss der eigene Körper entladen werden. Dies kann
in einfachster Weise dadurch geschehen, dass unmittelbar vorher ein leitfähiger, geerdeter Gegenstand
berührt wird (beispielsweise metallblanke Schaltschrankteile, eine Wasserleitung usw.).
Bringen Sie Baugruppen nicht mit aufladbaren und hochisolierenden Stoffen in Berührung, z. B.
Kunststoff-Folien, isolierende Tischplatten oder Bekleidungsteile aus Kunstfaser.
Legen Sie Baugruppen nur auf leitfähigen Unterlagen ab (Tisch mit EGB-Auflage, leitfähiger EGB-
Schaumstoff, EGB-Verpackungsbeutel, EGB-Transportbehälter).
Bringen Sie Baugruppen nicht in die Nähe von Datensichtgeräten, Monitoren oder Fernsehgeräten.
Halten Sie zum Bildschirm einen Mindestabstand von > 10 cm ein.
Fast alle modernen Baugruppen sind mit hochintegrierten Bausteinen bzw. Bauelementen in MOS-
Technik bestückt. Diese elektronischen Bauelemente sind technologisch bedingt sehr empfindlich
gegen Überspannungen und damit auch gegen elektrostatische Entladung.
Die Kurzbezeichnung für elektrostatisch gefährdete Bauelementebaugruppen ist
’EGB’. Daneben findet man häufig auch die international gebräuchliche Bezeichnung
’ESD’ (Electrostatic Sensitive Device). Nebenstehendes Symbol auf Schildern an
Schränken, Baugruppenträgern oder Verpackungen weist auf die Verwendung von
elektrostatisch gefährdeten Bauelementen und damit auf die
Berührungsempfindlichkeit der betreffenden Baugruppen hin.
EGBs können durch Spannungen und Energien zerstört werden, die weit unterhalb der
Wahrnehmungsgrenze des Menschen liegen. Solche Spannungen treten bereits dann auf, wenn ein
Bauelement oder eine Baugruppe von einem nicht elektrostatisch entladenen Menschen berührt wird.
Bauelemente, die solchen Überspannungen ausgesetzt wurden, können in den meisten Fällen nicht
sofort als fehlerhaft erkannt werden, da sich erst nach längerer Betriebszeit ein Fehlverhalten
einstellen kann.