GT 参数详解GKG印刷机参数调试方法 - 第16页
十五、软件版 本、软件注 册 点击【信息】 - 【版本信息】,即可看到图示上的版本 信息,当客户机器软件有问题时,售后通常会询问客 户软件版本,以便于解决问题 软件注册: GKG 印刷机每台机器都会有对应的用户名, 试用期到后,便需要 GKG 提供永久注册码,而此功能 开关位于【信息】栏

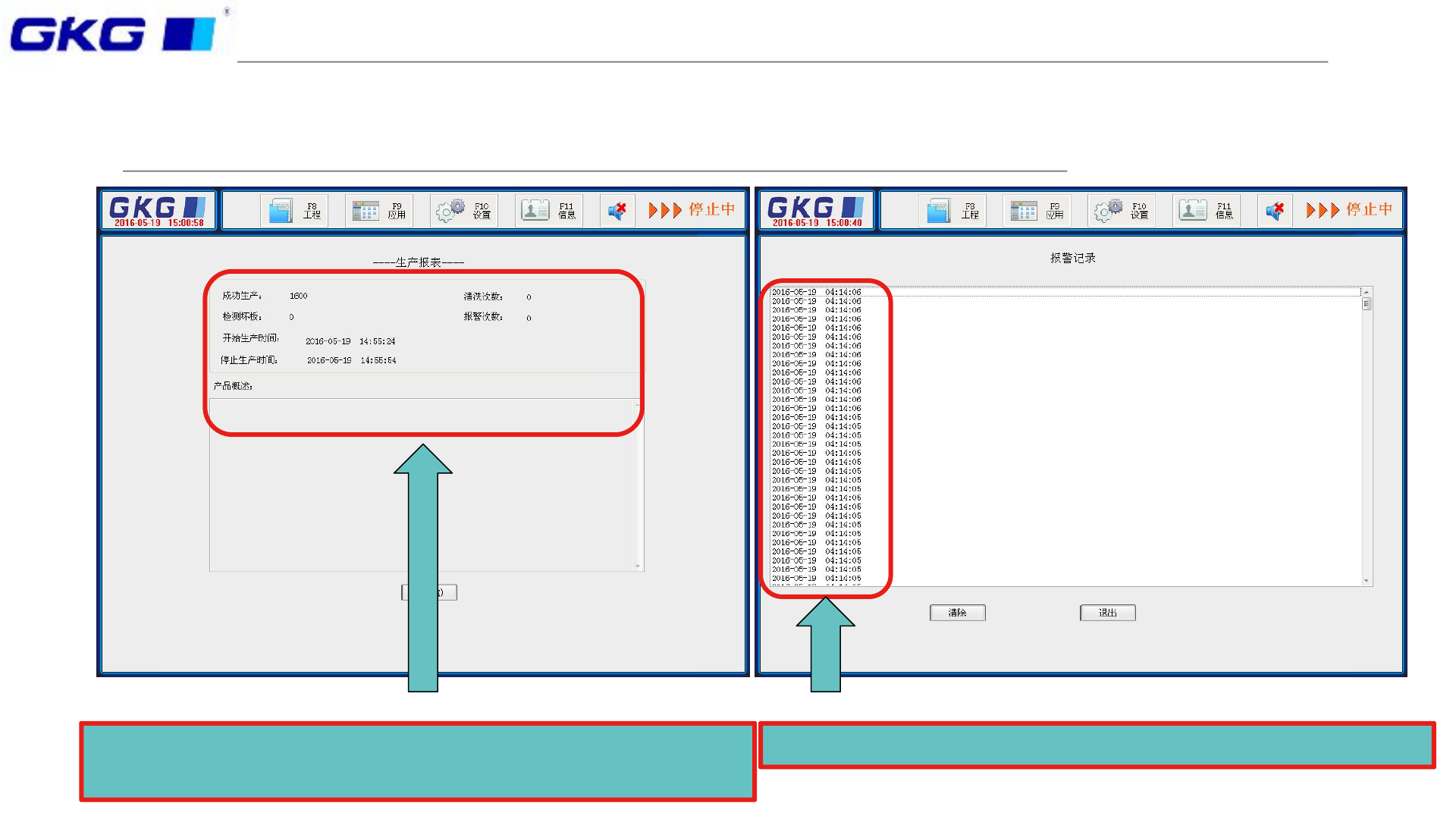
十四、生产报表、报警记录
生产报表:可以看到对应生产信息,包括时间、产量,
清洗次数等,方便客户做报表记录
报警记录:点击即可看到报警时间

十五、软件版本、软件注册
点击【信息】-【版本信息】,即可看到图示上的版本
信息,当客户机器软件有问题时,售后通常会询问客
户软件版本,以便于解决问题
软件注册:GKG印刷机每台机器都会有对应的用户名,
试用期到后,便需要GKG提供永久注册码,而此功能
开关位于【信息】栏

十六、设置-机器参数
如图所示,机械参数在工程师权限下,尽
可看到3/4参数,而在参数3页面中,可以
勾选部分功能开关实现对应功能。