Gerber works中文说明书 [REV 1.0] - 第31页
3. Gerber W orks 教 示软件操作过 程 PARMI CO ., LTD. 21 REV 1 . 0 [ 图 表 3-2] Gerb er文 件打 开 对话 框 [ 图 表 3-3 ]Ge rber 文件 打开 状 态

GerberWorks
SPI HS60
20
REV 1.0
3. GerberWorks 教示软件操作过程
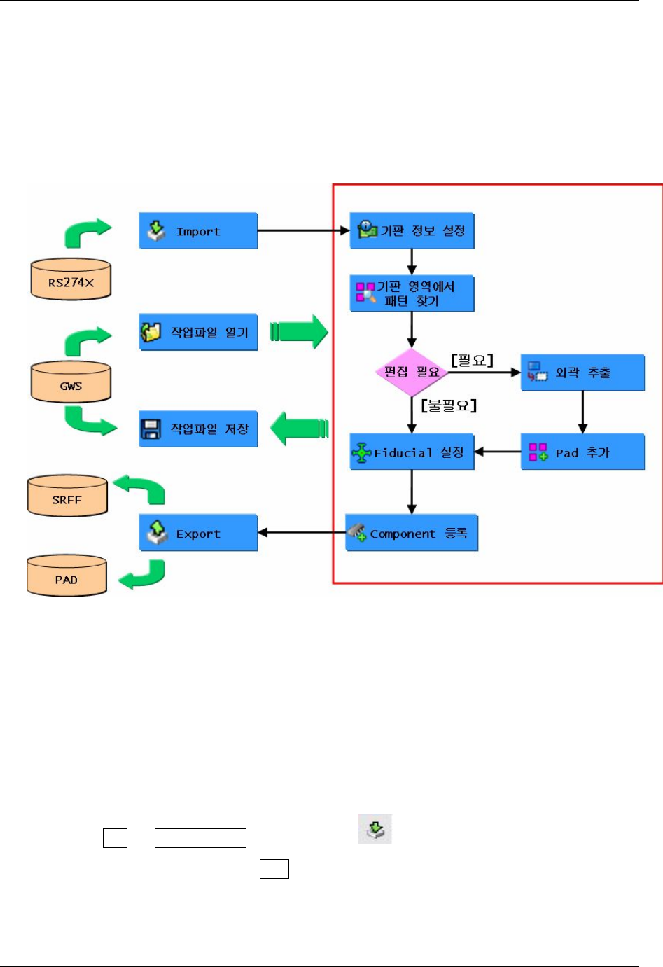
以下图表是GerberWorks 教示软件教示操作过程.
[图表 3-1] 教示作业顺序
3.1 输入Gerber文件
GerberWorks 软件运行后先输入Gerber 文件名.
n Gerber 文件打开
① File -> Import Gerber 或工具窗口点击
时 ‘Import Gerber’ 显示.
② 选择Gerber 文件后点击 打开.

3. GerberWorks 教示软件操作过程
PARMI CO., LTD.
21
REV 1.0
[图表 3-2]Gerber文件打开对话框
[图表 3-3]Gerber文件打开状态

GerberWorks
SPI HS60
22
REV 1.0
3.2 镜像、旋转(Mirroring, Rotation)
Gerber 文件打开时,有时数据和实际数据角度及方向不同. 这时旋转(Rotate)或Mirror变换后对正
基板数据来完成.
要 想 基板坐标系变换时利用 View -> Rotate 90 (
), Rotate -90 ( ), View ->
Mirror Horizontal ( ), Mirror Vertical ( ) 按键. 基板状态可以 ± 90度旋转变换或 X轴、
Y轴基对称变换.
[基本状态] [+90度旋转变换]
[图表 3-4] 旋转变换
[X轴对称变换] [Y轴对称变换]
[图表 3-5] 对称变换
3.3 尺