00191368-01 - 第419页
Betriebsanleitung SIPLACE HS-50 12 Stationserweiterungen Software Softwareversion SR.501.xx Ausgabe 01/99 12.1 Remote Support 417 hEHUVLFKW Für die Bes tücklin ie bei m Kunden gibt es fo lgende Konfigur ationsm ög…
12 Stationserweiterungen Software Betriebsanleitung SIPLACE HS-50
12.1 Remote Support Softwareversion SR.501.xx Ausgabe 01/99
416
)XQNWL RQHQ
Auf die nachfolgend beschriebenen Komponenten kann von den Servicestellen München,
Singapur und Norcross zugegriffen werden. Dabei können die jeweiligen Funktionen bedient
und überwacht werden.
/LQLHQ UH FK Q HU6&28 1, ;
– "Remote" Login
–Chat
– Kommando an Kunden-Linienrechner schicken
– Software am Kunden-Linienrechner starten und beenden
– "Remote" editieren
– Dateitransfer
6WDWLRQVUHFKQHU
– "Remote" Login
– "Remote" Softwarebedienung (Bedienoberfläche, SITEST, Diagnose)
– Nachrichten an Kunden-Stationsrechner schicken ("Chat Modus“)
– Dateitransfer
– "Remote" editieren
0DVFKLQHQFRQWUROOHU
– "Remote" Login
– Dateitransfer

Betriebsanleitung SIPLACE HS-50 12 Stationserweiterungen Software
Softwareversion SR.501.xx Ausgabe 01/99 12.1 Remote Support
417
hEHUVLFKW
Für die Bestücklinie beim Kunden gibt es folgende Konfigurationsmöglichkeiten:
– Anschluß des ISDN-Routers am lokalen SIPLACE-LAN
– Anschluß des ISDN-Routers am Standort-LAN des Kunden
$QVFKOXGHV,6'15RXWHUVDPORNDOHQ6,3/$&(/$1
Diese Möglichkeit wird benutzt, wenn beim Kunden kein Standort-LAN zur Verfügung steht.
Der Kunde benötigt keine zusätzlichen Anforderungen an die Datensicherheit.

12 Stationserweiterungen Software Betriebsanleitung SIPLACE HS-50
12.1 Remote Support Softwareversion SR.501.xx Ausgabe 01/99
418
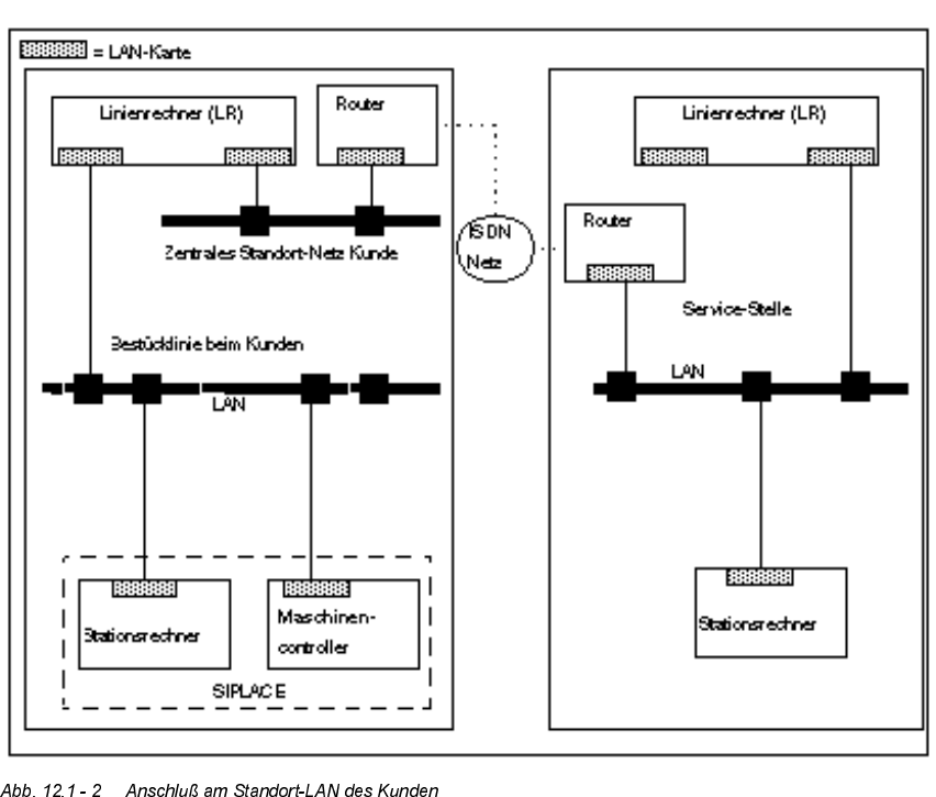
$QVFKOXGHV,6'1 5RXWHUVDP6WDQGRU W/$1GHV.XQGHQ
Diese Möglichkeit bieten den Vorteil, daß mehrere Bestücklinien über einen Router angespro-
chen werden können.
9RUJHKHQVZHLVHXQG%HGLHQXQJ
Å Nehmen Sie telefonische Verbindung mit Ihrer zuständigen Serviceleitstelle (München,
Norcross oder Singapur) auf.
Å Führen Sie die Anweisungen des zuständigen Technikers aus.