G9软件操作指导 - 第17页
十六、功能开 关-软件版本 、软件注册 点击【信息】 - 【版本信息】,即可看到图示上的版本 信息,当客户机器软件有问题时,售后通常会询问客 户软件版本,以便于解决问题 软件注册: GKG 印刷机每台机器都会有对应的用户名, 试用期到后,便需要 GKG 提供永久注册码,而次功能 开关位于【信息】栏

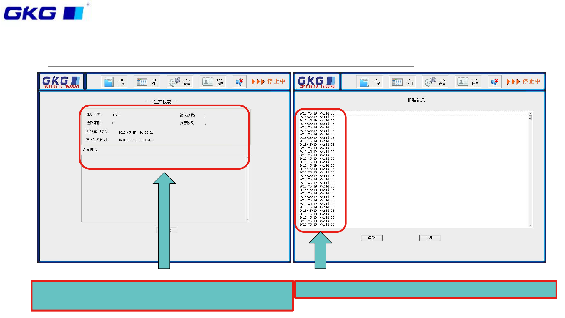
十五、功能开关-生产报表、报警记录
生产报表:可以看到对应生产信息,包括时间、产量,
清洗次数等,方便客户做报表记录
报警记录:点击即可看到报警时间

十六、功能开关-软件版本、软件注册
点击【信息】-【版本信息】,即可看到图示上的版本
信息,当客户机器软件有问题时,售后通常会询问客
户软件版本,以便于解决问题
软件注册:GKG印刷机每台机器都会有对应的用户名,
试用期到后,便需要GKG提供永久注册码,而次功能
开关位于【信息】栏

十七、功能开关-I/O检测输入与输出
在主界面,I/O检测,即可看到各信号输入点,通常I/O是
判断问题时,能够起到辅助作用,也是熟悉各机器的一个
渠道。
在输出界面,可看到运输系统、印刷系统、CCD清洗系
统以及信号灯开关控制按钮,点击对应开关,即可看到对
应部分的动作。