JM-100_MS参数.pdf - 第112页
MS 参数 版本升级 9 9-1 版本升级 - 贴片头相关 进行 LNC 120 固件的版本 升级。 9-1- 1 操作 从菜单中选择“版本 升级”-“版本升 级 - 贴片头相关 ”后,会显示以下的 对话框。 9-1

MS 参数
8-6 编辑 BOC 标记位置
8-6-1 功能
希望正确输入BOC标记位置(至小数点后4位)时使用。
该项目仅在工厂初始出货时进行调整,故请勿变更。
8-6-2 使用模具
本项目中不使用模具。
8-6-3 操作
从菜单中选择“贴片参数”-“编辑BOC标记位置”后,会显示以下的对话框。
如按“读文件”按钮,会显示打开文件的对话框,在此选择BOC标记文件。
打开文件后,调整BOC标记位置的对话框内会输入标记坐标。
8-9

MS 参数
版本升级
9
9-1 版本升级-贴片头相关
进行LNC120固件的版本升级。
9-1-1 操作
从菜单中选择“版本升级”-“版本升级-贴片头相关”后,会显示以下的对话框。
9-1

MS 参数
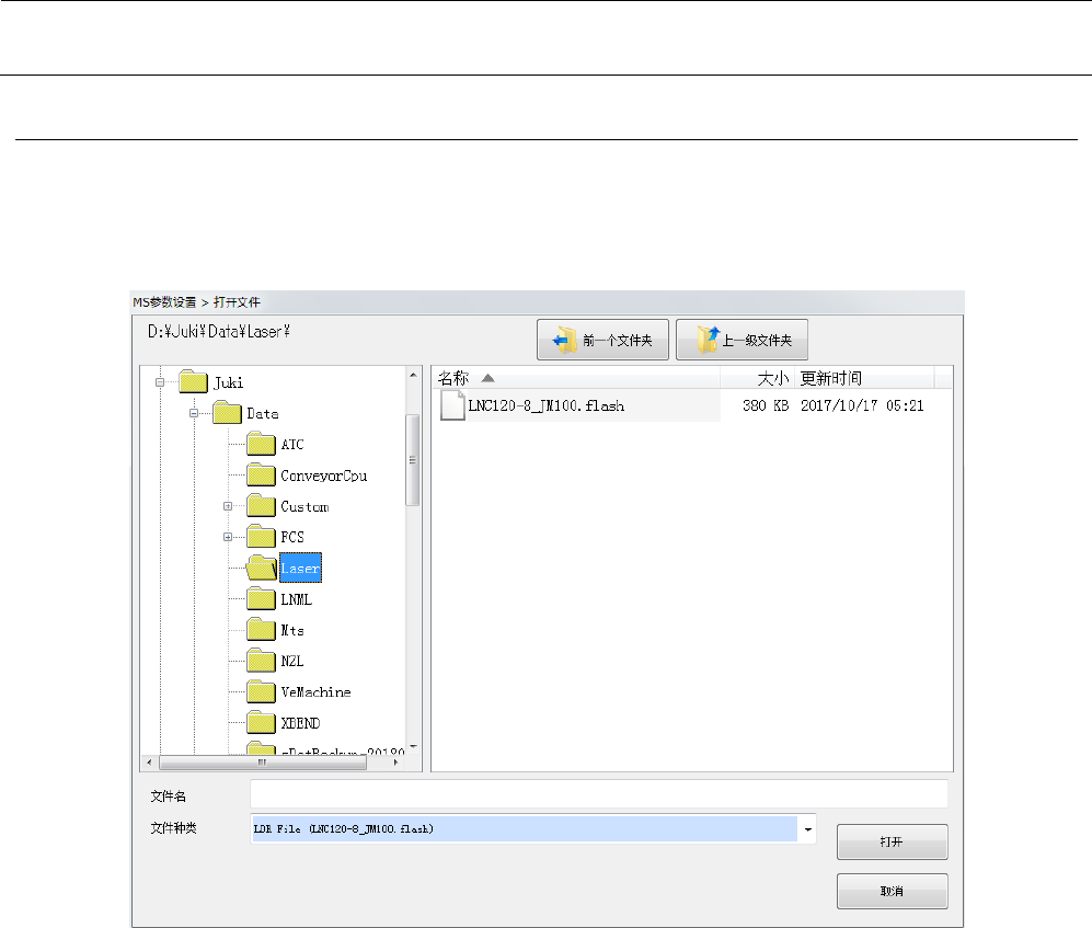
9-1-1-1 激光
按“执行”按钮,打开用于进行版本升级的对话框。
(默认位置: D:\JUKI\DATA\Laser)选择文件(LNC120-8_JM100.flash),按“打开”按钮读入文件,
对所有全LNC120的固件进行版本升级。
9-2