JM-100_MS参数.pdf - 第115页
MS 参数 正常结束后,会显示 以下的对话框信息 ,故请切断电 源后重新启动,以确 认是否已变成所转 送的版本。 9-4

MS 参数
9-2 版本升级-CNVR
进行CONVEYOR基板固件的版本升级。
9-2-1 操作
从菜单中选择“版本升级”-“版本升级-CNVR”后,会显示以下的对话框。
按“执行”按钮,打开用于进行版本升级的对话框。
选择D
:
\JUKI\DATA\ConveyorCpu
的
JM100Cnvr.dat,按下打开按钮读入文件,对CONVEYOR的固
件进行版本升级。
9-3

MS 参数
正常结束后,会显示以下的对话框信息,故请切断电源后重新启动,以确认是否已变成所转送的版本。
9-4

MS 参数
9-3 版本升级-MTS
进行MTS固件的版本升级。
9-3-1 操作
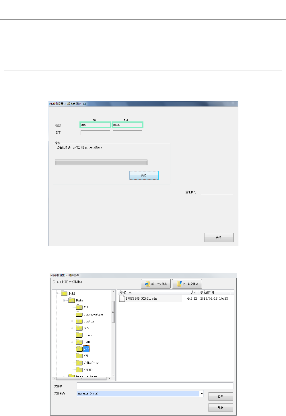
从菜单中选择“版本升级”-“版本升级-MTS”后,会显示以下的对话框。
打开对话框时,将取得MTS的型号和版本信息并显示。未能识别MTS的型号和版本信息时,不显示型
号和版本信息,执行按钮变为功能停止状态。
按“执行”按钮,打开用于进行版本升级的对话框。
(默认位置: D:\JUKI\DATA\Mts)如果是TR8S,要读入的文件请选择TR5S6S6D_RX621.bin。选择文
件,按“打开”按钮读入文件,对所有MTS的固件进行版本升级。
9-5