PART VI GerberWorks 티칭 프로그램[REV 1.2] - 第31页
3. Ger berworks 티칭 프로그램 의 작 업 과정 PARMI CO., LTD. 21 REV 1.2 3. GerberWorks 티칭 프로그램 작업 과정 아래의 그림은 GerberWorks 티칭 프로그램의 티칭 작업 과정을 보여 주고 있다. [그림 3-1] 티칭 작업 절차 ※ Ge rberWo rks 티칭 프로그램의 역할 GerberWorks 티칭 프로그램은 CAD 파일 인 거버 파일 …

GerberWorks 티칭 프로그램
SPI HS60 Series
20
REV 1.2

3. Gerberworks 티칭 프로그램의 작업 과정
PARMI CO., LTD.
21
REV 1.2
3. GerberWorks 티칭 프로그램 작업 과정
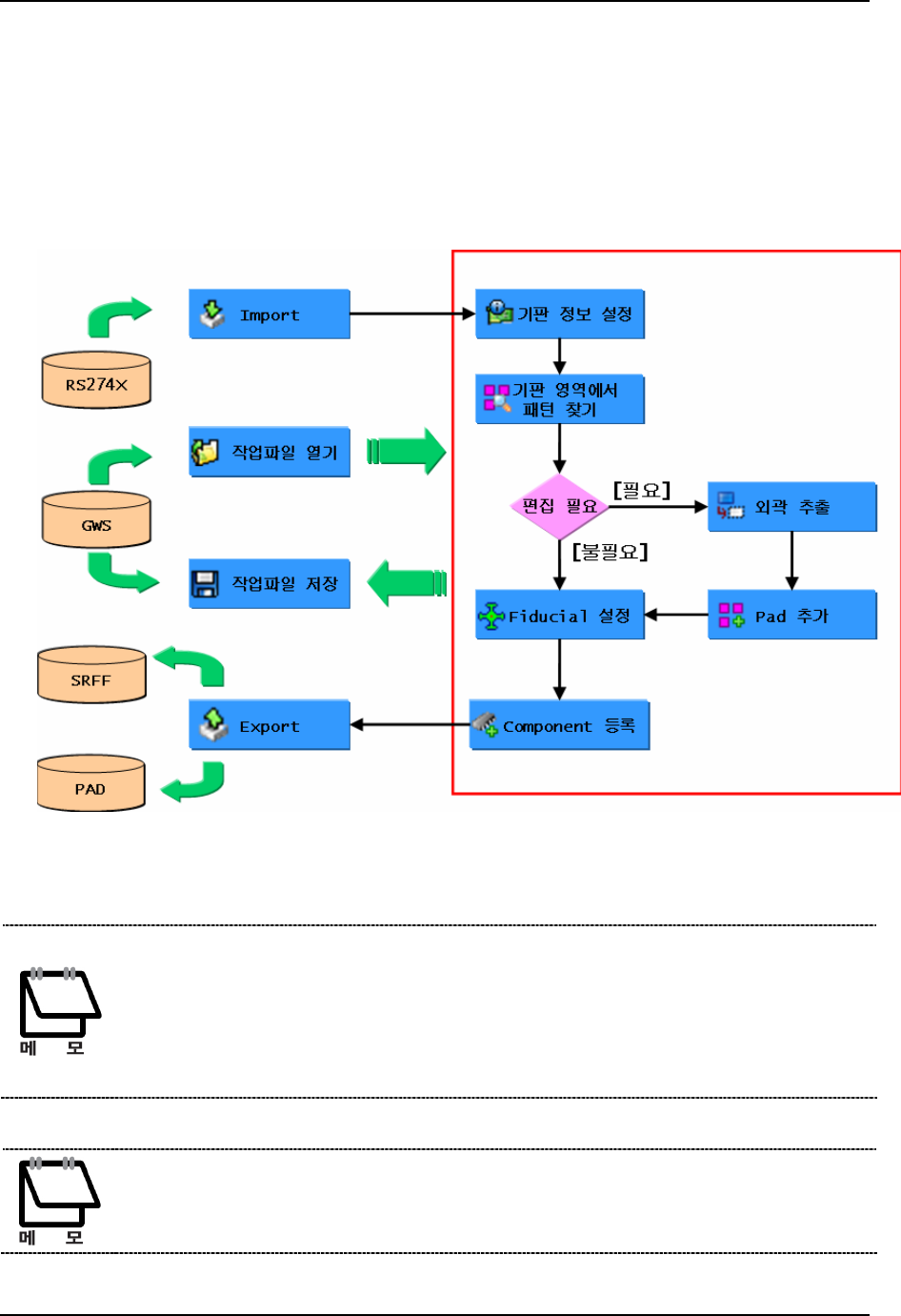
아래의 그림은 GerberWorks 티칭 프로그램의 티칭 작업 과정을 보여 주고 있다.
[그림 3-1] 티칭 작업 절차
※ GerberWorks 티칭 프로그램의 역할
GerberWorks 티칭 프로그램은 CAD 파일인 거버 파일을 읽어들여 SPIworks 검사 프로그램
에서 솔더 페이스트를 검사하기 위하여 필요한 기판 모델의 정보를 텍스트 파일로 추출하
여 SPIworks 검사 프로그램에 제공하는 역할을 한다. SPIworks 검사 프로그램은 이 텍스트
파일의 모델 정보에 의해 기판 모델을 생성해서 기판의 솔더 페이스트를 검사하게 된다.
※ 티칭 작업 순서
기판 원점 설정, 기판 크기 설정, 피두셜 설정 단계의 순서는 서로 바뀌어도 상관없다.

GerberWorks 티칭 프로그램
SPI HS60 Series
22
REV 1.2
3.1 거버 파일 입력(Import Gerber)
GerberWorks 프로그램에서는 거버 파일을 입력하는 것으로부터 티칭 작업을 시작한다.
거버 파일 열기
① File -> Import Gerber 또는 도구 바에서
을 선택하면 ‘Import Gerber’ 대화
상자가 나타난다.
② 해당 거버 파일을 설정하고 열기를 선택한다.
③ 거버 파일로부터 플래쉬 트레이스 등 기판 정보를 추출하여 주 화면상에 표시한다.
[그림 3-2] 거버 파일 열기 대화상자