00196043-05 - SG X und X4I FSE_de - 第170页
Energie- und Druckluftversorgung Sicherheits- und Meldekreis Stromversorgung Student Guide SIPLACE X-Serie und X4I FSE 170 Meldekreis Start-Taste Meldekreis Start-Taste Meldekreis Start-Taste Der Meldek reis Start-Ta ste…

Energie- und Druckluftversorgung
Stromversorgung Sicherheits- und Meldekreis
169 Student Guide SIPLACE X-Serie und X4I FSE
Der Meldekreis Hauben besteht aus 6 Kontakten (2 Haupthauben mit jeweils 2 Kontakten und 2
Abdeckungen der Transporte (Eingabe & Ausgabe)), die parallel geschaltet sind. Falls 1 oder mehrere
Hauben/Abdeckungen offen sind, ist der Kontakt geschlossen und 24 V liegen am Eingang des CAN-E/
A-Modul in Sektor 4 an. Dasselbe gilt auch für den Sektor 2. Dadurch wird angezeigt, dass irgendeine
Abdeckung offen ist.
Meldekrei s Stopp-Taste
Meldekreis Stopp-Taste
Meldekreis Stopp-Taste
Der Meldekreis der Stopp-Taste besteht aus 6 Kontakten, die parallel geschaltet sind. Wird eine oder
mehrere der Stopp-Tasten betätigt, schließt der Kontakt, und 24 V liegen am Eingang des CAN-E/A-
Moduls in Sektor 4 an und zeigen, dass irgendeine Stopp-Taste betätigt wurde.

Energie- und Druckluftversorgung
Sicherheits- und Meldekreis Stromversorgung
Student Guide SIPLACE X-Serie und X4I FSE 170
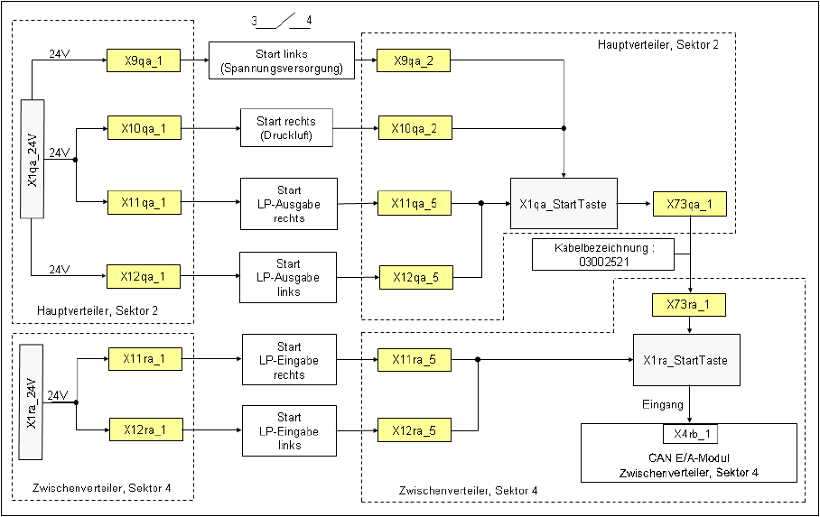
Meldekreis Start-Taste
Meldekreis Start-Taste
Meldekreis Start-Taste
Der Meldekreis Start-Taste besteht aus 6 Kontakten und diese sind parallel geschaltet. Wird eine oder
mehrere der Start-Tasten betätigt, schließt der Kontakt und 24 V liegen am Eingang des CAN-E/A-
Modul in Sektor 4 an und zeigen, dass irgendeine Start-Taste betätigt wurde.
Wie funktioniert der NOT-HALT-Kreis?
5.2.8.3 Wie funktioniert der NOT-HALT-Kreis?
Der SIPLACE Bestückautomat kann nicht zum Bestücken eingesetzt werden, solange nicht alle
Versorgungsspannungen von der Sicherheitsschutzkombination freigegeben wurden.
Die folgenden Bedingungen müssen ebenfalls erfüllt sein:
▪ Alle vier BE-Tische müssen angedockt sein.
▪ Alle Abdeckungen müssen geschlossen sein.
▪ Beide NOT-HALT-Taster müssen gelöst sein.
▪ Der Mindest-Luftdruck muss vorhanden sein.
▪ Das Software-Freigabesignal muss anliegen.
▪ Die Meldung Sicherheitskreis OK muss erfolgen (für GND an X6 SSK, CAN-E/A-Ausgang)
▪ 24 V müssen an der Start-Taste anliegen.
Nach Betätigen der Start-Taste schaltet die SSK-Kombination folgende Spannungen durch:
▪ Sekundärkreis 250 VDC für Servo X-/Y-Achse (über K2, K3, K4).
▪ Sekundärkreis 150 VDC für Sternachse.
▪ Servoeinheit erhält Servo-Freigabe-Signal für Servoverstärker (K4.5)
▪ Die Meldung Ctrl_On muss an CAN-E/A erfolgen (24 V von der Axis Unit nach Erhalt von Servo-
Freigabe)
▪ 34 V Betriebsspannung für den Transport.
▪ 24 V Betriebsspannung für den Gurtschneider.
▪ M_X/Y: +24 V für K3 und K4
▪ M_Gurtschneider: +24 V für K2

Energie- und Druckluftversorgung
Stromversorgung Die Sicherheitsschutzkombination K6 (SSK)
171 Student Guide SIPLACE X-Serie und X4I FSE
Die Sicherheitsschutz kombination K6 (SSK)
5.2.9 Die Sicherheitsschutzkombination K6 (SSK)
Legende:
1. Spannung für Transport 34 VDC von T2
2. Spannung 24 VDC vom DC/DC-Wandler Stromversorgung
3. 24 VDC Eingang aus NOT-HALT-Kreis
4. Meldung BEREIT an CAN-E/A-Modul (SSK ist i. O.)
5. Software-Freigabe (24 VDC wenn Start Taste betätigt und SW-Freigabesignal erfolgt ist)
6. GND für SSK (X6), von Meldung Sicherheitskreis OK
7. Start-Taste betätigt (24 VDC von Start-Taste)
8. M_X/Y: 24 VDC von SSK (Versorgung für K3 und K4)
9. Spannung 34 VDC für Transport von SSK
10. M_Gurtschneider: 24 VDC für Schütz K2 und Spannung für Gurtschneider (24 VDC)
Über SSK K6
5.2.9.1 Über SSK K6
Die Schutzsicherheitskombination (SSK) K6 ist eine standardmäßig eingesetzte Schutzkombination,
deren komplexe Konfiguration, bestehend aus 3 Relais, maximalen Schutz und Betriebssicherheit
gewährleistet. Zum besseren Verständnis sind diese internen Relais mit K1, K2 und K3 gekennzeichnet.
Der Status des Schützes wird durch LEDs mit der Bezeichnung H1, H2 und H3 angezeigt.
Ist das Schütz aktiv (Spannung liegt an), werden die Relais K2 und K3 betätigt und Relais K1
abgeschaltet. Dieser Status schließt die Kontakte 13 und 14, 23 und 24, 33 und 34.
Wenn dieser Status erreicht ist, gilt K6 als eingeschaltet und die 3 LEDs H1, H2 und H3 leuchten.