00195440-05-SG_D-Series_FSE-EN - 第55页
4 Communication and Control 4.1.6 Communication Structure D2i 4.1 Overview Student Guide SIPLACE D-Series (FSE) 55 4.1.6 4 . 1 . 6 C o m m u n ic a t io n S t r u c t u r e D 2 i Communication Structure D2i 4.1.7 4 . 1 .…

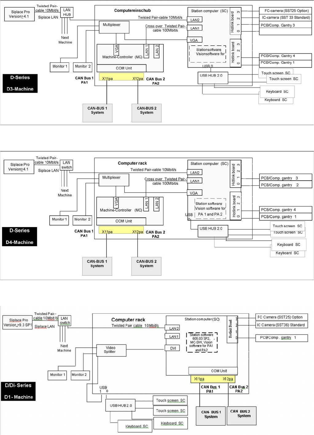
4 Communication and Control
4.1 Overview 4.1.3 Communication Structure D3
54 Student Guide SIPLACE D-Series (FSE)
4.1.3
4.1.3 Communication Structure D3
Communication Structure D3
4.1.4
4.1.4 Communication Structure D4
Communication Structure D4
4.1.5
4.1.5 Communication Structure D1i
Communication Structure D1i

4 Communication and Control
4.1.6 Communication Structure D2i 4.1 Overview
Student Guide SIPLACE D-Series (FSE) 55
4.1.6
4.1.6 Communication Structure D2i
Communication Structure D2i
4.1.7
4.1.7 Communication Structure D4i
Communication Structure D4i

4 Communication and Control
4.2 Network 4.1.8 Networking Overview
56 Student Guide SIPLACE D-Series (FSE)
4.1.8
4.1.8 Networking Overview
Networking Overview
Overview of network connections
The fixed TCP/IP addresses of the computers may not be changed and are the same at all machines.
Overview network addresses
▪ Station computer: 192.168.255.249 – "Connection to MC" (100 Mbit/s)
▪ Machine controller: 192.168.255.250
▪ Station computer connection to main computer<. 172.xxx.yyy.zzz – "Connection to SIPLACE Pro"
(10 Mbit/s)
The address of the SIPLACE Pro computer is not specified as a fixed entry. Each controlling SIPLACE
Pro computer has access rights to this station, as soon as it is connected to it.
4.2
4.2 Network
Network
4.2.1
4.2.1 Checking the Network Addresses
Checking the Network Addresses
4.2.1.1
4.2.1.1 Station Computer
Station Computer
The station computer has two network cards, which can be directly set in Windows:
Windows XP main view:
NOTICE
Valid from 6 03.xx-SW
If the SIPLACE GUI at the station computer can not be operated, the MC operating system can
be shut down via the station computer operating system GUI (Start --> Programs --> Siplace -
-> Shutdown all), as an exception.
NOTICE
The SIPLACE Vision software runs on the station computer.
The station computer is directly connected via a twisted pair crossover cable to the machine
controller.