3_AVS_V2_MFU_BA-intern_DE_07-2019 - 第71页
ASM AVS - B EDIENUNGSANLEITUNG S EITE 71 V ON 182 5.2.18.13 Basisdaten – ASM AVS Geräte Es ist a uch notw end ig, soge nann te G eräte -Da ten für j edes ASM A VS Gerä t a bzusp eic hern . Unt er Basi sdate n => Ger ä…

ASM AVS - BEDIENUNGSANLEITUNG
SEITE 70 VON 182
(9) Der Messplan wird als Bilddatei dargestellt.
Um das Bild zu vergrößern, machen Sie einen Doppelklick auf das Bild und es wird in
einem eigenen Fenster geöffnet, welches man dann über den ganzen Bildschirm ver-
größern kann.
(10) Wenn Sie ein bereits vorhandenes Rezept in die Datenbank laden wollen, so kön-
nen Sie nach Abspeichern der Ersteingaben über den Button „Laden…“ den Rezept-
Ordner auswählen.
(11) Wenn Sie sich an einem ASM AVS Gerät befinden, so wird auch der Button „Start
AVS_Scan“ aktiv sein.
Wenn Sie diesen Button betätigen können Sie das entsprechende Rezept in der SW
AVS_Scan editieren.
Siehe Kapitel 5.3.5 »Rezepte Erstellen / Ändern«
(12) Maschinen: Für jedes Rezept ist eine allgemeine Einstellung erforderlich.
Hier geht es um die Frage, ob es sich um ein Rezept für einen Bestückungsautoma-
ten handelt, oder um eines für die Messung eines Druckers.
(13) Wenn der Radio Button Maschinentyp (12) auf “Siebdrucker” eingestellt ist, wer-
den die Filter Tabs geändert. Anstelle eines Filters für Kameras wird ein Filter für
“Schablonen” angezeigt.
Hier kann eine Schablone, die bereits in der Datenbank angelegt wurde (sie-
he 5.2.18.15 Basisdaten – Schablonen), mit dem jeweiligen Rezept verknüpft
werden.
HINWEIS / NOTICE
Beim Laden eines Rezepts, aus einen Rezept-Ordner in die Datenbank, muss darauf geachtet werden, dass
der Name des Ordners exakt gleich sein muss wie die Namen der darin enthaltenen Dateien mit den En-
dungen: .sir, .jpg, .sirInfo.

ASM AVS - BEDIENUNGSANLEITUNG
SEITE 71 VON 182
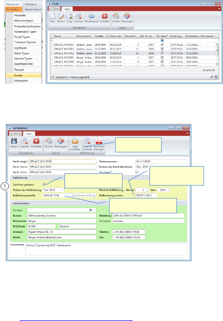
5.2.18.13 Basisdaten – ASM AVS Geräte
Es ist auch notwendig, sogenannte Geräte-Daten für jedes ASM AVS Gerät abzuspeichern.
Unter Basisdaten => Geräte können diese Daten angelegt und editiert werden.
Zuerst wird eine Liste mit allen angelegten Geräten angezeigt.
Doppelklicken, oder markieren sie die gewünschte Zeile und klicken Sie auf „Ändern“, um die
Ansicht „Gerätedetails” zu öffnen.
Klicken Sie auf “Neu” um ein weiteres Gerät in die Datenbank aufzunehmen.
Weisen Sie das Gerät einer verantwortlichen Person zu!
Diese Person muss bereits als Kontakt in der Datenbank gelistet sein.
Wählen Sie den Namen aus der Liste Contact (1) aus.
Die Daten werden in den Datensatz des Gerätes kopiert.
Die Einträge im Bereich (1), bezgl. Kalibrierung, kann von einem Kalibrierprojekt aus
direkt aktualisiert werden.
Siehe “4_AVS-V2_Zertifizierung_Ausgabe_MM-YYYY ”, Kapitel 3.6.1.
Kalibrierscheinnummer
eintragen. Steht auf dem
Titelblatt des Zertifikats.
Zertifikat (PDF) wurde in die
Datenbank geladen.
Name des Kalibrierinstituts,
welches das Zertifikat herausgibt.
Zertifikat (.pdf) in die
Datenbank laden.

ASM AVS - BEDIENUNGSANLEITUNG
SEITE 72 VON 182
5.2.18.14 Basisdaten – Messplatte
Auch die Glasplatten, welche für die MFU verwendet werden, haben eine Seriennummer
und ein Zertifikat.
Daher müssen auch alle Glasplatten in der Datenbank registriert werden.
Doppelklicken, oder markieren sie die gewünschte Zeile und klicken Sie auf „Ändern“, um die
Ansicht „Messplattendetails” zu öffnen.
Klicken Sie auf “Neu” um eine weitere Messplatte in die Datenbank aufzunehmen.
(1) Standard Daten für Messplatten.
- Name: (steht auf der Platte, zwischen den beiden Richtungspfeilen)
- Serien-Nummer: (Teil des Namens)
- Gerät: Messplatten müssen immer Geräten zugewiesen werden (aus der Liste auswäh-
len).