3_AVS_V2_MFU_BA-intern_DE_07-2019 - 第79页
ASM AVS - B EDIENUNGSANLEITUNG S EITE 79 V ON 182 Nav igat ion zu r SI PLAC E Ma sch ine Um die M asch ine zu fin den, welc he Sie me sse n wo llen , g ibt e s 3 v ers chie dene We ge. 1. Navi gati on über de n Str uktu …

ASM AVS - BEDIENUNGSANLEITUNG
SEITE 78 VON 182
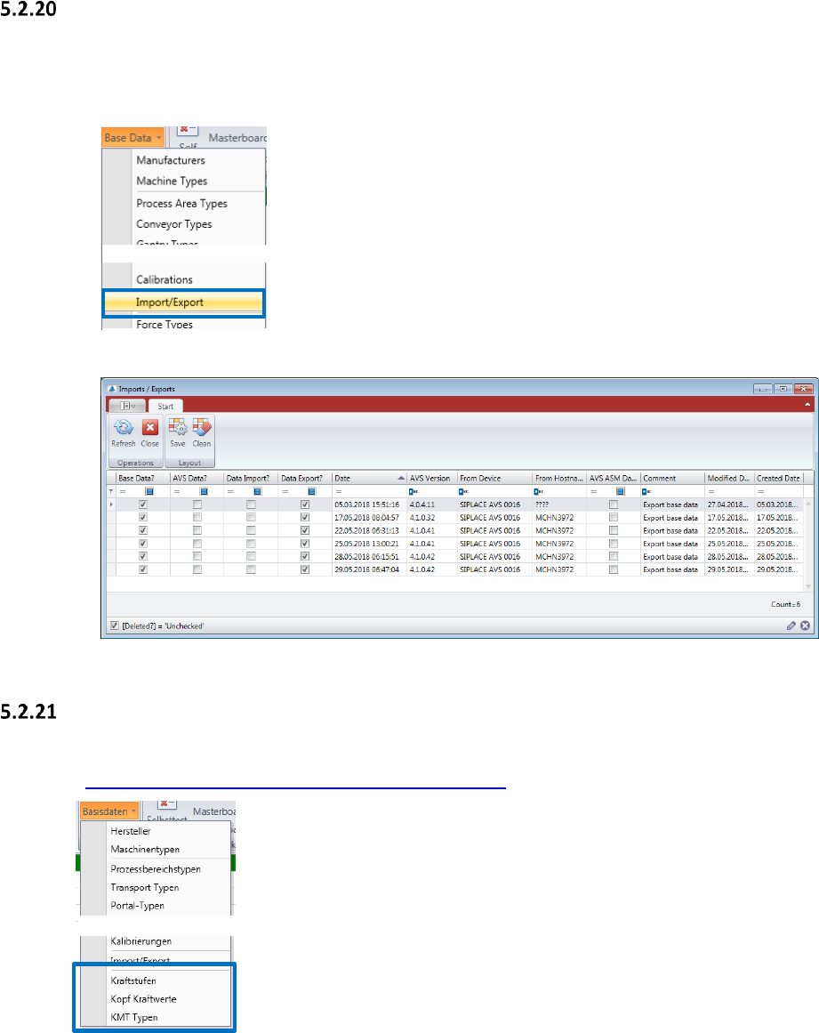
Basis Daten – Import/Export
Diese Funktion dient zum Anzeigen des Verlaufs von Import- und Exportaufträgen in
die AVS-Datenbank. Informationen zur Datenstruktur finden Sie unter „2_AVS-
V2_Software Installation_Edition_MM-YYYY“.
In dem erscheinenden Fenster sehen Sie jeden Import und Export dokumentiert.
Basisdaten – Bestückkraftmessung
Alle Informationen zur Bestückkraftmessung mit der AVS Software finden Sie im Handbuch
“6_AVS-V2_KMT_BA-intern_Ausgabe_MM-YYYY ”.

ASM AVS - BEDIENUNGSANLEITUNG
SEITE 79 VON 182
Navigation zur SIPLACE Maschine
Um die Maschine zu finden, welche Sie messen wollen, gibt es 3 verschiedene Wege.
1. Navigation über den Strukturbaum auf der linken Seite
2. Navigation über die Suchfunktion im Strukturbaum
SUCHFUNKTION:
Bevor Sie eine Maschinensuche starten, müssen Sie die Suchparameter anpassen.
Wählen Sie, nach welchen Begriff Sie suchen möchten und wie die Software danach suchen soll.
Drücken Sie nun “Strg-F” und es öffnet sich ein editierbares Textfeld zwischen der Menüleiste
und dem Strukturbaum.
Geben Sie ihren Suchbegriff ein. Die Suche startet bereits mit der Eingabe des ersten Zeichens.
4. Darunter finden Sie die zuge-
ordneten Maschinen mit Positi-
onsnummer in der Linie.
3.
2. Wählen Sie einen Kunden,
bzw. öffnen Sie den Knoten (+).
1. Wählen Sie ein Land, bzw.
öffnen Sie den Knoten (+).
3. Wählen Sie eine Linie,
bzw. öffnen Sie den Knoten (+).

ASM AVS - BEDIENUNGSANLEITUNG
SEITE 80 VON 182
Die Einträge mit den gefundenen Zeichen werden direkt unterhalb im Strukturbaum, gefiltert
angezeigt.
1. Klicken Sie auf das Suchergebnis, das Sie finden möchten, um es grün zu markieren!
Schließen sie nun die Suchfunktion.
Es wird der gesamte Strukturbaum geöffnet und die markierte Zeile (gelbe Schrift auf grünen
Grund) wird im sichtbaren Bereich ganz unten stehen.
Um den Strukturbaum wieder auf das notwendigste zu reduzieren, klicken Sie mit der rechten
Maustaste auf das markierte Suchergebnis und wählen Sie aus dem Pop-up Menü die Funktion
„Verberge Rest“.
Sie sehen nun nur das Suchergebnis (die Maschine) in der Struktur eingebettet.
2. Machen Sie einen Doppelklick auf das Suchergebnis!
Die Software spring automatisch zum gewählten Eintrag und öffnet die einzelnen Baumknoten
dorthin. Der Rest ist geschlossen und sie können direkt mit der Arbeit beginnen.