00196626-06_AI_Portalmodularitaet_SX12_de_en - 第75页
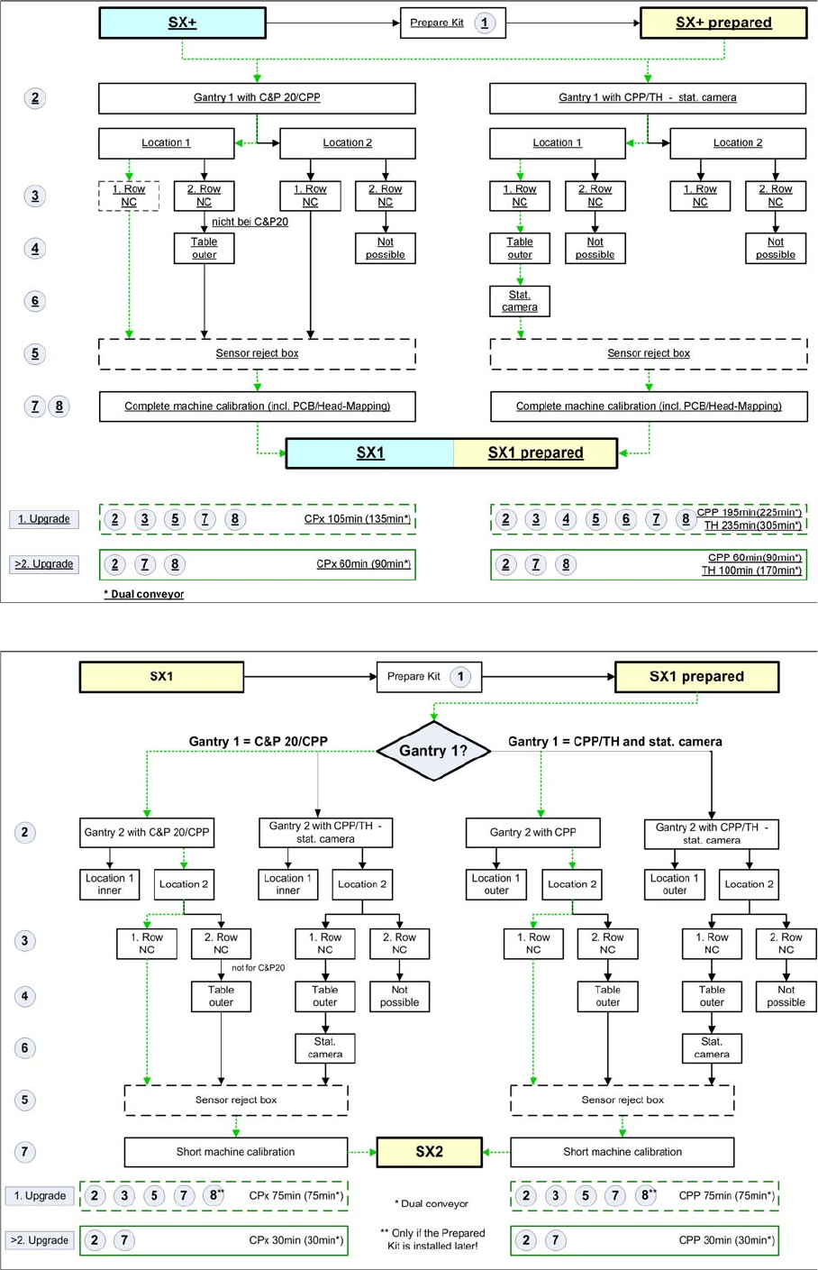
Brief Description Overview of "Fast Gantr y Modularity" Overview Gantry Modularity Portalmodular ität 75 These arrows show the gantry upg rade procedure involving the le a s t w o r k f o r t h e relevant machi…

Brief Description
Overview Overview of "Fast Gantry Modularity"
74 Gantry Modularity Portalmodularität
Upgrade of SX+ and SX+ prepared
Upgrade of SX1 and SX1 prepared

Brief Description
Overview of "Fast Gantry Modularity" Overview
Gantry Modularity Portalmodularität 75
These arrows show the gantry upgrade procedure involving the least work for the
relevant machine types.
Work to be performed:
1 Prepared kit 180 min SIPLACE Service
2 Rerail gantry 15 min Customer
3 NC row 1 30 min Customer
NC row 2 20 min Customer
4 Outer table position 60 min SIPLACE Service, cus-
tomer
5 Reject bin sensors (op-
tional)
15 min Customer
6 Stationary Cameras 30 min SIPLACE Service, cus-
tomer
7 Calibrating the machine 15 min Customer
8 PCB/component map-
ping
30 min per conveyor
lane CPx
70 min per conveyor
lane TH
SIPLACE Service, cus-
tomer
CAUTION
PCB/component mapping
If a prepared kit is installed at the customer site and a second gantry is mounted for the first
time, a complete PCB-/Component mapping for the 2nd gantry is required.
This is necessary because of the extended Y-traversing path and the Y-drive motor lying on the
other side of the machine.
If a SX1 machine is shipped from the factory with a prepared kit, no mapping is required, except
a gantry with a TwinHead is mounted. (See "3.6.6 Performing Calibration" [ ➙ 104])

Brief Description
Overview Configurations
76 Gantry Modularity Portalmodularität
2.1.4 Configurations
2.1.4.1 Table Positions
The table position required for the SIPLACE SX1/SX2 varies according to the head configuration:
SIPLACE SX1:
SIPLACE SX2:
Gantry 1 C&P20A CPP_L CPP_H without
stat. camera
CPP_H with
stat. camera
TH
Table position
location 1
Inner Inner Inner Outer Outer
Table position
location 2
Inner Inner Inner Inner Inner
Gantry 1 C&P20A CPP_L CPP_H
with stat.
camera
CPP_H
with stat.
camera
TH TH TH
Table position
location 1
Inner Inner Outer Outer Outer Outer Outer
Gantry 2 C&P20A CPP_L CPP_H
with stat.
camera
CPP_H
without
stat. cam-
era
CPP_H
with stat.
camera
CPP_H
without
stat. cam-
era
TH
Table position
location 2
Inner Inner Outer Inner Outer Inner Outer
NOTICE
CPP: only with stationary camera IC camera SST33
TH: with stationary camera IC camera SST33 at both locations, FC camera SST25 at location
1 only