00194614-08 Trainingsdoku. SG X-Serie_X4i SW70x (AL2)_EN - 第164页
Energy and Compressed Air Supply Safety and Signaling Circuit Power supply Student Guide SIPLACE X-Serie and X4I SW70x (AL2) 164 Voltage Supply for Hood Fan s The fans are supplied with 24V from the computer unit by t he…

Energy and Compressed Air Supply
Power supply DC/DC Converter Vision Section 2
163 Student Guide SIPLACE X-Serie and X4I SW70x (AL2)
DC/DC converter section 2
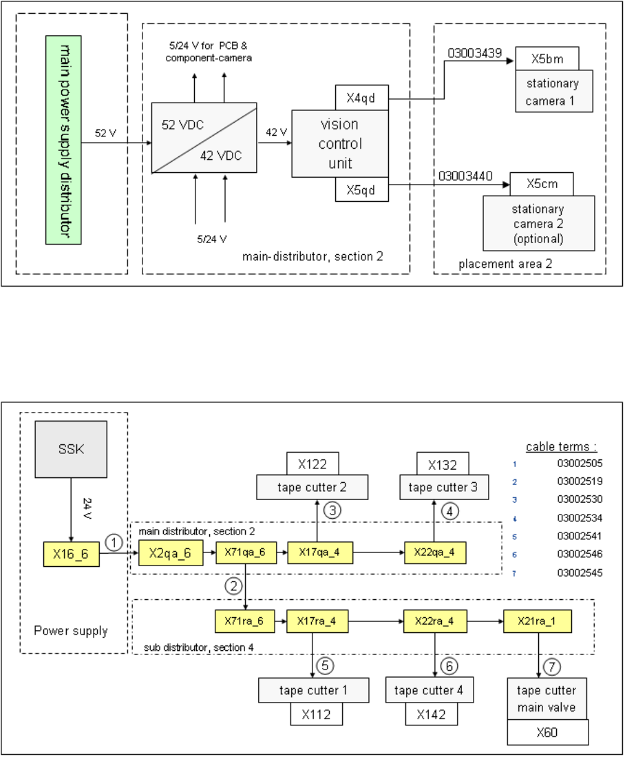
Power Su pply Tape Cutter
5.2.7.1 Power Supply Tape Cutter
The tape cutters are arranged both in parallel and serial mode. The tape cutters in sector 2 and sector
3 are serial, tape cutters in sector 1 and sector 4 are also arranged in serial mode.
Power supply for tape cutter
Voltage Supply for Hood Fa ns
5.2.7.2 Voltage Supply for Hood Fans
The increase in placement performance, optimization of travel paths, rotated gantry and the overlapping
of individual axes leads to increased heat generation inside the machine. This heat can affect the
placement accuracy and the MTBF times. For this reason, each machine hood has been equipped with
four fans for cooling the processing areas.

Energy and Compressed Air Supply
Safety and Signaling Circuit Power supply
Student Guide SIPLACE X-Serie and X4I SW70x (AL2) 164
Voltage Supply for Hood Fans
The fans are supplied with 24V from the computer unit by the DC/DC converter and are switched via the
safety circuit.
Safety and Si gnaling Circuit
5.2.8 Safety and Signaling Circuit
Emergency STOP Circuit (Safety Circuit)
5.2.8.1 Emergency STOP Circuit (Safety Circuit)
Following contacts are switched in serial and build the safety loop:
▪ 4 protective cover switches (main cover).
▪ conveyor cover switch.
▪ Contact on changeover table
▪ The emergency STOP button may not be pressed (input and output conveyors)

Energy and Compressed Air Supply
Power supply Safety and Signaling Circuit
165 Student Guide SIPLACE X-Serie and X4I SW70x (AL2)
Safety loop
Description of emergency STOP circuit:
When the emergency STOP circuit is closed, there is 24 V present at K5, contact 3. A further 24 V signal
is sent as EMERGENCY STOP loop OK Sent to each CAN I/O module, indicating that the covers are all
closed and that the changeover tables are connected.