00194614-08 Trainingsdoku. SG X-Serie_X4i SW70x (AL2)_EN - 第94页
Communication and Control CAN Bus Structure CAN Bus Student Guide SIPLACE X-Serie and X4I SW70x (AL2) 94 CAN Bus Concept SiplaceX4 4.3.3.3 CAN Bus Concept SiplaceX4 CAN Bus overview SIPLACE X4 SMP = Small Micro Prozessor…

Communication and Control
CAN Bus CAN Bus Structure
93 Student Guide SIPLACE X-Serie and X4I SW70x (AL2)
CAN Bus Concept SiplaceX3
4.3.3.2 CAN Bus Concept SiplaceX3
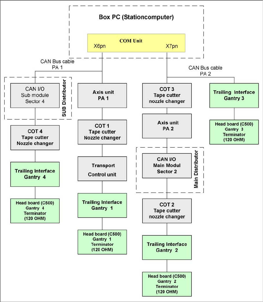
CAN Bus overview SIPLACE X3
The placement machine SIPLACE X3 uses a bus system with 1 Mbit/s transmission rate. The bus
system begins at the communication board and is split in 2 paths. Every path is terminated by a 120 ohm
terminator on the head board at the individual placement head.
NOTICE
When the Twin head is mounted, the switch for the terminator on the head board (C500) must
be OFF.

Communication and Control
CAN Bus Structure CAN Bus
Student Guide SIPLACE X-Serie and X4I SW70x (AL2) 94
CAN Bus Concept SiplaceX4
4.3.3.3 CAN Bus Concept SiplaceX4
CAN Bus overview SIPLACE X4
SMP = Small Micro Prozessor
The placement machine SIPLACE X4 uses a bus system with 1 Mbit/s transmission rate.The CAN: The
bus system begins at the communication board and is split in 2 paths. Every path is terminated by a 120
ohm terminator on the head board at the individual placement head.

Communication and Control
CAN Bus CAN Bus Structure
95 Student Guide SIPLACE X-Serie and X4I SW70x (AL2)
CAN Bus Concept Siplace X4I
4.3.3.4 CAN Bus Concept Siplace X4I
CAN Bus overview SIPLACE X4I
The placement machine SIPLACE X4I uses a bus system with 1 Mbit/s transmission rate. The bus
system begins at the communication board and is split in 2 paths. Every path is terminated by a 120 ohm
terminator on the head board at the individual placement head.
CAN-Bus Concept with One Wire Bus fo r SIPLACE X4I
4.3.3.5 CAN-Bus Concept with One Wire Bus for SIPLACE X4I
As the name indicates, the data are transferred (serial transfer) via a single wire, to the relevant
subsystem. The one wire bus system is used for processes where time is not a critical factor and can be
realized as a single master bus with "any number" of nodes. In the SIPLACE X machine, the one wire
bus is integrated into a separate CAT5 cable, which leads through the machine, from the main or