JM-50_MS - 第109页
MS 参数 9-2 9-1-1-1 激光 按“执行”按钮 ,打开用 于进行版本升级 的对话框。 (默认位置 : D: \ JUKI \ D ATA \ Laser )选 择文件( LN C120 - 8_JM 5 0.flash ) ,按“打开”按钮 读入 文件,对所有全 LNC120 的固件进行版 本升级。

MS
参数
9-1
版本升级
9-1 版本升级-贴片头相关
进行LNC120固件的版本升级。
9-1-1 操作
从菜单中选择“版本升级”-“版本升级-贴片头相关”后,会显示以下的对话框。

MS
参数
9-2
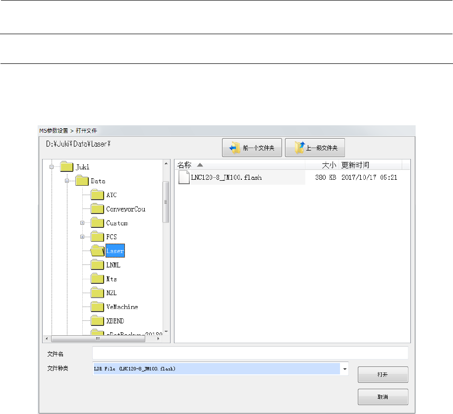
9-1-1-1 激光
按“执行”按钮,打开用于进行版本升级的对话框。
(默认位置: D:\JUKI\DATA\Laser)选择文件(LNC120-8_JM50.flash),按“打开”按钮读入
文件,对所有全LNC120的固件进行版本升级。

MS
参数
9-3
9-2 版本升级-CNVR
进行CONVEYOR基板固件的版本升级。
9-2-1 操作
从菜单中选择“版本升级”-“版本升级(CNVR)”后,会显示以下的对话框。
按“执行”按钮,打开用于进行版本升级的对话框。
选择D
:\JUKI\DATA\ConveyorCpu的JM50Cnvr.dat,按下打开按钮读入文件,对CONVEYOR
的固件进行版本升级。