00195162-02 Caccia EN - 第41页
CACCIA Manual 1 Caccia Student Guide Issue 04/2007 EN 39 1 Fig. 1 - 22 DP axis function check 1 T ab. 1 - 1 1 DP axis function check Button Description / Action Gantry Opens the relevant gantry . Gantry 4 is opened in th…

1 Caccia Student Guide CACCIA Manual
Issue 04/2007 EN
38
Tab. 1 - 10 Z-axis function check
1
1.4.5.3 Function Check for all DP Axes
Access to the DP Master allows actions to be performed on all 20 DP axes in one sequence. 1
This function is available only when the MC has been started and the CAN SW has been loaded.
(SW release and start button are not required.) 1
→ Click on the button to open the Subsystem Control Center dialog box:
Z RV
Z-axis of the C&P head types.
Opens the Axis dialog box.
The functions available in the Axis dialog box are explained in
Chapter „Moving the X and Y Gantry Axes“ auf Seite 27.
Opens the Axis Endurance dialog box, in which a reference run or
endurance test can be started for the Z-axis. The functions available
in the Axis Endurance dialog box are explained in Chapter „Moving
the X and Y Gantry Axes“ auf Seite 27.
Chopping
Make sure no tick is set here for the operating mode „endurance test
for linear axes“.
Button Description / Action

CACCIA Manual 1 Caccia Student Guide
Issue 04/2007 EN
39
1
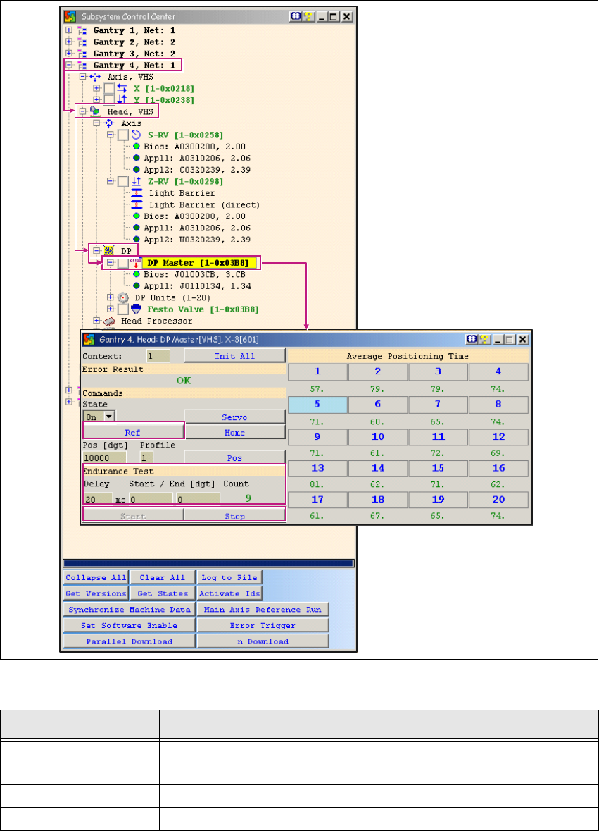
Fig. 1 - 22 DP axis function check
1
Tab. 1 - 11 DP axis function check
Button Description / Action
Gantry Opens the relevant gantry. Gantry 4 is opened in the example.
Head VHS Opens the head axes.
DP Opens the DP axes.
DP-Master Allows you to open the DP Master dialog box with a doubleclick.

1 Caccia Student Guide CACCIA Manual
Issue 04/2007 EN
40
1.4.5.4 Dialog Box: DP Master
This dialog box can be used to start reference runs or an endurance test for all DP axes on a
C&P20 head. 1
1
1
Tab. 1 - 12 Dialog box: DP Master
1.4.5.5 Function Check for Individual DP Axes
Access to DP Axis allows you to perform selected actions on individual DP axes (as opposed to
all DP axes at once). 1
→ Click on the button to open the Subsystem Control Center dialog box:
Button Description / Action
Ref Starts a reference run for the DP axes.
Endurance Test
Endurance run parameters. Allows you to specify the wait time and
start/stop positions with the Start and Stop buttons. 1
Start/Stop Allows you to define the start and stop positions. 1