00195162-02 Caccia EN - 第45页
CACCIA Manual 1 Caccia Student Guide Issue 04/2007 EN 43 1.5 Function Check via I/O Modules → Click on the butto n to open the Subsy stem Control Cen ter dialog box: 1 Fig. 1 - 24 Function check via I/O modules 1 T ab. 1…

1 Caccia Student Guide CACCIA Manual
Issue 04/2007 EN
42
1.4.5.6 Dialog Box: Axis DP-x
This dialog box allows you to perform reference runs or an endurance test for an individual DP
axis. 1
1
Tab. 1 - 14 Dialog box: axis DP-x
Button Description / Action
Ref Starts a reference run for the DP axes.
Endurance Test
Endurance run parameters. Allows you to specify the wait time and
start/stop positions with the Start and Stop buttons. 1
Start/Stop Allows you to define the start and stop positions. 1

CACCIA Manual 1 Caccia Student Guide
Issue 04/2007 EN
43
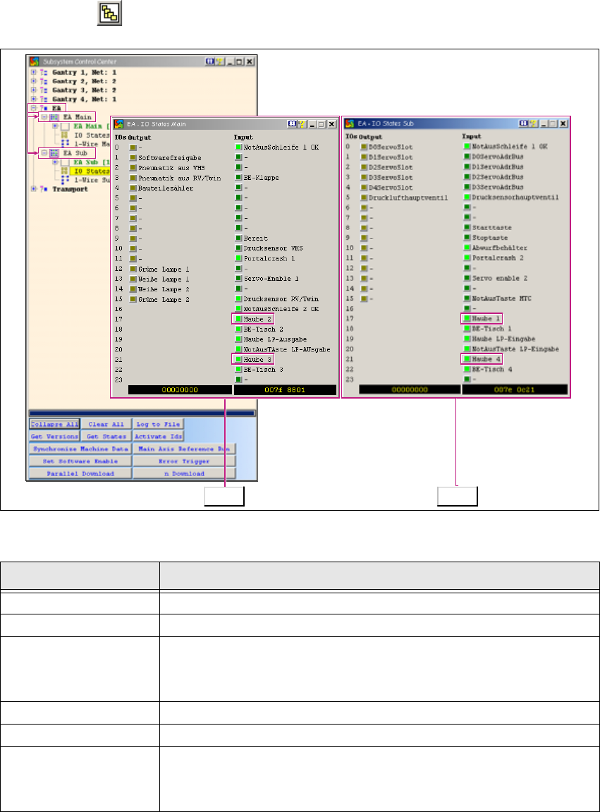
1.5 Function Check via I/O Modules
→ Click on the button to open the Subsystem Control Center dialog box:
1
Fig. 1 - 24 Function check via I/O modules
1
Tab. 1 - 15 Function check via I/O modules
Button Description / Action
I/O Opens the input/output functions.
I/O Main Opens the I/O module in the main distributor.
IO States
Opens the I/O view of the main distributor with permanent I/O update.
Haube 2 and Haube 3 show that this is the I/O view of the main dis-
tributor. 1
I/O Opens the input/output functions.
I/O Sub Opens the I/O module in the subdistributor.
IO States
Opens the I/O view of the main distributor with permanent I/O update.
Haube 1 and Haube 4 show that this is the I/O view of the
subdistributor. 1
Main Sub

1 Caccia Student Guide CACCIA Manual
Issue 04/2007 EN
44
Note
To a better overview, open both I/O windows at the same time. 1
1
There are 3 output control types: 1
– State control e.g. lamp 1 left/lamp 2 right.
– Negative edge controlled e.g. component counter.
– Inverse control e.g. compressed air main valve -valve switches off when enabled (bright yel-
low).
1
The I/O outputs are assigned according to the individual machine type. 1
Note
Key difference in HF versions:
There is a „HF original machine stand“ and a „A-00X machine stand (rectangular layout)“. 1