JANETS_INM - 第350页
JaNets In structio n Manual 7. Program Editor 7- 143 (3) List Display (Plac ement Li st) W hen you sel ect “ Placement List, ” y ou can display or hide each item on the “ Placem ent List” screen. Figure 7.6 - 39 “ Set En…

JaNets Instruction Manual 7. Program Editor
7-142
(2) Default Setup
Determines the default settings.
Figure 7.6-38 “Set Environments (Default Setup)” screen
Select “Default Setup”
from the tree view to
display the “Default
Setup” screen.
Default Nozzle Selection: Set the default nozzle to create the Component data.
Pick Position Check Threshold: Set a value to be used to calculate the value for judging whether a
component pick-up position is shifted or not.
Fix nozzle selection even when component size is changed: Select whether to restore the nozzle
number and the vacuum pressure to their default values respectively when you change the di-
mensions of a component.
Default feeder type selection: Set the default feeder type that is displayed on the screen when editing
Pick data. The default type can be set for the feeder that has two or more types.
Default board Thickness: Specify whether to make PWB thickness of PWB data blank (Not set) or to
default it when a new production program is created.
Default Bad Mark Type: Set the default bad mark type of PWB data to be applied when you create new
data.
Placement Monitor 120 default setting: Specify the default settings made in the “Placement Monitor
120” column to be applied when you create new data.
Default for use of RX-7 series data: Specify the default setting for whether RX-7 series data will be
used or not to be
applied when you create new data.
Default value of the number of RX-7 series components: Set the default number of components to
be applied when you create new data.
Default Nozzle Selection (RX-7 series): Set the default nozzle to create the Component data.
Default Nozzle Selection (JM-100 series): Set the default nozzle to create the Component data.
Default value of a placed component height check: Specify the default value for a placed component
height check. You can use a different default value depending on the SMT/MI. When a pro-
duction line includes a JM series machine, the system uses the default value for MI.
Default value of the component height before placement: Specify the default value for a component
height check before placement of a component.

JaNets Instruction Manual 7. Program Editor
7-143
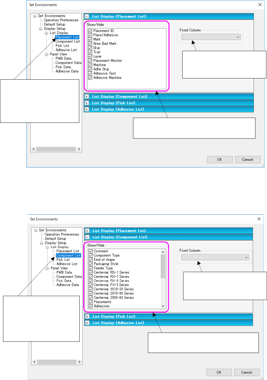
(3) List Display (Placement List)
When you select “Placement List,” you can display or hide each item on the “Placement List”
screen.
Figure 7.6-39 “Set Environments (Placement List)” screen
(4) List Display (Component List)
When you select “Component List,” you can display or hide each item on the “Component List”
screen.
Figure 7.6-40 “Set Environments (Component List)” screen
Select “Display Setup” from
the tree view, “List Display”
and then “Placement List” to
display the “List Display
(Placement List)” screen.
The checked items are to be displayed on the
“Placement Data” list screen.
Set the number of the item
fixed (always displayed) when
you scroll the list screen.
Select “Display Setup” from
the tree view, “List Display”
and then “Component List”
to display the “List Display
(Component List)” screen.
The checked items are to be displayed on
the “Component Data” list screen.
Set the number of the item
fixed (always displayed) when
you scroll the list screen.

JaNets Instruction Manual 7. Program Editor
7-144
(5) List Display (Pick List)
When you select “Pick List,” you can display or hide each item on the “Pick List” screen.
Figure 7.6-41 “Set Environments (Pick List)” screen
(6) List display (Adhesion list)
This is a screen to set the display/no display of adhesion list screen items.
Figure 7.6-42 “Set Environments (Adhesion list)” screen
Set the number of the item
fixed (always displayed) when
you scroll the list screen.
The checked items are to be displayed on
the “Pick Data” list screen.
Select “Display Setup”
from the tree view, “List
Display” and then “Pick
List” to display the “List
Display (Pick List)”
screen.
Set the number of the item
fixed (always displayed) when
you scroll the list screen.
The checked items are to be displayed on
the “Adhesion Data” list screen.
Select “Display Setup”
from the tree view, “List
Display” and then “Pick
List” to display the “List
Display (Adhesion list)”
screen.