JANETS_INM - 第356页
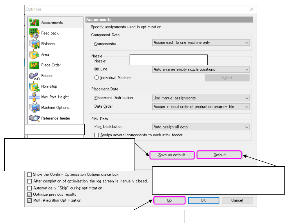
JaNets In structio n Manual 7. Program Editor 7- 149 7.7.4 How to Operate the O ptimization Options A ssignment s option Figure 7.7 -3 “ Assignments ” option (1) C omponen t Data When ther e are two or mo re feeders f or…

JaNets Instruction Manual 7. Program Editor
7-148
7.7.3 “Optimize” Dialog Box
Figure 7.7-2 “Optimize” dialog box (in case of the Job Optimizer)
Optimize option setting area
Option selecting area
The <Default> button disables the setting(s) you
changed, and restores them to the standard setting(s)
(initial setting(s) of the MI Line Optimizer).
The <Save as default> button registers the changed
settings as the initial values, and displays the
changed settings at first when you start up the opti-
mization function next time.
This <Go> button optimizes program data under the specified conditions.

JaNets Instruction Manual 7. Program Editor
7-149
7.7.4 How to Operate the Optimization Options
Assignments option
Figure 7.7-3 “Assignments” option
(1) Component Data
When there are two or more feeders for the same component type, specify whether to assign
components to only one feeder or two or more feeders.
This is an ineffective option when the number of machines is 1.
(2) Nozzle
Specify which nozzle assignment is to be used, the nozzle assignment made with the
“Shopfloor Setup” or the optimized nozzle assignment.
1) Line
◆
Auto arrange nozzles:
Ignores the setting of the permanent nozzles made with the Shopfloor Setup and opti-
mizes the nozzle assignment. Although the production cycle time becomes shorter, you
have to change the settings of the machine and it takes longer time to set up the machine.
Select this option for mass production of PWBs.
◆ Auto arrange empty nozzle positions:
Uses the permanent nozzles set with the Shopfloor Setup as they are, and assigns the
applicable nozzles to the empty positions of the ATC when there are still nozzles you can
use.
◆ Use setup nozzles:
Uses only the permanent nozzles set with the Shopfloor Setup. Since it does not take
any time to set up the machine, select this radio button for small production of variety of
PWB types.

JaNets Instruction Manual 7. Program Editor
7-150
2) Individual Machine
When you select the “Individual Machine” radio button, the <Set> button is activated to
allow you to make settings depending on each machine.
Figure 7.7-4 Individual Machine
* When a “Manual nozzle attachment” “screw type nozzle” is selected on the “Option De-
vices” tab invoked with the [Machine] command of the Shopfloor Setup, only the “Use
setup nozzles” can be selected for the “Nozzle.”
(3) Placement Data
1) Placement Distribution
When a machine is specified in the “Machine” cell on the “Placement Data” screen, select
whether to assign component placement positions as specified or optimize them with
ignoring the specification.
This is an ineffective option when the number of machines is 1.
Figure 7.7-5 Placement Data
◆
Use manual assignments:
Assigns the specified component placement positions as specified, and assigns only the
component placement positions to which “Auto” is specified with the optimization func-
tion.
◆ Auto assign all data:
Ignores the specifications and optimizes all component placement positions.
2) Data Order
Specify the placement data order: input order (data entry order) or optimized order.
◆ Assign in input order of production file:
Placement data will be displayed in entry order (that is, not changed at all).
◆ Assign in optimized order:
Placement data will be displayed in the optimization order.
This order cannot be selected when an RX-7 series is on a line.
Select whether to disable or ena-
ble the specification in the “Ma-
chine” cell.