JANETS_INM - 第469页
J aN et s Instr ucti on M anua l 10 . Feed er S et D at a ba se 10 - 13 Changin g feeder set da ta 10.3.10 Y ou c an c hang e the r egi ster ed f eeder s et dat a. T o c hange da ta, p er form one of the t w o oper a- ti…

JaNets Instruction Manual 10. Feeder Set Database
10-12
Copying feeder set data 10.3.9
You can copy feeder set data to another group.
Select data to be copied, and then select the [Edit] command from the menu bar, and then the
[Copy] command from the “Edit” menu. The screen for selecting the copy destination group
appears.
When you press the “Copy” button ( ) of the tool bar instead, the screen for selecting the
copy destination group also appears.
10.3.9.1 Selecting a copy destination group
Select a group to which feeder set data is copied.
Since no permanent group can be changed, it is not displayed on the list.
Figure 10.3-13 Screen for selecting a copy destination group
10.3.9.2 Setting the component pick-up position of the copied data
Set the component pick-up position to the group to which data is copied.
Figure 10.3-14 Screen for setting the component pick-up position to the copied data
“Existing Group” column: Displays the list of the
existing feeder groups. Select an existing group to
which data is added from this list.
Next: Validates your setting, and goes to the screen
for setting the component pick-up position.
Angle (G): Enter a component pick-up angle.
Bank (B): Select the component supply posi-
tion from the bank information set to the
feeder group. Banks you can select vary
depending on the data to be copied.
Feeder Type: Select a feeder type that can be
set to the specified feeder position. Feeder
types that can be set vary depending on the
data to be copied.
Feeder Position: Enter the hole position of
the component pick-up position. The input
range varies depending on the data to be
copied and the group to which data is cop-
ied.
Lane (L): Enter the lane number of the com-
ponent pick-up position. The input range
varies depending on the data to be copied.

JaNets Instruction Manual 10. Feeder Set Database
10-13
Changing feeder set data 10.3.10
You can change the registered feeder set data. To change data, perform one of the two opera-
tions described below.
1. Select feeder set data to be changed from the “User-defined” feeder list. (You cannot se-
lect two or more data records.)
Next, select the [Edit] command from the menu bar, and then the [Change] command on
the “Edit” menu. The screen for changing feeder set data appears.
Figure 10.3-15 Screen for changing feeder set data
2. When you double-click the line of feeder set data to be changed on the “User-defined”
feeder list, the screen for changing feeder set data appears. Change the desired feeder
set data on this screen.
Deleting feeder set data 10.3.11
You can delete controlled feeder set data from the database. To delete feeder set data, perform
one of the two operations described below.
1. Select feeder set data to be deleted from the “User-defined” feeder list. (You can select
two or more data records.)
Figure 10.3-16 Selecting feeder set data
Select the [Edit] command from the menu bar, and then the [Delete] command on the “Edit”
menu. The confirmation message for deleting feeder set data appears on the screen.
2. Select feeder set data to be deleted from the “User-defined” feeder list. (You can select two
or more records to be deleted.)
Press the “Delete” button ( ) of the toolbar. The confirmation message for deleting feeder
set data appears on the screen.
Group Name: Displays the group name to which data belongs.
Component Name: Displays the corresponding component name.
Packaging Style: Displays the corresponding packaging style.
Angle: Specify the component angle.
Bank: Select the bank on which the feeder set data is set from the combo box.
Feeder Position: Enter the hole position at which the feeder set data is set.
Lane: Enter the lane number at which the feeder set data is set.

JaNets Instruction Manual 10. Feeder Set Database
10-14
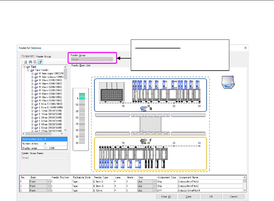
Displaying the feeder layout 10.3.12
You can display the layout of the registered feeder set data for each feeder group.
Select one feeder group whose layout you want to display, and select the [View] command from
the menu bar, and then the [Feeder Layout] command from the “View” menu. The layout screen
appears.
Figure 10.3-17 “Feeder Layout” screen
* You cannot change the feeder layout or other settings on this screen.
The basic operations are the same as the operations for regular feeder setting from the shop
floor setup. However, the following restrictions are provided.
- The regular group cannot be edited. It is only displayed.
- Feeder resources are neither added nor subtracted.
- A feeder group cannot be arranged from the feeder group.
- The display cannot be changed from this screen to another feeder group. (After the end of
this screen, go back to the feeder setting data base and select a group to be displayed
anew.)
- The functions that are different from Shop floor setup/regular feeder setting screen layout
are not supported.
Feeder Group(G):
The feeder group name that displays
a layout drawing is displayed in a
light color.