JANETS_INM - 第594页
J aN et s Inst ructi on Manual 15 . Log Control Tool 15 -8 15.2 O perati ons 15.2.1 Se tt ing up o utput of a l og After sel ecti ng an i tem f r om the T ree View f or ap p li cati ons, s elect the [T ool s] c om m and …

JaNets Instruction Manual 15. Log Control Tool
15-7
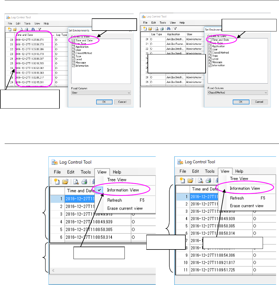
15.1.4.2 Displaying/hiding the Log Viewer items
Figure 15.1-9 Displaying/hiding the log item
15.1.4.3 Displaying/hiding the detailed information of logs
Figure 15.1-10 Displaying/hiding the detailed information
When checked
The “Time and Date”
column is displayed.
When not checked
The “Time and Date”
column is hidden.
Log display
area
When checked
Detailed
information
display area
Log display
area
When not checked

JaNets Instruction Manual 15. Log Control Tool
15-8
15.2 Operations
15.2.1 Setting up output of a log
After selecting an item from the Tree View for applications, select the [Tools] command from the
menu bar, and then the [Log Setup] command from the “Tools” menu.
Figure 15.2-1 “Log Setup” dialog box
15.2.2 Set Environments
Select the [Set Environments] command from the “Tools” menu.
Figure 15.2-2 “Set Environments” dialog box
Select the log saving unit, “By a
day of the week” or “By size.”
By size: You can set the size from
500 KB to 10000 KB. When you
click the
button, the displayed
size increments/decrements by
500 KB.
By a day of the week: This radio
button saves a log everyday from
Monday to Sunday. Up to seven
files can be saved, and the
previous logs are backed up and
saved.
The target software whose log is to
be output is displayed here.
This button saves the changed
value(s),
Specify the items to display on the log viewer.
An item having a check mark is displayed as a
column heading in the log viewer.
* <Class & Method>:
The log viewer displays Class&Method, but the
communication log displays the machine name.
Specify a column to remain fixed while you are
scrolling the viewer.

JaNets Instruction Manual 15. Log Control Tool
15-9
15.2.3 Displaying a new log
One of the operations ① to ④ below displays a new log.
Figure 15.2-3 Displaying a new log file (by dragging and dropping)
Figure 15.2-4 Displaying a new log file
(by displaying the pop-up menu with your click of the right button of a mouse)
③ Select a log file from the Windows Explorer directly, and drag and drop it.
④ Select the [File] command from the menu bar, and then the [View New Log File] command
from the “File” menu.
* When you drag and drop a log file newly while another log file is being displayed on the viewer, a
dialog message appears asking you whether you want to erase the current log file or not; clicking
<Yes> on the dialog box, only the new log file is displayed; clicking <No>, the new log file is
displayed with the current log file.
* If you select the [View New Log File] command when a log is displayed on the Viewer, the system
displays the dialog message asking you whether to clear the log being displayed currently. When
you select the <OK> button, it displays a log newly.
* You can operate two or more files at a time by dragging and dropping them.
* The system cannot read any log file other than those created with the MI Line Optimizer
applications.
②
Select an item from the Tree View
for applications, and click the right
button of a mouse to display the
pop-up menu. Then, select the
[View New Log File] command from
the pop-up menu.
①
Select an item from the Tree View for
applications, and drag and drop it to the Log
Viewer where no log is displayed.