JANETS_使用说明书 - 第601页
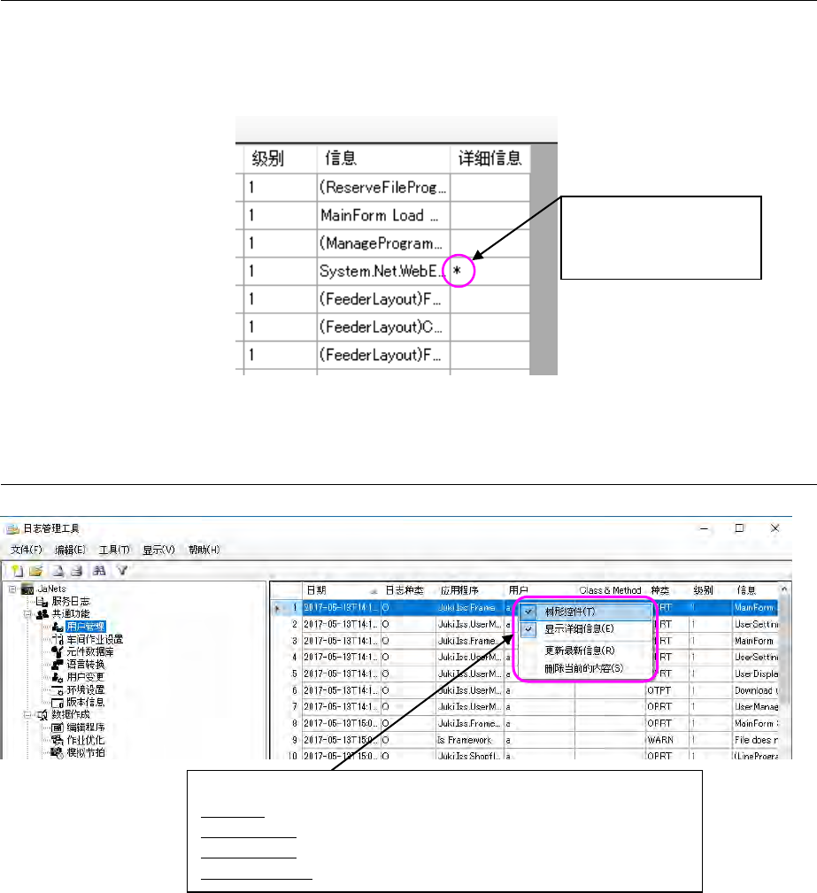
JaNet s 使用说明书 15 日志管理工具 15 -6 15 -1-4 日 志查看器的构成 由日志显示栏及 显示详细信息 2 个画面构成。 ※选择了没有详 细信息的日志时 为空栏。 < 确认有无详 细信息 > 图 15 -1-7 详 细信息的显示 15 -1-4-1 日志查看器的 右击菜单 图 15 -1-8 日志查看器的右击菜单 有详细信息的日 志会显 示 “ * ” 符 号,可以确认 有无详细信息。 <弹出式菜单项目…

JaNets 使用说明书 15 日志管理工具
15-5
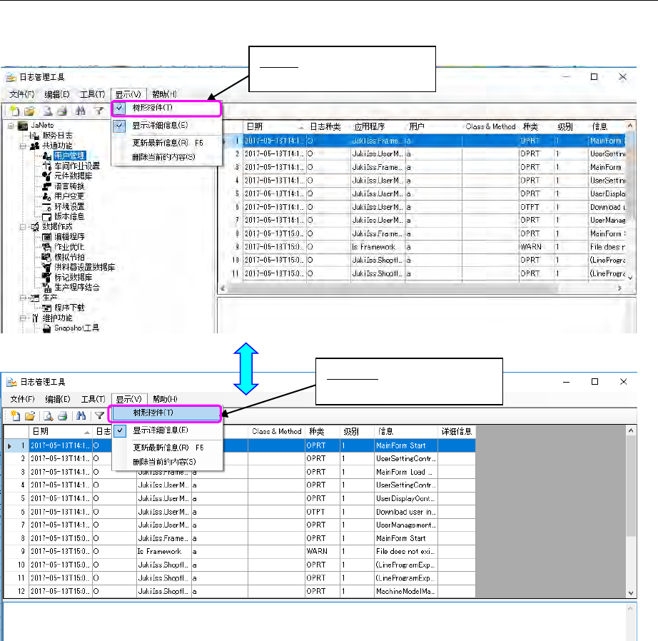
15-1-3-3 切换应用程序用树形控件的显示/隐藏
每次选择「显示」‐「树形控件」项目时,勾选状态会交替变化。
图 15-1-6 切换树形控件的显示
无勾选时:
隐藏应用程序用的树形控件。
勾选时:
显示应用程序用的树形控件。

JaNets 使用说明书 15 日志管理工具
15-6
15-1-4 日志查看器的构成
由日志显示栏及显示详细信息 2 个画面构成。
※选择了没有详细信息的日志时为空栏。
<确认有无详细信息>
图 15-1-7 详细信息的显示
15-1-4-1 日志查看器的右击菜单
图 15-1-8 日志查看器的右击菜单
有详细信息的日志会显
示“*”符号,可以确认
有无详细信息。
<弹出式菜单项目>
树形控件:切换应用程序用树形控件的显示/隐藏。
显示详细信息:切换日志详细信息画面的显示/隐藏。
更新最新信息:重新读入、再显示日志查看器里显示中的日志文件。
删除当前的内容:删除日志查看器显示中的日志。

JaNets 使用说明书 15 日志管理工具
15-7
15-1-4-2 切换日志查看器项目的显示/隐藏
图 15-1-9 切换日志项目的显示
15-1-4-3 日志详细信息的显示/隐藏
图 15-1-10 详细信息的显示/隐藏
显示
<
日期
>
项目栏
隐藏
<
日期
>
项目栏
勾选
未勾选
日志显示栏
详细信息
显示栏
有勾选
日志显示栏
无勾选