JANETS_使用说明书 - 第671页
JaNets 使用说明书 17 程序管理器 17 - 10 17 - 3 操作步骤 17 -3- 1 对 数据库的操作 仅可从「管理」 画面进行操作。 17 -3-1- 1 向数据库注册生产程序 有如下 1. ~ 3. 的方法。 1. 进行如下①、② 的操作。 图 17 -3-1 文件注册 ( 左 :Windows 资源管理器、右 : 程序管理器 ) 在上面②的操作 后,会自动显示 确认文件注册 对话框。 图 17 -3-2 文件注册确…

JaNets 使用说明书 17 程序管理器
17-9
17-2-4 生产线的生产中生产线显示(「车间构成」画面:仅在车间作业设置使用时)
通过生产线图标,确认生产中生产线(当前正在进行生产的生产线)的设置状况。
(通常):未生产状态(可以编辑)。
(生产中):生产中的状态(不能编辑) 。
图 17-2-4 生产线生产中图标
生产线名

JaNets 使用说明书 17 程序管理器
17-10
17-3 操作步骤
17-3-1 对数据库的操作
仅可从「管理」画面进行操作。
17-3-1-1 向数据库注册生产程序
有如下 1.~3.的方法。
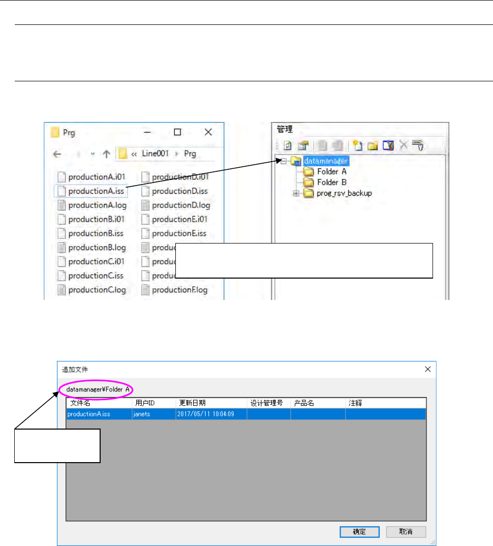
1. 进行如下①、②的操作。
图 17-3-1 文件注册(左:Windows 资源管理器、右:程序管理器)
在上面②的操作后,会自动显示确认文件注册对话框。
图 17-3-2 文件注册确认对话框
文件名 : 显示注册对象的文件名。
设计管理号 : 输入生产程序的设计管理号(仅生产程序可输入)。
产品名 : 输入生产程序的产品名 (仅生产程序可输入)。
注释 : 输入用户对生产程序的注释(仅生产程序可输入)。
※
关于「设计管理号」、「产品名」与「注释」的输入方法,
请参见「
17-3-1-2
有关「设计管理号」、「产品名」及「注释」的输入(仅生产程序可)」。
显示注册位置的
文件夹。
①在
Windows
资源管理器里选择文件
(
可同时选择多个
)
。
②将选择的文件拖放到管理画面内的文件夹里。

JaNets 使用说明书 17 程序管理器
17-11
注册后,在画面里显示。
图 17-3-3 文件注册到数据库后
※
注册后,本地(客户端)的文件属性变为只读。
※
注册后,客户端注册时的文件路径,将设置在签出位置。
2. 进行下面①至④的操作。
图 17-3-4 打开文件对话框
④「打开」=>显示文件注册的
确认对话框=>注册
②点击「注册文件」。
①选择管理显示画面内的文
件夹。
(不能同时选择多个)。
选择可注册到数据库的文件的
种类。
③选择要注册到数据库的文
件。
(可同时选择多个)。
文件追加到数据库里