JANETS_使用说明书 - 第673页
JaNets 使用说明书 17 程序管理器 17 - 12 3. 进行下面①至④ 的操作。 ①选择管理画面 内的文件夹。 ( 不可选择多个 ) 。 ②点击鼠标右键 ,从显示的菜单 里选择「注册 文件」 。 ③显示出与 2. 同样的打开 文件对话框,在 对话框里选择要 追加到数据库 里的文件。 ④显示出文件注 册确认对话框, 操作后则会注 册到数据库里。 图 17 -3-5 右击鼠标显示的菜单「注册文件 」 ※ 追加时可选 择的文件种类 …

JaNets 使用说明书 17 程序管理器
17-11
注册后,在画面里显示。
图 17-3-3 文件注册到数据库后
※
注册后,本地(客户端)的文件属性变为只读。
※
注册后,客户端注册时的文件路径,将设置在签出位置。
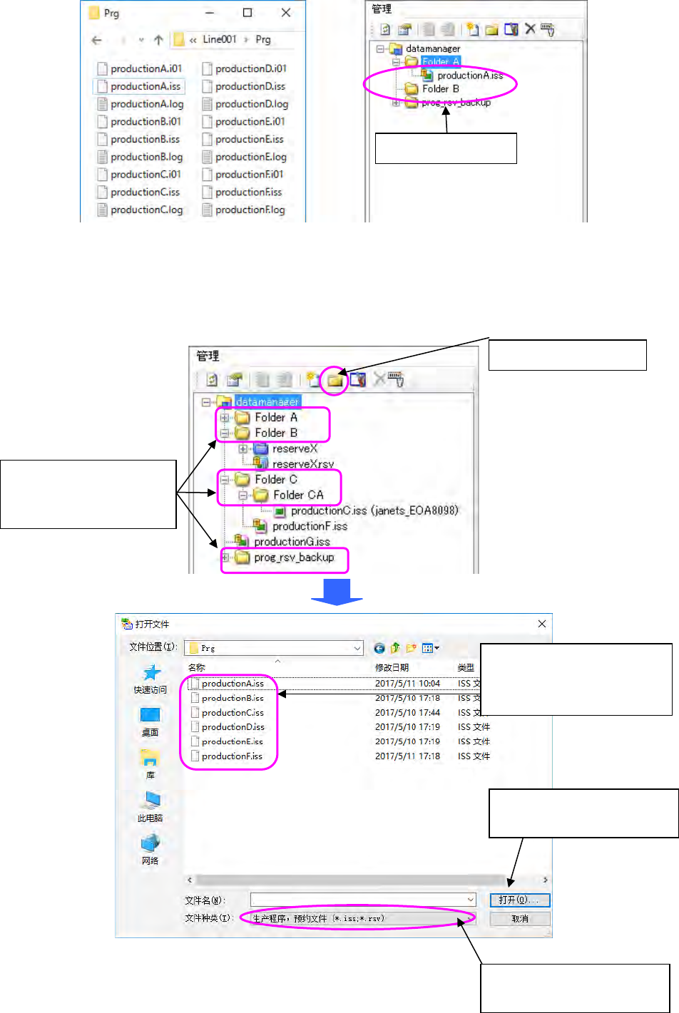
2. 进行下面①至④的操作。
图 17-3-4 打开文件对话框
④「打开」=>显示文件注册的
确认对话框=>注册
②点击「注册文件」。
①选择管理显示画面内的文
件夹。
(不能同时选择多个)。
选择可注册到数据库的文件的
种类。
③选择要注册到数据库的文
件。
(可同时选择多个)。
文件追加到数据库里

JaNets 使用说明书 17 程序管理器
17-12
3. 进行下面①至④的操作。
①选择管理画面内的文件夹。 (不可选择多个)。
②点击鼠标右键,从显示的菜单里选择「注册文件」。
③显示出与 2.同样的打开文件对话框,在对话框里选择要追加到数据库里的文件。
④显示出文件注册确认对话框,操作后则会注册到数据库里。
图 17-3-5 右击鼠标显示的菜单「注册文件」
※
追加时可选择的文件种类,仅限生产程序(
*.iss
格式)及预约文件
(*.rsv
格式
)
。
※
单独的分割文件是不能进行文件注册的。
追加分割文件,要与已优化完(制作源)的生产程序一起进行注册。
(
与生产程序保存在同一本地文件夹内时,当进行生产程序的注册操作时,会自动成为注册对象。
无须选择分割文件。
)
※
指定已在预约文件里注册的生产程序进行单项注册时,该母体预约文件不会被设定为注册对象。
注册对象仅限该生产程序单项。

JaNets 使用说明书 17 程序管理器
17-13
17-3-1-2 有关「设计管理号」、「产品名」及「注释」的输入(仅生产程序可)
・输入「设计管理号」时(不可同时选择多个栏目)
选择后,会显示用于输入设计管理号的文本框。
图 17-3-6 设计管理号输入用的文本框
・输入「产品名」时(不可同时选择多个栏目)
选择后,会显示用于设定产品名的组合框。
图 17-3-7 选择产品名的组合框
※
输入了产品名的某些生产程序未被管理时,产品名列表里会仅显示空白。
在此处输入的「产品名」会反映到生产程序树形画面的按产品名显示里。
※
产品名的设定,可在「签入」时进行变更。
・输入「注释」时(不可同时选择多个栏目)
选择后,会显示用于输入注释的文本框。
图 17-3-8 输入注释用的文本框
在组合框里,会显示数据库里保存的生产程序里
设定的产品名列表,可从中选择并进行设定。
也可直接输入。
(最多输入文字数为 32 个字符)
未设定任何内容时,会设定为「未分类」。
直接输入
(
最多输入
64
个字符
)
。
※
注释的设定可在「签入」时变更
。
在输入注释用的文本框里直接输入。
(最多输入文字数为 64 个半角字符)。
※设计管理号的设定,可在「签入」时进行变更。