00197496-01_UM_SiClusterMultiline_DE_EN - 第44页
So konfigurieren Sie einen Multi-Linien-Auftrag Anfangsrüstungen hinzufügen 4.6.1 Anfangsrüstung hinzugefügt - E rgebnis 44 SIPLACE SiCluster Multiline SIPLACE SiCluster Multiline 4.6.1 4 . 6 . 1 A n f a n g s r ü s t u …

So konfigurieren Sie einen Multi-Linien-Auftrag
4.4.3 Dialogfeld: Inklusiv-Gruppen entfernen Anfangsrüstungen hinzufügen
SIPLACE SiCluster Multiline SIPLACE SiCluster Multiline 43
4.6
4.6 Anfangsrüstungen hinzufügen
Anfangsrüstungen hinzufügen
In der Registerkarte Anfangsrüstungen definieren Sie die Anfangsrüstungen aller Linien. Sie legen damit
fest, welche Linien im Multi-Linien-Auftrag berücksichtigt werden sollen. SiCluster Multiline verteilt dann
die Leiterplatten/Lose auf diese Linien.
► Wählen Sie unter Konfiguration die Registerkarte Anfangsrüstungen.
Registerkarte Konfiguration: Registerkarte Anfangsrüstungen - Rüstung hinzufügen
► Wählen Sie einzelne Rüstungen oder Rüstungen, welche sich in vorhandenen Multi-Linien
Aufträgen befinden.
Symbol Beschreibung
1 Fügt die Rüstung mit der Linie als Anfangsrüstung hinzu.
2 Anfangsrüstungen aus dem gewählten Multi-Linien Auftrag werden übernommen..

So konfigurieren Sie einen Multi-Linien-Auftrag
Anfangsrüstungen hinzufügen 4.6.1 Anfangsrüstung hinzugefügt - Ergebnis
44 SIPLACE SiCluster Multiline SIPLACE SiCluster Multiline
4.6.1
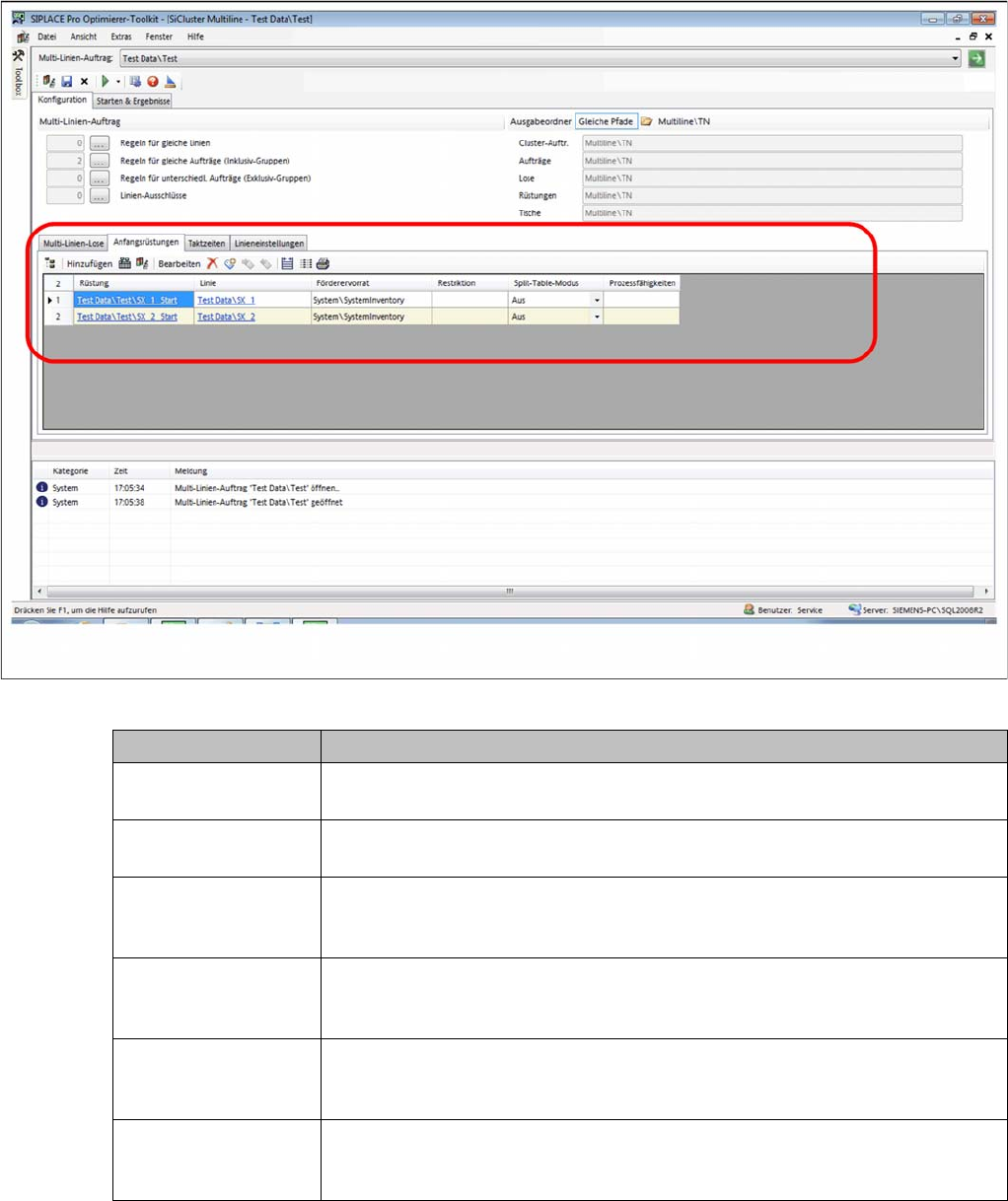
4.6.1 Anfangsrüstung hinzugefügt - Ergebnis
Anfangsrüstung hinzugefügt - Ergebnis
Sie haben zwei Rüstungen hinzugefügt. Für die Linien sind keine Prozessfähigkeiten oder Linien-
Ausschlüsse definiert.
Ergebnis: Rüstungen hinzugefügt
Parameter Beschreibung
Rüstung Zeigt den Pfad und den Namen der Rüstung an. Durch Klick auf den Eintrag
können Sie die Rüstung im Editor von SIPLACE Pro öffnen.
Linie Zeigt den Pfad und den Namen der Linie an. Durch Klick auf den Eintrag
können Sie die Linie im Editor von SIPLACE Pro öffnen.
Förderervorrat Ermöglicht das Zuweisen eines Förderervorrats. Durch Doppelklick auf diese
Zelle können Sie einen Förderervorrat aus der Liste der verfügbaren
Förderervorräte auswählen.
Restriktion Ermöglicht das Zuweisen eine Restriktion. Durch Doppelklick auf diese Zelle
können Sie eine Restriktion aus der Liste der verfügbaren Restriktionen
auswählen.
Split Table Modus Ermöglicht das Aktivieren/Deaktivieren des Split-Table-Modus. Die Definition
des Split-Table-Modus muss in der Anfangsrüstung der jeweiligen Linie erfol-
gen.
Prozessfähigkeiten Zeigt die Prozessfähigkeiten der Linie an. Durch Doppelklick auf diese Zelle
wird das Dialogfeld Prozessfähigkeiten bearbeiten geöffnet. Sie haben die
Möglichkeit, die Prozessfähigkeiten der Linie zu bearbeiten.

So konfigurieren Sie einen Multi-Linien-Auftrag
4.6.1 Anfangsrüstung hinzugefügt - Ergebnis Prozessfähigkeiten von Linien bearbeiten (optional)
SIPLACE SiCluster Multiline SIPLACE SiCluster Multiline 45
4.7
4.7 Prozessfähigkeiten von Linien bearbeiten (optional)
Prozessfähigkeiten von Linien bearbeiten (optional)
Es besteht die Möglichkeit, den Linien Prozessfähigkeiten zuzuweisen. Siehe dazu "6 Mit Prozessanfor-
derungen und Prozessfähigkeiten arbeiten" [ ➙ 73].
Ist einer Leiterplatte zum Beispiel die Prozessanforderung „bleifrei löten“ zugewiesen, dann wird diese
Leiterplatte nur auf Linien verteilt werden, welche die Prozessfähigkeit „bleifrei löten“ besitzen.
► Wählen Sie eine oder mehrere Rüstungen in der Tabelle der Anfangsrüstungen aus.
⇨ Die Symbole für die Bearbeitung der Prozessfähigkeiten werden aktiviert.
Registerkarte Anfangsrüstung: Prozessfähigkeiten