KE-3010A_20VA_20VRA_使用说明书 - 第568页
第 1 部 基本篇 第 4 章 制作生产程序 4-172 读入文件后, 将打开如下画面, 要求输入到基准基板位置的偏移量, 请参见下述偏移量定义, 并输入 偏移量。 偏移量的定义如下图所示 。

第 1 部 基本篇 第 4 章 制作生产程序
4-171
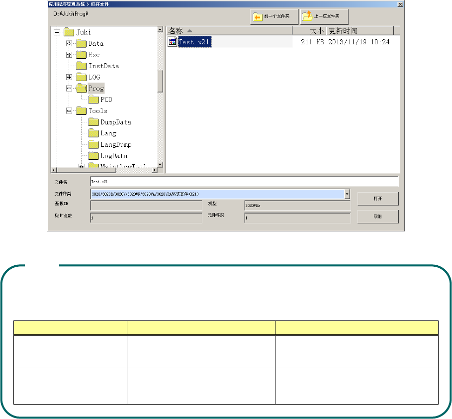
1)在菜单中选择复制生产程序后,将打开[打开文件]画面。
2)请选择要展开的(展开源)生产程序,再按[打开]按钮。
可展开的生产程序文件格式的各种组合如下表所示。
除此以外的文件格式的组合是不能展开的,敬请注意。
机型 基准侧的文件格式 展开源的文件格式
KE-3010A/3010AC
3010A/3010AC 格式文件(x11)
3010A/3010AC 格式文件(x11)
与基准侧相同文件版本
KE-3020VA/3020VRA
3020VA/3020VRA
格式文件(x21)
3020VA/3020VRA 格式文件(x21)
与基准侧的文件版本相同
注意:

第 1 部 基本篇 第 4 章 制作生产程序
4-172
读入文件后,将打开如下画面,要求输入到基准基板位置的偏移量,请参见下述偏移量定义,并输入
偏移量。
偏移量的定义如下图所示。

第 1 部 基本篇 第 4 章 制作生产程序
4-173
4-5-1-2 列表画面的功能
在编辑程序的各种列表画面上,可以调整单元格的宽度,使用数据排序功能。
(1)调整列表画面上的单元格宽度
在贴片数据等列表画面上,可以调整单元格的宽度。
当光标呈十字型时,把光标移到列的标题行(显示项目名称区)单元格边线附近。当光标的左右
都变成箭头时,在保持该状态下拖拉光标,即可调整单元格的宽度。
但是,在元件数据 列表画面上已标有元件名称、元件种类等的,即使画面滚动也固定显示的部分,
该单元格的宽度已经固定化,不能变更。
光标在单元格边界从十字型 ( ) 变成( ) 时拖拉光标,调整单元格宽度。
不可调整单元格宽度的区域