00194931-20 Anleitung CAN Test Box-Error Frame Diagnoseeinheit_de - 第152页
1 - 152 SIPLACE CAN Bus Ausgabe 10/2018 152 4.18.1 Maschinen CAN Bus St ruktur TX2i und T X2 Bei den Siplace TX Maschin en werden 3 Maschinen-CAN Bus Netze für die Kommunikation zu den Subsystemen benutzt. Z ur Fehlersuc…

1 - 151
Ausgabe 10/2018 Siplace CAN Bus
151
4.18 CAN Bus Struktur Siplace TX-Serie (ab Nov.2015)
Die SIPLACE TX Maschinen können als TX2i, mit zwei Portalen und Tischposition innen, als TX2,
mit zwei Portalen und Tischposition 1 außen, bzw. als TX1 mit einem Portal und ebenfalls mit der
Tischposition 1 außen konfiguriert werden.
Je nach Konfiguration ergeben sich unterschiedliche CAN Bus Strukturen. Grundsätzlich arbeitet
die TX mit 3 getrennten CAN Bus Netzen und einer Übertragungsrate von 1MBit/s.
Die Kommunikation zu den Subsystemen erfolgt über die CIN Box, dabei ist zu beachten, dass
die Abschlußwiderstände auf dem E/A Module geschaltet werden, siehe Übersicht der CAN Bus
Strukturen.
Abb. 4.18 - 1 03108598-xx CAN Interface CINX
1 CAN Bus Anschlüsse CAN1-4 2 LAN Anschluß CAT 5 Kabel zum PC
3 DIP Switch - Einstellung Abschlusswider-
stand 120 Ohm für CAN1-4
4 Anschluß 24V Spannungsversorgung

1 - 152
SIPLACE CAN Bus Ausgabe 10/2018
152
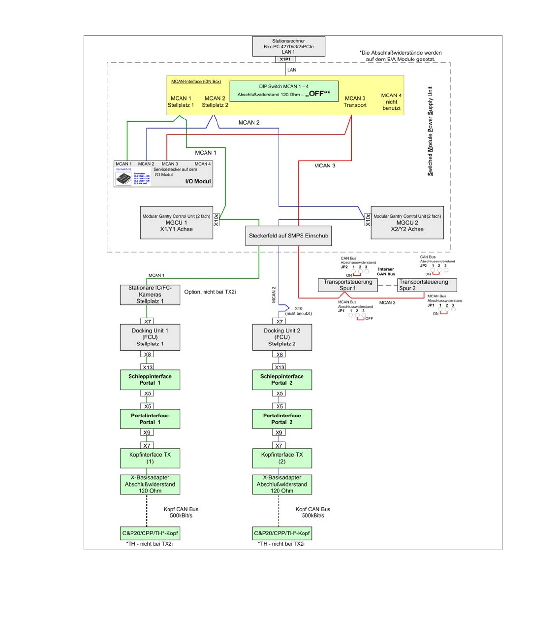
4.18.1 Maschinen CAN Bus Struktur TX2i und TX2
Bei den Siplace TX Maschinen werden 3 Maschinen-CAN Bus Netze für die Kommunikation zu
den Subsystemen benutzt. Zur Fehlersuche befinden sich auf dem E/A Module für jedes CAN Bus
Netz ein Servicestecker.
Wie aus der folgenden Übersicht zu sehen, wird der MCAN 1 für die Subsysteme am
Stellplatz 1benutzt (MGCU, FCU, stationäre Kamera, Portal 1). Der MCAN 2 versorgt den Stell-
platz 2 (MGCU, FCU, Portal 2) und der MCAN 3 die Transportsteuerung.
Abb. 4.18 - 2 Maschinen CAN Bus Siplace TX2i und TX2

1 - 153
Ausgabe 10/2018 Siplace CAN Bus
153
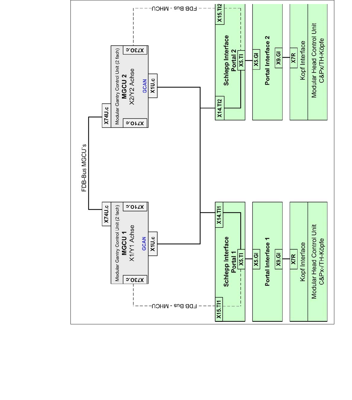
4.18.2 Gantry CAN Bus TX2i und TX2
Der GCAN-Bus ist für die Kommunikation zwischen den Modular Gantry Control Units (MGCU´s)
und Modular Head Control Units (MHCU´s) für Portale in einem Bestückbereich verantwortlich
(z.B. Kopf-CAN-Diagnose oder SIRIO-Kommunikation).
Abb. 4.18 - 3 Gantry CAN Bus Siplace TX2i und TX2