TR7500E_Manual_ch_v28 - 第58页
第 一 章 、 程 式製作 流程 T R 7500 E 使用手冊 50 10 . 學習 ( T r a i n ) ( 1) 按下 [ T r a i n] 按 鈕 進入學習視窗 。 l 主畫面 按下 [ 關閉 ] 按 鈕

第一章、程式製作流程
TR7500E 使用手冊
49
(9) 系統出現關閉視窗訊息,請按[確定]
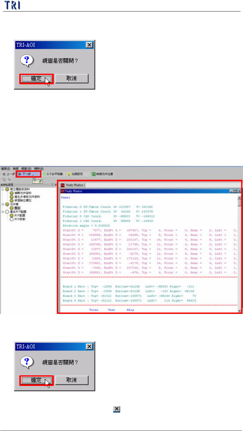
9. FOV 核對
l 在此步驟系統會列出關於這片電路板的所有資訊清單,若有需要可以在此清
單中獲得所需的 FOV 資訊。
(1) 請按[下一步]。
(2) 系統出現關閉視窗訊息,請按[確定]
(3) ATPG 流程已全部完成,可按下[ 關閉]按鈕來結束 ATPG 視窗。

第一章、程式製作流程
TR7500E 使用手冊
50
10. 學習(Train)
(1) 按下[Train]按鈕進入學習視窗。
l 主畫面
按下[關閉]按鈕

第一章、程式製作流程
TR7500E 使用手冊
51
(2) 依序檢視每個 FOV,可按下[檢測]按鈕查看此 FOV 的檢測結果。
(3) 若有需要可以進行以下微調,詳細功能請參閱第四章,常使用到的功能有以
下幾項:
l 學習(Train)檢測框
l 增加代料影像
l 調整檢測框的位置及大小
l 設定檢測框框的搜尋範圍
l 設定比對條件參數
l 更改 FOV 燈光設定
l 新增或刪除 FOV
電路板大圖影像
已儲存的 FOV 影
像、目前攝影機取
像切換
功能表區