JANETS使用说明书 - 第549页
JaNets 使用说明书 1 7 程序管理器 17-5 17-1-4-2 生产程序‐按用户显示 按签入的用户名分别显示。 图 17-1-4-2-1 按用户显示 17-1-4-3 生产程序‐按生产线显示 按生产线显示。 图 17-1-4-3-1 按生产线显示 签入的用户名 与数据库管理的实 际生产线构成的信 息不一致。 数据库里不存在的生产 线。 不属于任何车间,因此车 间会显示为“ UnKnown” 。

JaNets 使用说明书 17程序管理器
17-4
17-1-4 生产程序画面
在工具条可以选择的显示功能如下所示。
表 17-1-4-1 显示树形控件的功能
图标 说明 图标 说明
按前后顺序显示生产程序
(切换排列的显示)。
按生产线显示生产程序。
按产品名顺序显示生产程序。
仅显示主文件。
签入生产程序
(包括新登录)按用户显示。
打开环境设置画面
显示数据库里管理的生产程序文件一览表。
图 17-1-4-1 生产程序画面 (按名称顺序显示)
17-1-4-1 生产程序‐按产品名显示
按(在存入到数据库里时注册的)产品名分开显示。
图 17-1-4-1-1 按产品名显示
产品名
未注册产品名的生产
程序类的区分显示。
产品名的注册,可在新
建文件注册/签入时进行
注册/变更。
相同的产品名,按文件
名顺序显示。
生产程序:
可多选。
可统一操作。
但不能拖放文件
变换显示排列。
※本画面按文件名
称顺序显示。

JaNets 使用说明书 17程序管理器
17-5
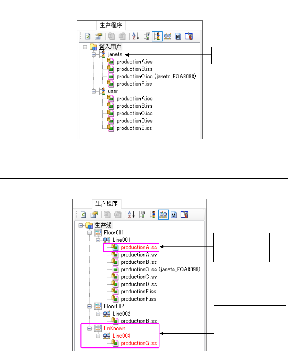
17-1-4-2 生产程序‐按用户显示
按签入的用户名分别显示。
图 17-1-4-2-1 按用户显示
17-1-4-3 生产程序‐按生产线显示
按生产线显示。
图 17-1-4-3-1 按生产线显示
签入的用户名
与数据库管理的实
际生产线构成的信
息不一致。
数据库里不存在的生产
线。
不属于任何车间,因此车
间会显示为“UnKnown”。

JaNets 使用说明书 17程序管理器
17-6
17-1-4-4 生产程序‐操作菜单项目
在生产程序画面上点击鼠标右键,可显示弹出菜单。
但即使选择多个菜单,弹出菜单里也只显示满足条件的项目。
图 17-1-4-4-1 弹出菜单(选择单项) 图 17-1-4-4-2 弹出菜单(选择多项)
17-1-5 预约文件画面
在预约文件画面上可显示数据库里管理的预约文件一览表。
预约文件的阶层,按预约顺序显示生产程序。
但是,仅能进行生产程序的取得操作。
图 17-1-5-1 预约文件画面
预约文件
选择多个项目或拖放
文件,均不能变换显示
的排列。
预约文件里包含
的生产程序