Setup Center mit Setup Center Interface - 第20页
3 Application progra m interface (API) description SIPLACE Ausgabe 05/2007 20 3 3 3 3 3 3 3 3 3 3 3 3 3 T ape24mmX Va l u e : 2 8 0 T ape32mmX Va l u e : 2 8 8 T ape44mmX Va l u e : 3 0 0 T ape56mmX Va l u e : 3 1 2 T ap…

SIPLACE 3 Application program interface (API) description
Ausgabe 05/2007
19
Tape24mm
Value: 14
Tape32mmPaper
Value: 15
Tape32mmBlister
Value: 16
Tape44mm
Value: 17
Tape56mm
Value: 18
Tape4mmWithFlap
Value: 19
Tape2mmWithFlap
Value: 29
RejectConveyor_SIPLACE
Value: 49
Tape16mmIII
Value: 55
Tape24mmIII
Value: 56
Tape32mmIII
Value: 57
Tape44mmIII
Value: 58
Tape56mmIII
Value: 59
Tape12mmS
Value: 60
Tape16mmS
Value: 61
Tape24mmS
Value: 62
Tape32mmS
Value: 63
Tape44mmS
Value: 64
Tape56mmS
Value: 65
Tape72mmS
Value: 66
Tape88mmS
Value: 67
Tape3x8mmS_0201
Value: 78
Tape3x8mmS
Value: 79
Tape8mmST
Value: 80
Tape12mmST
Value: 81
Tape16mmST
Value: 82
Tape24mmST
Value: 83
Tape2x8mmTypeC
Value: 100
Tape12mmTypeC
Value: 101
Tape16mmTypeC
Value: 102
Tape24mmTypeC
Value: 103
Tape32mmTypeC
Value: 104
Tape3x8mmTypeC
Value: 105
Tape8mmFeed
Value: 149
Tape8mmS
Value: 150
FimeCore
Value: 151
BulkCaseAir
Value: 153
Tape8mmX
Value: 264
Tape12mmX
Value: 268
Tape16mmX
Value: 272

3 Application program interface (API) description SIPLACE
Ausgabe 05/2007
20
3
3
3
3
3
3
3
3
3
3
3
3
3
Tape24mmX
Value: 280
Tape32mmX
Value: 288
Tape44mmX
Value: 300
Tape56mmX
Value: 312
Tape72mmX
Value: 328
Tape88mmX
Value: 344
TrayCarrier30
Value: 31
TrayCarrier51
Value: 32
TrayArbitraryCarrier
Value: 33
TrayWPC3
Value: 30
DipModul
Value: 20
RejectConveyor_ComponentExpress
Value: 50
TrayDDF2
Value: 250
TrayStackFeeder
Value: 1000006 (not yet defined unique in SSI, '250'
already exists)
TrayCarrier450
Value: 450
TrayMTC1
Value: 1000001 (not yet defined in SSI)
TrayMTC2
Value: 1000002 (not yet defined in SSI)
TrayWPC
Value: 1000003 (not yet defined in SSI)
TrayCarrierX
Value: 1000004 (not yet defined in SSI)
TrayArbitraryCarrierX
Value: 1000005 (not yet defined in SSI)

SIPLACE 3 Application program interface (API) description
Ausgabe 05/2007
21
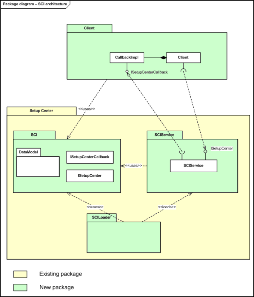
3.1.4 Architecture overview
3
Fig. 3.14 - 3 SCI architecture overview
3
3
3