00197458-01_UG_EDM_V2.2_en - 第36页
EDM V2.2 / U ser Guid e Ausgabe 10/2013 E dition 36 W hen multiple objects are r ejected, a dialog is displa yed, in whic h the rejec tion ha s to be conf irmed or cancel ed: Figure 4- 29 : Confirmati on dialog If Auto P…

EDM V2.2 / User Guide Ausgabe 10/2013 Edition
35
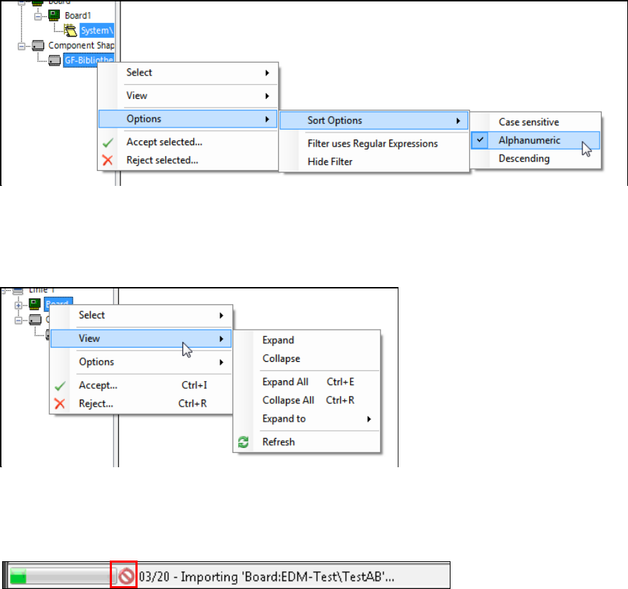
Via the Options – Sort Options menu entry the objects can be sorted Case sensitive,
Alphanumeric or Descending:
Figure 4-26: Sort Options
In the View menu entry, settings can be made for the tree structure (Expanding / Collapsing).
On a single node, the Extended Difference Editor can be displayed for the selected object in the
Show Differences menu entry:
Figure 4-27: Show Differences for a single object – Expanding / Collapsing tree view
When multiple objects are imported, a dialog is displayed, in which the import has to be confirmed.
During the import of multiple objects, the batch import progress is displayed in the status bar of the
Clearing Pool:
Figure 4-28: Batch import progress
The batch import may be canceled by pressing the red icon, after the current import has been
completed.

EDM V2.2 / User Guide Ausgabe 10/2013 Edition
36
When multiple objects are rejected, a dialog is displayed, in which the rejection has to be confirmed
or canceled:
Figure 4-29: Confirmation dialog
If Auto Push is enabled, the following dialog is displayed:
Figure 4-30: Confirmation dialog with Auto Push

EDM V2.2 / User Guide Ausgabe 10/2013 Edition
37
4.4.4 Filtering Notifications
In the column header of the notification view in the Clearing Pool values can be selected to filter the
notification list. By clicking on a column header, the displayed notifications may be sorted in
ascending or descending order.
Figure 4-31: Filter values
► Select any of the available filter values or All to display all entries.
4.5 EDM Notifications
The EDM notifications subsystem converts the change notifications received from the lines into a
user-readable form and distributes them to the appropriate locations. The type of messages sent
and the recipients of the messages can be configured.
More information about this can be found in section 5.1.7.