00197458-01_UG_EDM_V2.2_en - 第8页
EDM V2.2 / U ser Guid e Ausgabe 10/2013 E dition 8 Registrat ion for the user gr oup is ver y simple: ► Click on the Register link . ► Fill in the registrati on form and send it of f to us. Soon after wards, you will rec…

EDM V2.2 / User Guide Ausgabe 10/2013 Edition
7
1 Introduction
SIPLACE
®
Engineering Data Manager (EDM) allows for effective and efficient remote storage of
data for SIPLACE Pro. Production data can be distributed to each production line from a central
server. Changes to the data on the lines can be documented, commented, and then sent back to
the central server. The changes made locally can then be assessed by job preparation and
reintegrated into the central database.
This document consists of two parts:
Part 1 addresses the EDM user and describes the functionality of SIPLACE EDM and how to work
with the software.
Part 2 addresses the EDM programmer and/or administrator and describes how to configure the
software. It also contains detailed technical references of the EDM system.
1.1 General
1.1.1 Legend
Different symbols and notes have been used to make it easier to read and understand this
document.
Words in bold/italic print This text is a dialog, a dialog box, menu item or
command.
Words in computer print This text is output from the computer, e.g.
messages.
►
Requires an action (e.g. mouse click, open file)
Indicates a warning. The information is
essential for successful working.
Explanatory information.
1.1.2 SIPLACE in World Wide Web (WWW)
Log in to our SIPLACE® homepage at http://www.siplace.com!
► You can choose between the German and English versions.
The different sections contain information about our products, services and contact persons.
In addition, registered customers can also access the SIPLACE User Group. Here you can call up
special information about our placement systems e.g.
● Technical documentation,
● Technical information,
● Spare parts lists etc.
EDM V2.2 / User Guide Ausgabe 10/2013 Edition
8
Registration for the user group is very simple:
► Click on the Register link.
► Fill in the registration form and send it off to us.
Soon afterwards, you will receive your access authorization with USER ID and password.
1.1.3 Languages
The User Interface (GUI) is available in German, English and Simplified Chinese.
1.1.4 Prerequisites
The necessary system and software requirements for SIPLACE EDM can be found in the EDM
Installation Manual, item no. [00197457-xx].

EDM V2.2 / User Guide Ausgabe 10/2013 Edition
9
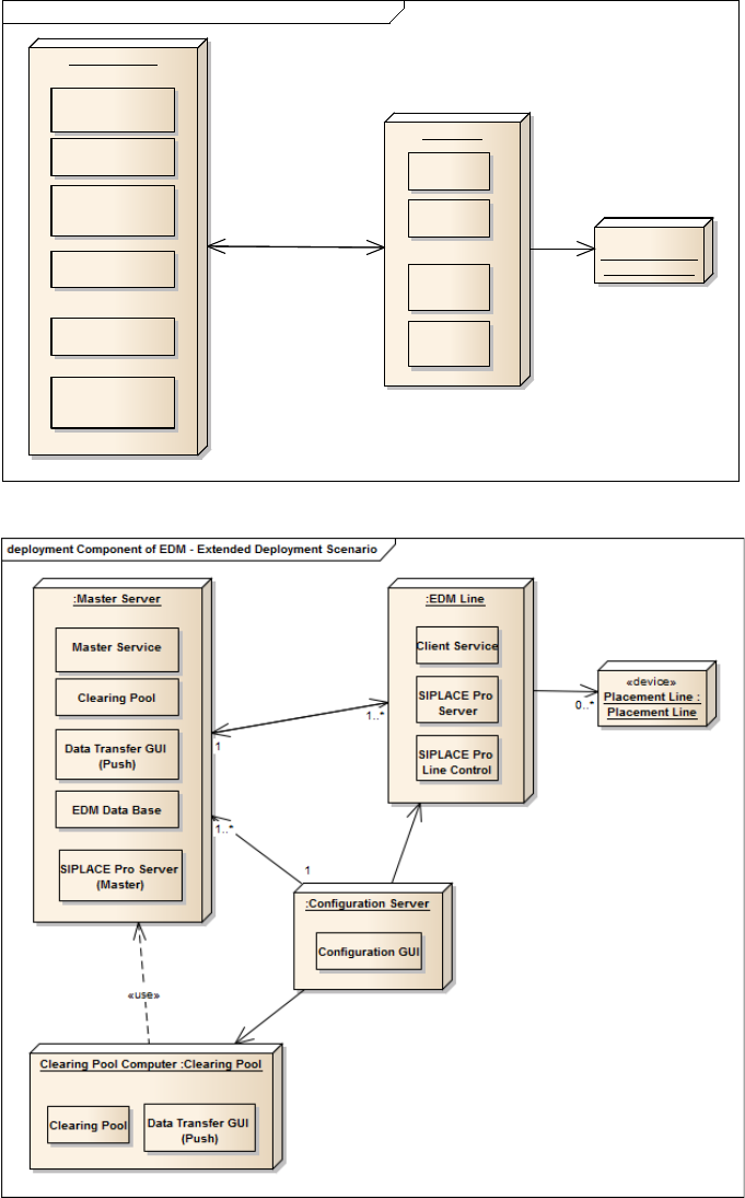
2 SIPLACE EDM Overview
The Engineering Data Manager comprises three major units: the EDM Configuration Manager,
EDM Master Server and the EDM Client. The illustrations below show a basic deployment scenario
and a typical deployment scenario for the EDM and the communication paths between the
individual system components.
Figure 2-1: Basic deployment scenario
Figure 2-2: Extended deployment scenario
The following sections deal with the system components, their functionality and communication
channels in more detail.
deployment Components of the EDM - Basic Deployment Scenario
:Master Server
Master Service
Clearing Pool
:EDM Line
Data Transfer GUI
(Push)
SIPLACE Pro Server
(Master)
SIPLACE Pro
Server
Client Service
SIPLACE Pro
Line Control
«device»
Placement Line :
Placement Line
EDM Data Base
EDM Client
Configuration GUI
0..*
1..*
1