00197192-02_VD_EDM_2.1_DE_EN - 第64页
EDM V2.1 / Versions besch reibung Ausgabe 11/2 012 E dition 24 Über den M enüpu nkt Option en – So rtiero ption en k önnen die Objekte nac h Groß - / Kleinsch reibung , A lphanum erisch o der A bsteigend s ortiert w erd …

EDM V2.1 / Versionsbeschreibung Ausgabe 11/2012 Edition
23
Die Master-Version wird an der linken Seite und die Client-Version an der rechten Seite angezeigt
und die zugeordneten SIPLACE Pro-Linien sind markiert. Der Data Preparation Engineer kann die
geänderten linienspezifischen Vision-Daten übernehmen durch Klicken auf die Schaltfläche <<All.
Die Differenzen für linienspezifische Daten bei nicht zugeordneten SIPLACE Pro-Linien können
durch Klicken auf die Schaltfläche < übernommen werden.
4.4.2 Mehrere Objekt auswählen
Der Clearing Pool unterstützt die Auswahl von mehreren Objekten, die für den Import übernommen
oder abgelehnt werden sollen.
Mehrere Objekte auf derselben Ebene können wie folgt ausgewählt werden:
► Wählen Sie das erste Objekt mit linkem Mausklick aus.
► Wählen Sie das zweite Objekt mit Shift + linkem Mausklick aus.
Wenn mehrere Objekte von verschiedenen Baumknoten ausgewählt werden sollen, muss jedes
Objekt einzeln mit Strg + linkem Mausklick ausgewählt werden.
Abbildung 4-18: Manuelle Auswahl von mehreren Objekten
Auf einem übergeordneten Baumknoten kann der Benutzer Auswählen - Alle im Kontextmenü
auswählen, um die Änderungen für alle Objekte des Baumknotens durchzuführen. Bei der Auswahl
Auswählen - Untergeordnete Knoten werden die Änderungen nur für untergeordnete Objekte
des aktuellen Knotens durchgeführt.
Abbildung 4-19: Alle Objekte ändern

EDM V2.1 / Versionsbeschreibung Ausgabe 11/2012 Edition
24
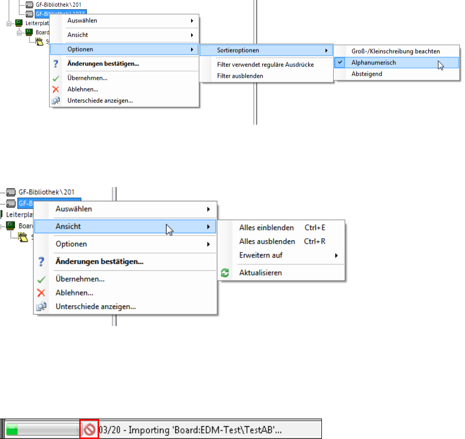
Über den Menüpunkt Optionen – Sortieroptionen können die Objekte nach
Groß-/Kleinschreibung, Alphanumerisch oder Absteigend sortiert werden:
Abbildung 4-20: Sortieroptionen
Über den Menüpunkt Ansicht können Einstellungen für die Strukturansicht vorgenommen werden
(Einblenden / Ausblenden).
Abbildung 4-21: Strukturansicht einblenden / ausblenden
Wenn mehrere Objekte importiert werden, wird ein Dialog angezeigt, in welchem der Import
bestätigt werden muss.
Während mehrere Objekte importiert werden, wird der Fortschritt des Importvorgangs in der
Statuszeile im Clearing Pool angezeigt:
Abbildung 4-22: Fortschritt des Importvorgangs
Der Batch-Import kann mit einem Klick auf das rote Symbol abgebrochen werden, nachdem der
laufende Import beendet ist.

EDM V2.1 / Versionsbeschreibung Ausgabe 11/2012 Edition
25
Wenn mehrere Objekte abgelehnt werden, wird ein Dialog angezeigt, in welchem die Ablehnung
bestätigt oder abgebrochen werden muss:
Abbildung 4-23: Bestätigungsdialog
4.4.3 Benachrichtigungen filtern
In der Benachrichtigungs-Ansicht des Clearing Pools können Sie in der Spaltentitelzeile Werte
auswählen, nach denen die Benachrichtigungsliste gefiltert werden soll. Durch Klicken auf einen
Spaltentitel können Sie die angezeigten Benachrichtigungen aufsteigend bzw. absteigend nach
Spalteninhalten sortieren.
Abbildung 4-24: Filterwerte
► Wählen Sie beliebige, vorhandene Filterwerte oder All aus, um alle Einträge anzuzeigen.