20121120111955_KY8030_2_Maintenance_Manual_Eng_ver1 - 第76页
76 | KY -8030 2 3D Solder Paste Inspec tion System V ersion 1.0 K OH Y OUNG T ECHNOLOGY I NC . 3.5.3. S HARING F OLDER 1. Select “Sharing and Security” by clicking the right button of the …

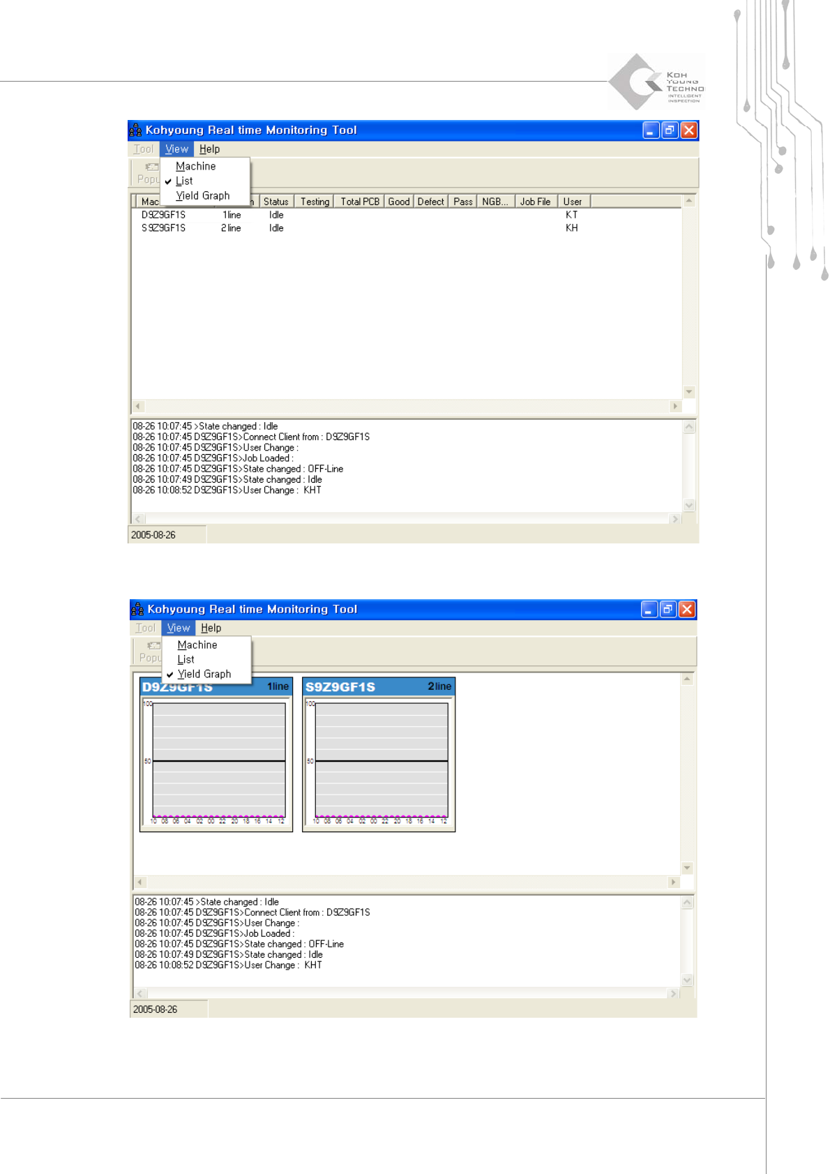
Maintenance Manual | 75
Figure 3-6. List view
Figure 3-7. Yield Graph view

76 | KY-8030 2
3DSolderPasteInspectionSystem
Version 1.0
KOH YOUNG TECHNOLOGY INC.
3.5.3. SHARING FOLDER
1. Select“SharingandSecurity”byclickingtherightbuttonofthemouseattheKohyoung
folder.
2. Clickthe“If you understand the security risks butwantto share likes withoutrunning
thewizard,clickhere.”.
※Note:Dependingonthecomputerenvironment,step2)andstep3)canbeskipped.

Maintenance Manual | 77
3. Clickthe[OK]buttonafterselectingthe“Justenablefilesharing”.
4. Clickthe[Apply]buttonafterselecting“Sharethisfolderonthenetwork”.