00192382-01.pdf - 第49页

SIPLA CE Softw areku rzanle itung f ü r SR.502.xx 7 von 10 Messung S pi tzenmessu ng ü be r die Innens pitze des B ein- chens, z.B . f ü r Soc kel und gro ß e Kerami k-Baute ile. Beinchenmitte , Schwer- punktmessu ng, z.…

100%1 / 58
SIPLACE Softwarekurzanleitung für SR.502.xx
6 von 10
Auflösung der Winkelberechnung
Die niedrige Auflösung ist eine Standar-
deinstellung und für einfache BEs geeig-
net.
Für eine Winkeltoleranz zwischen 0° und
15°:
Winkelbestimmung bei den Winkeln -
Winkeltoleranz/2, 0° und +Winkeltole-
ranz/2.
Für eine Winkeltoleranz zwischen 16°
und 25°:
Winkelbestimmung bei den Winkeln -
15°, -8°, 0°, 8° und 15°.
Für eine Winkeltoleranz zwischen 26°
und 45°:
Winkelbestimmung bei bei den Winkeln
-33°, -18°, -8°, 0°, 8°, 18° und 33°.
Winkelbestimmung alle 4° bis zur Win-
keltoleranz.
Für komplizierte Bauelemente wie z.B.
0201, 0402, 0603, SOT 23, Bare Dies
und einige Sonderbauteile geeignet.
Winkelbestimmung alle 2° bis zur Win-
keltoleranz.
Winkelbestimmung alle 1° bis zur Win-
keltoleranz.
Methode für die Winkelbe-
rechnung
Standardeinstellung und für
die meisten Bauelemente
geeignet. Die Anzahl wird
automatisch bestimmt.
Für kleine Bauelemente, wie
Melfs, Tantal Kondensatoren
und einige Sonderbauteile
und für schwankende
Abmessungen geeignet.
Für eine schnellere Auswer-
tung, z.B. für PLCCs geeig-
net. Voraussetzung: Die zu
untersuchenden Strukturen
müssen in der Mitte der
Fenster liegen, ansonsten
darf nur 1 Fenster verwendet
werden.
Zurück:
Messmodus
Size
Auflösung
Diese Einstellung wird
nicht benützt.
Für einige BGAs.
Für alle anderen Bauele-
mente, auch für BGAs
mittlerer Größe.
Für alle kleinen Bauele-
mente, Chips, Bare Dies
und Bauelemente, die nur
in Size gemessen werden.
An welcher Kante wird der Winkel
bestimmt?
Wählt die Integrationsrichtung zur
Winkelbestimmung in Richtung X-
Achse des Bauelementes aus.
Wählt die Integrationsrichtung zur
Winkelbestimmung in Richtung Y-
Achse des Bauelementes aus.
Zurück:
Messmodus
SIPLACE Softwarekurzanleitung für SR.502.xx
7 von 10
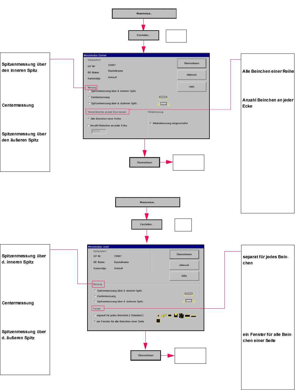
Messung
Spitzenmessung über die
Innenspitze des Bein-
chens, z.B. für Sockel und
große Keramik-Bauteile.
Beinchenmitte, Schwer-
punktmessung, z.B.
PLCC, SOJ.
Spitzenmessung über die
äußere Beinchenspitze,
z.B. QFP, SOT, SO, Hoch-
frequenzfilter; Sockel und
Stecker. Markiert die
aktuelle Einstellung.
Helle Bauteilkanten ohne Bein-
chen auch verwenden?
Für die optimale Positionierung
der Rotationsfenster. Vorausset-
zung: Die Gehäuseformkante ist
sichtbar und es ist keine Bein-
reihe an dieser Stelle.
Bei einreihigen Bauelementen
kann man unter Umständen die
Positionierung der Rotationsfens-
ter optimieren, in dem man zuerst
über die Gehäuseformkanten die
Bauteilposition grob lokalisiert.
Die Gehäuseformkanten werden
zur optimalen Positionierung der
Translationsfenster benutzt. Vor-
aussetzung: Gehäuseformkante
ist sichtbar und es ist keine Bein-
reihe an dieser Stelle. Methode ist
für weiße DIL-, SIL-Stecker
geeignet.
Row
Zurück:
Messmodus
Auflösung
Diese Einstellung wird
nicht verwendet.
Diese Einstellung wird
nicht verwendet.
Nur in Sonderfällen zur
Beschleunigung der Mes-
sung bei sehr breiten
Beinchen geeignet.
Das ist eine Standardein-
stellung.
Zurück:
Messmodus
SIPLACE Softwarekurzanleitung für SR.502.xx
8 von 10
Messung
Spitzenmessung über
die Innenspitze des
Beinchens, z.B. für
Sockel.
Beinchenmitte, Schwer-
punktsmessung, z.B.
PLCC, SOJ.
Spitzenmessung über
die äußere Beinchen-
spitze, z.B. QFP, SOT,
SO.
Wieviel Beinchen an jeder
Ecke messen
Diese Einstellung wird nor-
malerweise nicht verwen-
det.
Wenn die Abbildung einer
Beinreihe durch eine Greif-
fläche hinter den mittleren
Beinchen gestört ist, ist es
möglich, im Corner-Mess-
schritt die zu messende
Beinchenanzahl anzuge-
ben. Voraussetzung: Das
Bauelement muss am Lini-
enrechner vollständig
beschrieben sein. Der
Lead-Messschritt soll dann
ausgeschalten werden.
Der Wert sollte nur bei
Sonderbauelementen und
Steckern geändert werden.
Zurück:
Messmodus
Corner
Messung
Spitzenmessung über
die Innenspitze des
Beinchens, geeignet z.B.
für Sockel und Keramik-
Bauteile.
Beinchenmitte, Schwer-
punktsmessung, geeig-
net z.B. für PLCC, SOJ.
Spitzenmessung über
die äußere Beinchen-
spitze, geeignet z.B. für
QFP, SOT, SO, Stecker
und Quarze.
Fenster
Standardeinstellung für
Chips, Melf, DIL, SIL und
Sonderbauteile.
Die Messung erfolgt mit
einem Fenster für jedes
Beinchen.
Diese Methode ist für unre-
gelmäßige Bauelemente,
Single Inline und Dual
Inline geeignet.
Die Messung erfolgt mit
einem gemeinsamen
Fenster über alle Bein-
chen. Diese Methode ist
nur für 4-seitige regelmä-
ßige Bauelemente geeig-
net.
Lead
Zurück:
Messmodus