00192382-01.pdf - 第52页

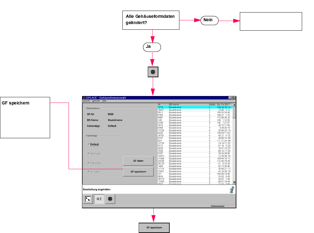
SIPLACE Soft warekurzanleitung f ü r SR.502.xx 10 von 10 S pe ichert di e ge ä n der- ten Geh ä usefor m- Daten u nter dem ange- gebenen N amen ab. Zur ü ck: Geh ä usefor mdaten ä ndern

100%1 / 58
SIPLACE Softwarekurzanleitung für SR.502.xx
9 von 10
Anzahl der zu messenden
Balls
Es wird die Anzahl der zu
messenden Balls jeder
Ecke editiert.
Einfache BGAs: 3 Balls/
Ecke
Mehrfachmessung und
komplizierte BGAs: 5
Balls/Ecke
Zurück:
Messmodus
Grid
Auswertung
Überprüfung von Anwe-
senheit und Positionen
aller im Linienrechner
beschriebenen Balls
sowie des angegebenen
Ballabstandes.
Prüft die Anwesenheit
aller beschriebenen Balls
und ob Balls deformiert
sind. Dieser Messschritt
dient dazu, grobe Hand-
lingsfehler sowie Fehler
bei der Balldefinition zu
erkennen. Darunter ist
jedoch keine 3-dimensio-
nale Inspektion zu ver-
stehen. Das Deaktivieren
eines Messschrittes hat
einen erheblichen Zeit-
vorteil zur Folge.
Messung
Zur Verkürzung der Aus-
wertezeiten empfohlen
bei gut gefertigten Balls
und kontrastreicher
Abbildung der Einzel-
balls.
Wird empfohlen bei Balls
mit kleinem Durchmesser
oder Bauteilen mit kleiner
Teilung bzw. bei kontrast-
armen Abbildungen oder
weniger gut gefertigten
Bauteilen, um eine mög-
lichst sichere Auswer-
tung und möglichst
niedrige Rückweisrate zu
erreichen.
Ball
Zurück:
Messmodus
SIPLACE Softwarekurzanleitung für SR.502.xx
10 von 10
Speichert die geänder-
ten Gehäuseform-
Daten unter dem ange-
gebenen Namen ab.
Zurück:
Gehäuseformdaten ändern
SIPLACE Softwarekurzanleitung für SR.502.xx
1 von 4
*(0.RQILJXUDWLRQ
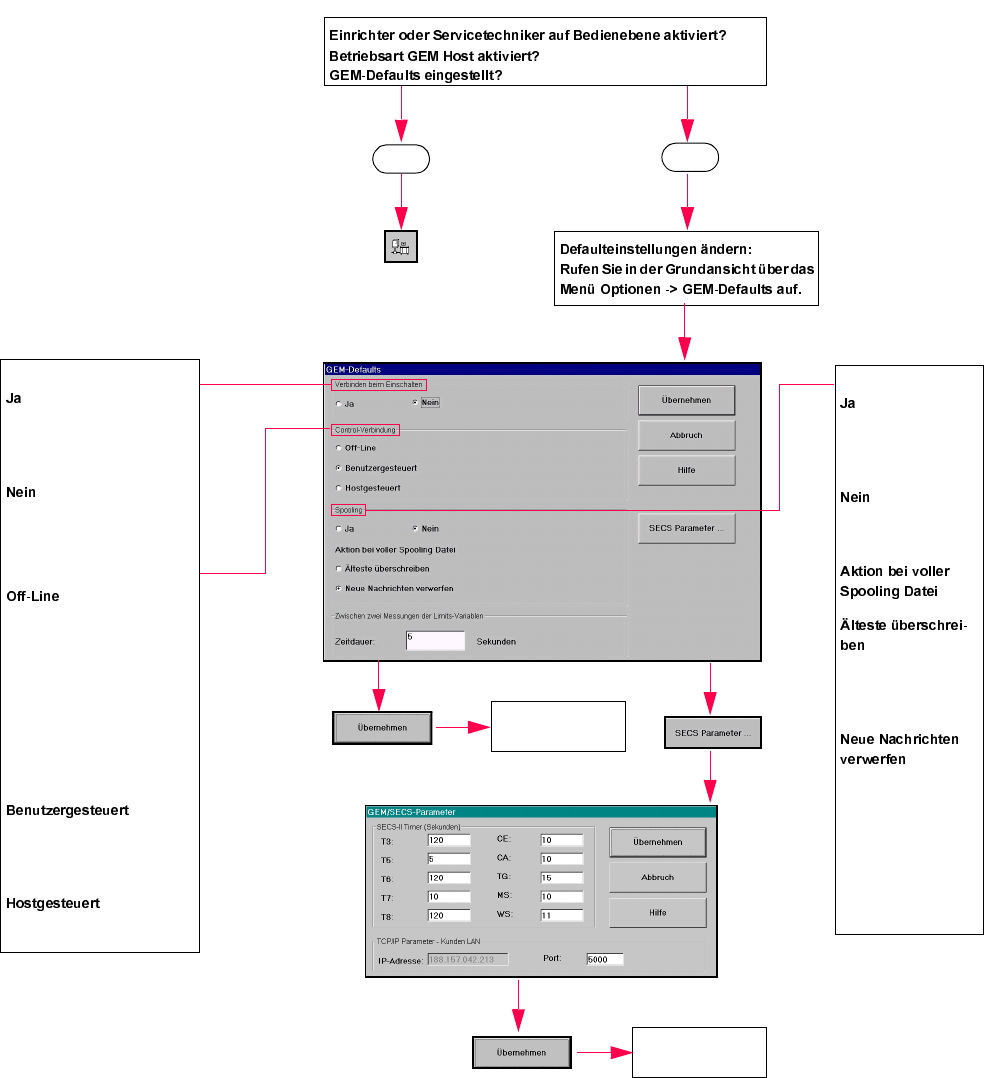
Ja
Nein
Spooling
Nachrichten werden in
einer Spool-Datei
gesammelt.
Nachrichten werden
nicht gesammelt.
Älteste Nachricht mit
der neuen überschrie-
ben.
Neue Nachrichten
werden nicht gespei-
chert.
Zwischen zwei Mes-
sungen der Limits-Vari-
ablen
(keine Funktionalität)
Verbinden beim Einschalten
GEM Verbindung wird automa-
tisch beim nächsten Hochlauf
der Maschine aufgebaut.
GEM Verbindung muss manu-
ell aufgebaut werden.
Control-Verbindung
Die Verbindung zum GEM
Host wird aufgebaut, jedoch
stark eingeschränkt. Der Host
kann keine Daten empfangen
bzw. senden, REMOTE Steue-
rung ist nicht möglich. Der
Zustand der Verbindung kann
nur durch den Bediener verän-
dert werden.
Host kann Daten abfragen
bzw, schicken, REMOTE Steu-
erung ist nicht möglich.
REMOTE Steuerung möglich.
Zurück:
Statusanzeige
Zurück:
Statusanzeige