00195161-02 Caccia DE - 第19页
CACCIA Handbuch 1 Caccia Bedienungskurzanleitung Ausgabe 04/2007 17 Mit dem S tart des Maschinen controllers (MC) werden den ei nzelnen CAN-Subsystemen je nach Maschinentyp spezifische CAN-Adressen, die CA N-IDs zugewies…

1 Caccia Bedienungskurzanleitung CACCIA Handbuch
Ausgabe 04/2007
16
1.2.2 CAN Identnummern (CAN-ID)
Die CAN-IDs können im Subsystem Control Center eingesehen werden. 1
→ Starten Sie das Subsystem Control Center mit dem Button :
1
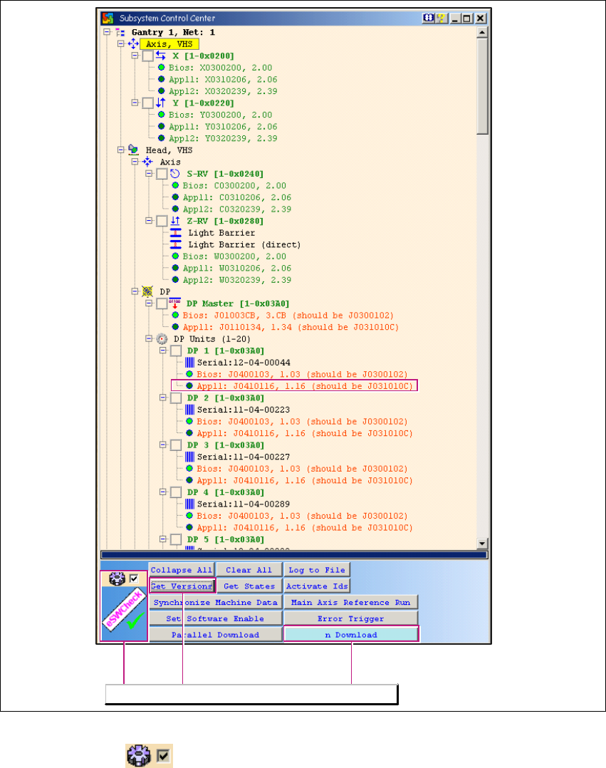
Abb. 1 - 8 Subsystem Control Center: CAN-IDs
CAN-IDs Die Softwarefreigabe
wird gesetzt.
Für jedes Subsystem wird eine CAN-ID
vergeben, falls der MC nicht gestartet
wurde.

CACCIA Handbuch 1 Caccia Bedienungskurzanleitung
Ausgabe 04/2007
17
Mit dem Start des Maschinencontrollers (MC) werden den einzelnen CAN-Subsystemen je nach
Maschinentyp spezifische CAN-Adressen, die CAN-IDs zugewiesen. Diese Adressen können für
Abfragen, Downloads oder Funktionsaufrufe genutzt werden. 1
Kann der MC nicht starten oder wird er durch eine leere Diskette blockiert, so kann Caccia eine
maschinen-typspezifische CAN-Adressierung über den Button Activate Ids übernehmen. 1
– Ist dies ausgeführt, können Sie Downloads ausführen.
– Für das Ausführen von anderen Funktionen ist die korrekte CAN ID und das CAN BUS Kom-
mando erforderlich.
– Einige weitere Funktionen benötigen zusätzlich das Software-Freigabesignal und die Betäti-
gung der Maschinen-Starttaste.
1
1.2.3 Subsystem Control Center mit (eSW) Firmwarevergleich öffnen
Hinweis
Die Voraussetzungen um die Option eSWCheck Database verwenden zu können entnehmen Sie
Abschnitt „embedded Software Check (eSW) Check DataBase“ auf Seite 12. 1
→ Öffnen Sie mit dem Button das Dialogfenster Subsystem Control Center:
Die allgemeine Bedienung des Subsystem Control Center wird im Kapitel 1.2.3 „Subsystem
Control Center mit (eSW) Firmwarevergleich öffnen“ auf Seite 17 beschrieben. 1
Die Funktionen des eSW-Firmware-Vergleichs sind verfügbar wenn das Symbol eSWCheck
angezeigt wird und der Haken gesetzt ist. 1

1 Caccia Bedienungskurzanleitung CACCIA Handbuch
Ausgabe 04/2007
18
1
Abb. 1 - 9 Dialogfenster Subsystem Control Center
– Ist das Häkchen gesetzt, werden nur antwortende Subsysteme mit - mindestens - ge-
ladenen BIOS-Versionen angezeigt. So kann der eSW Vergleich über den Button Get Versi-
ons gestartet werden. Die unterschiedlichen eSW Versionen werden hinter dem jeweiligen
CAN-Subsystem angezeigt. Besteht kein Unterschied, wird die Baumstruktur nicht geöffnet
und das CAN-Subsystem grün angezeigt.
Die Funktionen des eSW-Firmware-Vergleichs sind verfügbar.