00195161-02 Caccia DE - 第57页
CACCIA Handbuch 1 Caccia Bedienungskurzanleitung Ausgabe 04/2007 55 1.6.7.2 V oraussetzungen – Ein Service-Lap top mit CACCIA V er sion 14.0.97 oder höher – Eine Adapterkar te für die A364 [305122 0-02] oder eine speziel…

1 Caccia Bedienungskurzanleitung CACCIA Handbuch
Ausgabe 04/2007
54
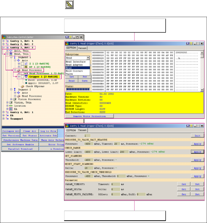
1.6.6 Twin-Kopf
→ Öffnen Sie mit dem Button das Dialogfenster Subsystem Control Center:
1
Abb. 1 - 29 Twin-Kopf
1.6.7 Bootstrap Loader A364
1.6.7.1 Allgemeines
Wie bei den Achskarten A362 und A363 ist es auch bei der neuen Achskarte A364 möglich im
Fehlerfall über die V24-Schnittstelle (RS232) einen BIOS-Download durchzuführen.
Im Unterschied zur alten Version ist das Programm Bootstrap-Loader in CACCIA integriert und es
kann mit Hilfe der Adapterkarte ein Download durchgeführt werden.
An beiden Segmenten des TWIN-Kopfes können die Vakuumwerte
durch CACCIA aufgenommen werden.
Die beiden Segmente des TWIN-Kopfes werden vom Kopfprozessor
auf der Kopfplatine gesteuert. Hier erfolgt somit auch die EPROM-
Abfrage für den 16-Bit-Prozessor.

CACCIA Handbuch 1 Caccia Bedienungskurzanleitung
Ausgabe 04/2007
55
1.6.7.2 Voraussetzungen
– Ein Service-Laptop mit CACCIA Version 14.0.97 oder höher
– Eine Adapterkarte für die A364 [3051220-02] oder eine spezielle Adapterkarte für A362/A363/
A364
– Ein serielles Kabel z. B. CAN-Bus-Testkabel [00349679-03]
– Eine aktuelle BIOS-Version auf dem Service-Laptop oder auf einem Memory-Stick
1.6.7.3 BIOS-Download über V24-Interface
Adapterkarte für A364
Abb. 1 - 30 Schematische Darstellung der Adapterkarte für die Achs-
karte A364
Funktionsprinzip:
Die Achscontrollerbaugruppe A364 arbeitet mit 2
Prozessoren, welche die 4 Achsen einer
Bestückmaschine steuern.
Legende
1. Schalter für Bootstrap-Download auf die
Prozessoren m1/m2
2. Diagnosestecker (unbenutzt/unbestückt)
3. Anschluss für den SIPLACE AchsTester
4. Anschluss für die Achstestbox
5. V24 Interface (RS232)
Anschluss zum BIOS-Download über
Bootstrap Loader
6. S3 Umschalter für 7-Segment-
Diagnoseanzeige auf Prozessor m1 oder m2
S2 Umschalter für Achssignale A3 oder A4
von Prozessor m2 (auf rechte BNC-
Steckerreihe)
S1 Umschalter für Achssignale A1 oder A2
von Prozessor m1 (auf linke BNC-
Steckerreihe)
7. Diagnose Display für die Prozessoren m1
bzw. m2
8. CAN-Bus-Stecker (9-polig, Sub-D)
9. BNC-Buchsen für die Achssignale
10. Reset-Schalter für beide Prozessoren

1 Caccia Bedienungskurzanleitung CACCIA Handbuch
Ausgabe 04/2007
56
Aufbau
Abb. 1 - 31 Verbindung des Service-Laptops mit der Adapterkarte A364
→ Stecken Sie die Adapterkarte auf die entspre-
chende Achskarte.
→ Verbinden Sie den Service-Laptop (1) über die
serielle Schnittstelle V24/RS232 mit der Adap-
terkarte (2).
→ Starten Sie das Programm CACCIA.