00195161-02 Caccia DE - 第69页
CACCIA Handbuch 1 Caccia Bedienungskurzanleitung Ausgabe 04/2007 67 1.8.3 T ransport system - Board Dat a 1 Abb. 1 - 42 T ransportsystem - Board Data Boar d O pt ions Read : A uslesen der inst all iert en Sonder pot ione…

1 Caccia Bedienungskurzanleitung CACCIA Handbuch
Ausgabe 04/2007
66
1.8.2 Transportsystem - Control Functions
1
Abb. 1 - 41 Transportsystem - Control Functions
Prior Ref
- Gibt die Meldung TrackX PUBLIC_M_INIT(01) aus wenn die Steuerspannung fehlt.
- Gibt die Meldung TrackX PUBLIC_M_INIT(0) aus wenn die Steuerspannung ein ist.
Automatic On
Hier wird eine Leiterplatte in der Lichtschranke erkannt
und ein LP-Transport bis zum Ausgabeband ausgeführt.

CACCIA Handbuch 1 Caccia Bedienungskurzanleitung
Ausgabe 04/2007
67
1.8.3 Transportsystem - Board Data
1
Abb. 1 - 42 Transportsystem - Board Data
Board Options
Read: Auslesen der installierten Sonderpotionen (z. B. LP-Barcode-Leser).
Board holding position(s)
Read: Zeigt die LP-Stopppositionen eines LP-Transportbandes für den Bestückbereich.
- Die Position 0 ist die Position des LASER-Stoppers.
- Die Position 1 ist die Position des mechanischen Stoppers für "long board"
Anwendung (immer 160 mm hinter dem LASER).

1 Caccia Bedienungskurzanleitung CACCIA Handbuch
Ausgabe 04/2007
68
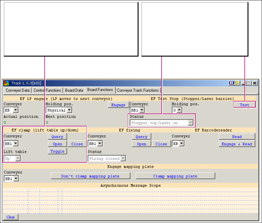
1.8.4 Transportsystem - Board Functions
1
Abb. 1 - 43 Transportsystem - Board Functions
1
EF clamp (lift table up/down):
Bearbeitet die LP-Klemmung des Transports im
gewählten Bestückbereich (hier im Beispiel BB1).
Query: Abfrage der Hubtisch-Position.
Open: Senkt den Hubtisch ab.
Close: Hebt den Hubtisch an.
Toggle: Schaltet zwischen den Positionen hin und her.
EF Test Stop (Stopper/Laser barrier):
Status
Status des LASER-Stoppers.
Test
Aktiviert/Deaktiviert den LASER-Stopper
des gewählten Bestückbereichs.