00195161-02 Caccia DE - 第88页
1 Caccia Bedienungskurzanleitung CACCIA Handbuch Ausgabe 04/2007 86 Zuordnung der Subsysteme zu den Hardwarekompon enten Bsp. HF/HF3 BB1 Subsystem Hardwarekomponente Bemerkung T emperatur , 1, Coupler , 00 LP:1-Wire Schl…

CACCIA Handbuch 1 Caccia Bedienungskurzanleitung
Ausgabe 04/2007
85
Abb. 1 - 60 1 Wire Sub Query structure
→ Betätigen sie den Button "Query objects", es melden sich alle Subsysteme des One Wire Bus
vom BB1.
→ Die Funktion "Init 1-Wire" ist nicht erforderlich, da der One Wire Bus beim Einschalten der Ma-
schine initialisiert wird. (Ist die Initialisierung erforderlich, muss der Button eventuell 2-3 mal
betätigt werden, bis die Meldung Initialisierung erfolgreich erscheint.

1 Caccia Bedienungskurzanleitung CACCIA Handbuch
Ausgabe 04/2007
86
Zuordnung der Subsysteme zu den Hardwarekomponenten
Bsp. HF/HF3 BB1
Subsystem Hardwarekomponente Bemerkung
Temperatur, 1, Coupler, 00 LP:1-Wire Schleppinterface Schleppinterface Portal 1
Temperatur, 4, Coupler, 00
LP: 1-Wire Schleppinterface
Schleppinterface Portal 4
PPW, 4, Coupler, 00 1-Wire Hub PPW Hub PPW am Stellplatz 4 für PPW Reihe
1/2
PPW, 1, Coupler, 00 1-Wire Hub PPW Hub PPW am Stellplatz 1 für PPW Reihe
1/2
Mainpath, 0, IO_2C, 01
Mainpath, 0, E2_512B, 01
E/A Sub Modul E/A-Modul, die RS232 Bridge platine wird
später im E/A Modul integriert
Temperatur, 1, E2_512B, 81
Temperatur, 1, E2_32B, 01
Temperatur, 1, E2_512B, 61
Temperatur, 1, Temperatur, 10
Temperatur, 1, Temperatur, 11
Temperatur, 1, IO_2C,01
Temperatursensoren
Portal 1
Beide Temperatursensoren bilden eine
Einheit, und können nur zusammen
gestauscht werden. Der Baustein für die
Portalerkennung kann nicht getauscht
werden.
Temperatur, 4, E2_512B, 81
Temperatur, 4, E2_32B, 01
Temperatur, 4, E2_512B, 61
Temperatur, 4, Temperatur, 10
Temperatur, 4, Temperatur, 11
Temperatur, 4, IO_2C,01
Temperatursensoren
Portal 4
Beide Temperatursensoren bilden eine
Einheit, und können nur zusammen
gestauscht werden. Der Baustein für die
Portalerkennung kann nicht getauscht
werden.
PPW, 4, E2 32B, 81
PPW, 4, AD, 03
PPW, 4, AD, 15
PPW, 4, AD, 16
1 Wire Hub PPW am
Stellplatz 4
zeigt an, dass der 1Wire Hub angeschlos-
sen ist.
PPW, 4, E2_32, 01
PPW, 4, AD, 01
PPW, 4, IO_8C, 01
Steuerplatine im PPW
Portal 4, nur bei C&P20 PPW
Die Steuerplatine des PPW Reihe 1 (nur
bei PPW für den C&P 20 Kopf).
PPW, 4, E2_32, 02
PPW, 4, AD, 02
PPW, 4, IO_8C, 02
Steuerplatine im PPW
Portal 4, nur bei C&P20 PPW
Die Steuerplatine des PPW Reihe 2 (nur
bei PPW für den C&P 20 Kopf).
PPW, 1, E2_32B, 81
PPW, 1, AD, 03
PPW, 1, AD, 15
PPW, 1, AD, 16
1 Wire Hub PPW am
Stellplatz 1
zeigt an, dass der 1Wire Hub angeschlos-
sen ist
PPW, 1, E2_32B, 01
PPW, 1, AD, 01
PPW, 1, IO_8C, 01
Steuerplatine im PPW
Portal 1, nur bei C&P20 PPW
Die Steuerplatine des PPW Reihe 1 (nur
bei PPW für den C&P 20 Kopf).

CACCIA Handbuch 1 Caccia Bedienungskurzanleitung
Ausgabe 04/2007
87
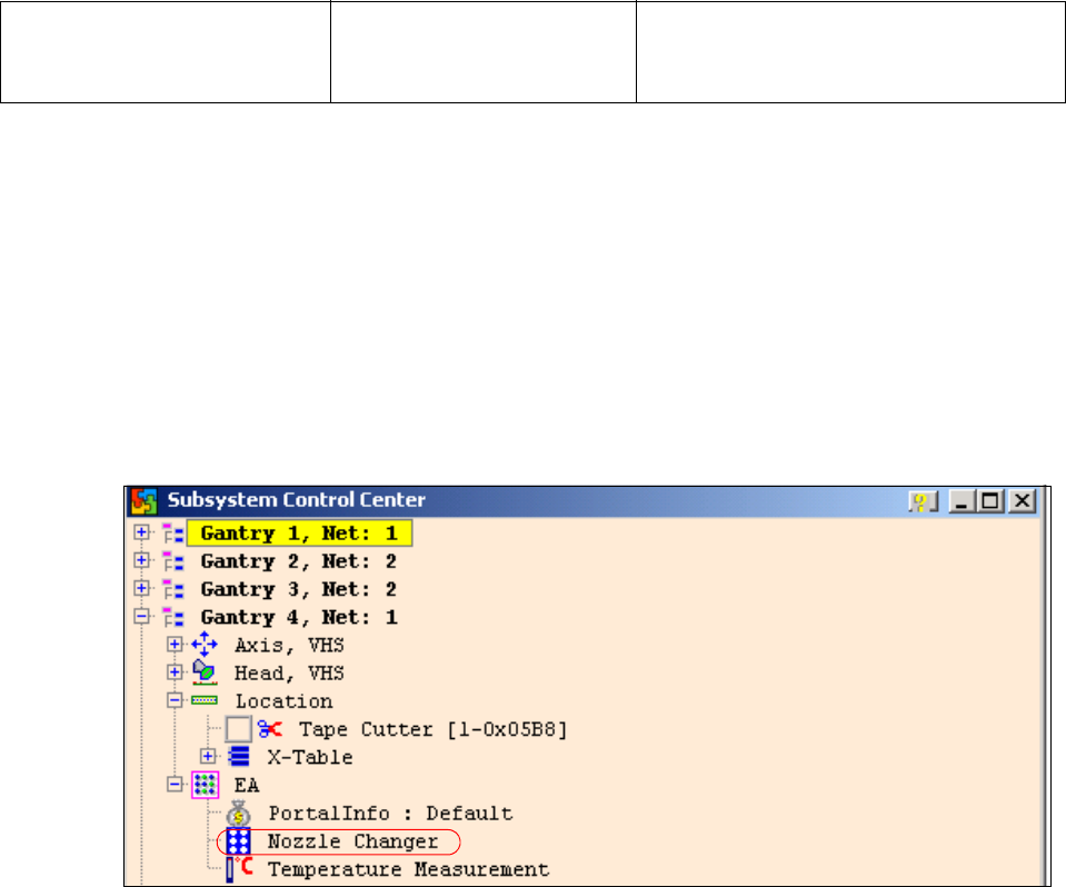
1.11.2.2 Funktionskontrolle mit Caccia
Beispiel Pipettenwechsler
Für den PPW gibt es außer dem SITEST noch zwei weitere Möglichkeiten die Funktion zu über-
prüfen.
1. Menü PPW 1
→ Öffnen Sie das EA Verzeichnis des entsprechenden Stellplatzes im Subsystem Control Center.
→ Doppelklick auf Nozzle Changer
Abb. 1 - 61 Subsystem Control Center (Nozzle Changer)
→ folgendes Menü erscheint:
PPW, 1, E2_32B, 02
PPW, 1, AD, 02
PPW, 1, IO_8C, 02
Steuerplatine im PPW
Portal 1, nur bei C&P20 PPW
Die Steuerplatine des PPW Reihe 2 (nur
bei PPW für den C&P 20 Kopf).