00195162-02 Caccia EN.pdf - 第43页
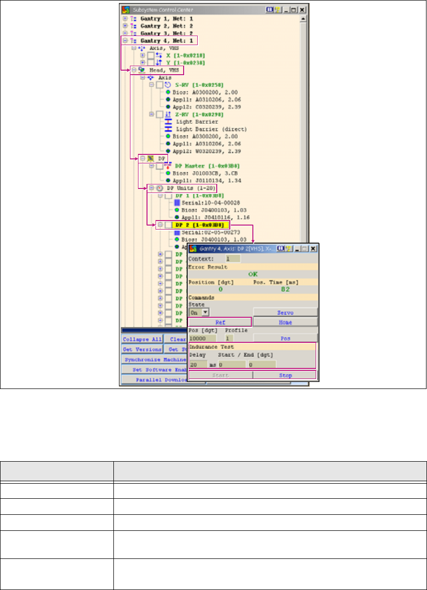
CACCIA Manual 1 Caccia Student Guide Issue 04/2007 EN 41 1 Fig. 1 - 23 Function chec k for individual DP axes This function is available when the machine co ntrolle r (MC) has been st arted and the CAN soft- ware (CAN-SW…

1 Caccia Student Guide CACCIA Manual
Issue 04/2007 EN
40
1.4.5.4 Dialog Box: DP Master
This dialog box can be used to start reference runs or an endurance test for all DP axes on a
C&P20 head. 1
1
1
Tab. 1 - 12 Dialog box: DP Master
1.4.5.5 Function Check for Individual DP Axes
Access to DP Axis allows you to perform selected actions on individual DP axes (as opposed to
all DP axes at once). 1
→ Click on the button to open the Subsystem Control Center dialog box:
Button Description / Action
Ref Starts a reference run for the DP axes.
Endurance Test
Endurance run parameters. Allows you to specify the wait time and
start/stop positions with the Start and Stop buttons. 1
Start/Stop Allows you to define the start and stop positions. 1

CACCIA Manual 1 Caccia Student Guide
Issue 04/2007 EN
41
1
Fig. 1 - 23 Function check for individual DP axes
This function is available when the machine controller (MC) has been started and the CAN soft-
ware (CAN-SW) has been loaded. (SW release and start button are not required.) 1
1
Tab. 1 - 13 Function check for individual DP axes
Button Description / Action
Gantry Opens the relevant gantry. Gantry 4 is opened in the example.
Head VHS Opens the head axes.
DP Opens the DP menu.
DP Units
Allows you to open DP Units with a doubleclick. This gives you access
to each individual DP axis.
DP-x 1 Doubleclick on a DP axis to select it. The example shows DP-2. The
Axis DP-x dialog box will open. 1

1 Caccia Student Guide CACCIA Manual
Issue 04/2007 EN
42
1.4.5.6 Dialog Box: Axis DP-x
This dialog box allows you to perform reference runs or an endurance test for an individual DP
axis. 1
1
Tab. 1 - 14 Dialog box: axis DP-x
Button Description / Action
Ref Starts a reference run for the DP axes.
Endurance Test
Endurance run parameters. Allows you to specify the wait time and
start/stop positions with the Start and Stop buttons. 1
Start/Stop Allows you to define the start and stop positions. 1