雅马哈YSUP工具.pdf - 第15页
Copyright © Yamaha Motor Co., Ltd. All Rights Reserved. Confidential SJP0020B00- 00 - 従来の流れ YSUP Programming | ASCII 数据 转换 (新機能) 15 具 备 在 CAD 转换过 程中自 动 确定信息 获 取 栏 的功能, 简 化了 转换 工作。 还 支持直接 转换为检查 机数据。 ✓ 取得項目の自動判定機能 ✓ 检验 机数据…

Copyright © Yamaha Motor Co., Ltd. All Rights Reserved.
Confidential
SJP0020B00-00
YSUP Programming | ASCII データ変換(GUI刷新)
14
将显示工作项目列表,您可以一眼看到完成工作的程度。 设置结果实时反映在
安装的坐标图像中,并且可以正确转换。
显示工作项列表您可以查看工作已完成
的程度,然后单击一下即可转到该页面。
设置结果实时反映。 由于始终显示
已安装坐标的图像,因此您始终可以
检查转换设置和工作中是否存在任何
错误。 。

Copyright © Yamaha Motor Co., Ltd. All Rights Reserved.
Confidential
SJP0020B00-00
- 従来の流れ
YSUP Programming | ASCII 数据转换(新機能)
15
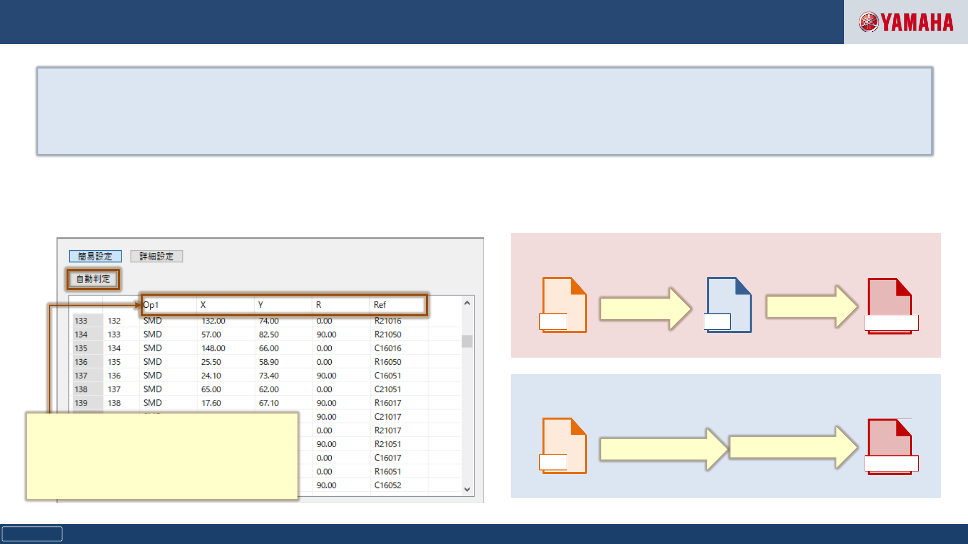
具备在CAD转换过程中自动确定信息获取栏的功能,简化了转换工作。
还支持直接转换为检查机数据。
✓ 取得項目の自動判定機能
✓ 检验机数据直接转换
自动转换为带有哪些信息的电路板数据
时,自动确定要获取信息的CAD数据列。
CAD YGX
検査機データ
ASCII 変換
検査機データ変換
P-Tool
YSi-OS
- 新機能
CAD
検査機データ
ASCII 変換
検査機データ変換
YSUP Programming

Copyright © Yamaha Motor Co., Ltd. All Rights Reserved.
Confidential
SJP0020B00-00
YSUP Programming | Gerber 图像工具
16
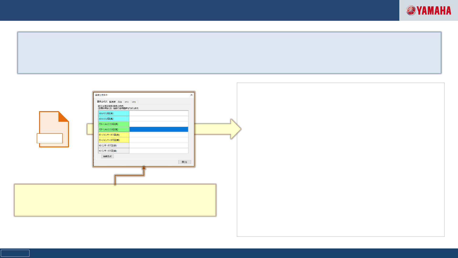
安装在POT2中的“ Gerber工具”已经发展并作为标准安装。
可以更轻松地从Gerber数据生成电路板图像。 。
GERBER
ガーバデータ
画像生成
由于自动确定了过去所需的“图像合成公式”,因此即使未设置正
确的图像,也可以生成。
※ 画像合成式:用于关联Gerber数据的哪一层是哪些信息的设置