N7201A642C.pdf - 第80页
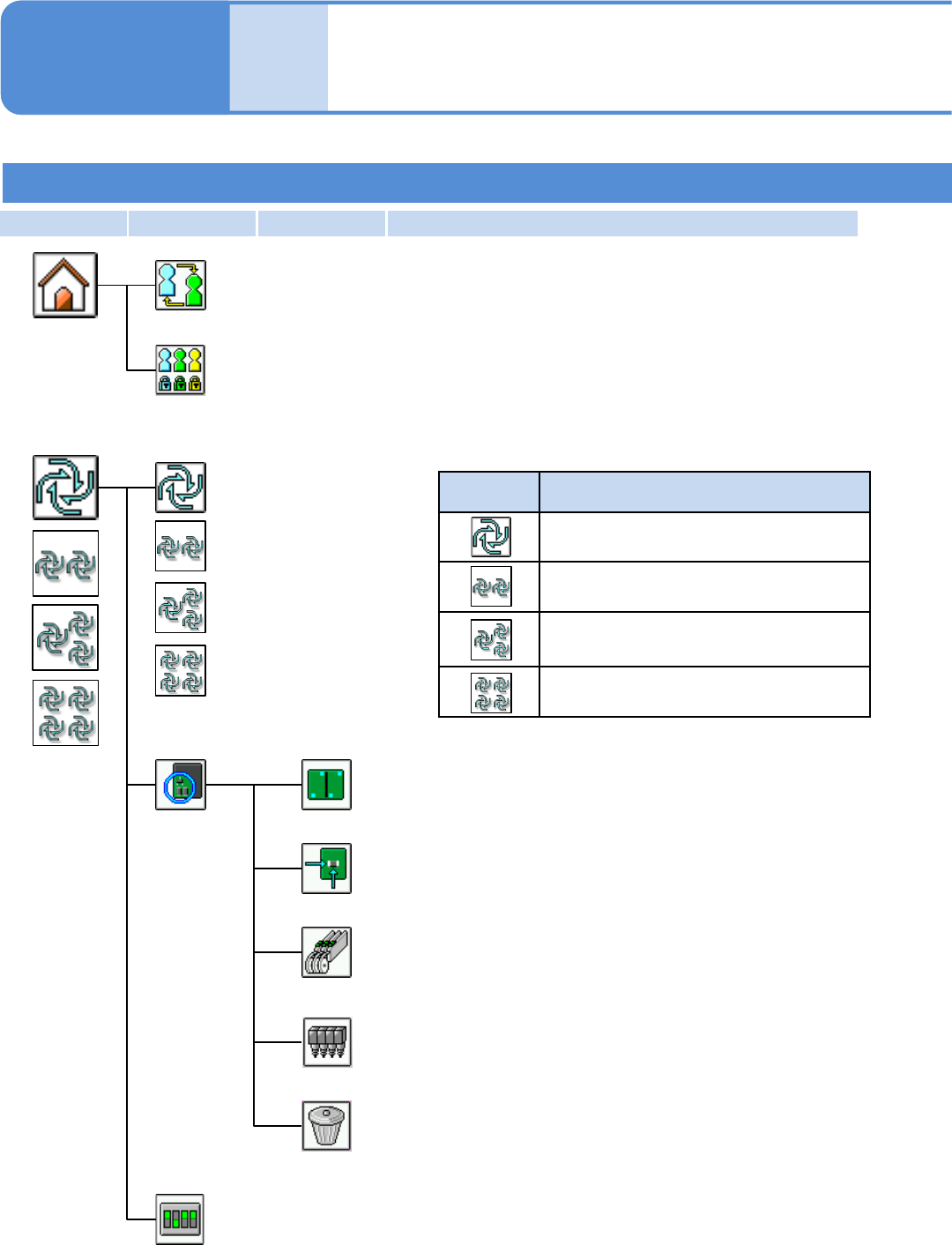
EJM8D C - MB - 02C - 00 第 1 阶层 第 2 阶层 第 3 阶层 第 4 阶层 NPM - DX 工程师模式 1 2-2-2 -1 各部位 名称 菜单构成 1 2 - 2 - 2 生产开始 开始自动生产。 生产菜单 ( 生产前 ) 条件贴装 主菜单 * 1) *1) 图标 状态 和以下 3 个都不同时 两侧的基台进行 交替生产时 一侧的基台是 独立 生产、 另一侧的基台是 交替生产时 两侧的基台都是 独立生产时 …
EJM8DC-MB-02C-00
NPM-DX
2-2-1-8

EJM8DC-MB-02C-00
第1阶层 第2阶层 第3阶层 第4阶层
NPM-DX
工程师模式 1
2-2-2-1
各部位
名称
菜单构成 1
2-2-2
生产开始
开始自动生产。
生产菜单
(生产前)
条件贴装
主菜单
*1)
*1)
图标 状态
和以下3个都不同时
两侧的基台进行交替生产时
一侧的基台是独立生产、
另一侧的基台是交替生产时
两侧的基台都是独立生产时
*1)
*1)
变更操作模式。
变更操作模式
编辑操作模式。
编辑操作模式
供料器
以图案单位来指定贴装对象。
以贴装点单位来指定贴装对象。
以零部件单位来指定贴装对象。
图案
贴装
贴装头
清除
以贴装头单位来指定贴装对象。
清除已指定的所有条件。
调整用软件开关
为了调试机器,暂时变更操作环境。
*1) 请参考右上的表
★带有标记的图标或按钮,是在搭载了该选购件时才显示。

EJM8DC-MB-02C-00
第1阶层 第2阶层 第3阶层 第4阶层
NPM-DX
2-2-2-2
准备菜单
供料器
余数监视器
确认生产线上的各工作台的元件用完信息。
确认吸着状況。
吸着监视器
生产菜单
(生产中)
状況监视器
显示运转中的生产信息,零部件用完信息,以及其他的各类信息。
读入机器数据、保存机器参数等文件操作。
显示各吸嘴位置的机器数据。
准备零部件
吸嘴
确认供料器状态。
★进行转印单元的操作。
用颜色来显示生产数据和供料器状态。
根据各供料器地址来确认生产中的吸
着位置学习后的补正值。
★带有标记的图标或按钮,是在搭载了该选购件时才显示。
文件操作