JX-100_故障检修.pdf - 第14页
故障检修 2-2 2-2 自动取得记录功能 在一段期间内不启用上述记录工具,也可[取得生产时的自动记录]。 2-2-1 取得出错的自动记录 出错编号在 510000~901000 范围内的错误 (以生产时的错误为主) ,不启用记录工具, 也 可自动获得。 但不包括操作错误 (开盖、 按下紧急停止按钮、 操作时测出传送带浮动、 区域 标准传感器测出) 等问题。 ①保存记录 在 「 D:\juki\Too ls\ErrH ist 」里有以月…

故障检修
2-1
第2章 记录工具(Log Tool)
记录工具的功能在于:以文件方式保存设备的运行状态记录和结果,便于分析设备的故障原因。
如果发生故障,可按下列方法操作,取得记录(错误发生记录)。
注意
发生故障时,应及时启用记录工具,取得记录。如不及时取出纪录,其他动作
继续执行 2~3 分以后,故障记录可能消失。
2-1 记录工具
① 从初始期画面上,选择「文件」→「文件管理(资源管理器)」。
② 从「D:\Juki\Tools」文件夹里,双击“Log.bat
”(由于电脑的设置不同,有时不显示后綴
bat)。
③ 在「D:\Juki\Tools\LogData」 文件夹里,生成“log.log”文件。请将“log.log”送到
JUKI 公司。公司可能能对错误内容进行分析。

故障检修
2-2
2-2 自动取得记录功能
在一段期间内不启用上述记录工具,也可[取得生产时的自动记录]。
2-2-1 取得出错的自动记录
出错编号在 510000~901000 范围内的错误(以生产时的错误为主),不启用记录工具,也
可自动获得。但不包括操作错误 (开盖、按下紧急停止按钮、操作时测出传送带浮动、区域
标准传感器测出) 等问题。
①保存记录
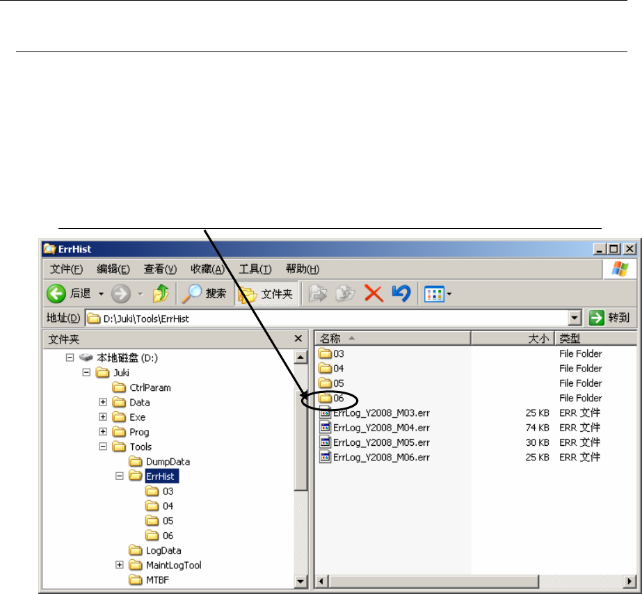
在「D:\juki\Tools\ErrHist」里有以月为单位生成的文件夹,以“出错号码(日-时分
秒).log”形式保存。
例)2008 年 6 月 16 日 12 时 34 分 56 秒发生“E650100”错误时:
在 D:\Juki\Tools\ErrHist\06 文件夹中保存的文件:E650100(16-12h34m56s).log。
②删除记录
只保存1个月的记录,之前的旧记录自动删除。
例)进入 6 月份后第一次出错时生成 06 文件夹,将错误记录保存到 06 文件夹中。与此同时
自动删除 1 月份的错误记录 04 文件夹。
③ 错误发生经历文件
画面显示出错/警告提示后,将生成「D:\Juki\Tools\ErrHist」文件夹,以文本形式保存
全月提示记录。此文件与年月对应命名。例如 2008 年 6 月记录为:
D:\Juki\Tools\ErrHist\ErrLog_Y2008_M06.err

故障检修
2-3
2-2-2 取得停机前的生产自动记录
本设备自动保存停机前的 100 张以下的基板生产数量记录文件。
①保存记录
记录文件自动保存在「D:\Temp\PcErr\LogFile」文档中,文件名为「Juki.生产数量.log」。
除「Juki.生产数量.log」文件以外,还生成下列 3 个文件。
②删除记录
切换生产程序后,以「Juki.0001.log」开始,依序自动覆盖。
此外,「Juki.CMP0001.log」 「Juki.EMG0001.log」 「Juki.PS0001.log」 也各只生成1
个文件,所以每次都自动覆盖。
Juki.CMP0001.log
最后的生产记录
Juki.EMG0001.log
紧急停机前的记录
Juki.PS0001.log
暂停前的记录