00198496-01_IM_OIB-Settings-EDM-Scenarios-R17-1_DE_EN.pdf - 第15页
EDM-Szenarien und OIB Konfiguration EDMn OIB Einstellungen - EDM Szenarien OIB Settings – EDM Scenarios 15 Fabrikaufbau bei EDM Szenario - EDMn Beispiel für Fabrikaufbau bei EDM Szenari o - EDMn 1. SIPLACE.Pro.LineContro…

EDM-Szenarien und OIB Konfiguration
EDMn
14 OIB Einstellungen - EDM Szenarien OIB Settings – EDM Scenarios
2.4
2.4 EDMn
EDMn
Beschreibung
In Ihrer Fabrik ist eine EDM-Child-SIPLACE Pro Applikation pro Produktionslinie vorhanden. Es sind
mehrere SIPLACE Pro Applikationen als Master für einzelne Produktionslinien installiert Jede Area ent
-
hält eine oder mehrere Produktionslinien, welche dem entsprechenden EDM Master zugeordnet sind.
Dieses ist das EDM-Szenario EDMn
Konfiguration der Dienste
▪ Der Dienst SIPLACE.Pro.SPI der jeweiligen SIPLACE Pro Master-Applikation wird über die Area,
die Site, den Enterprise-Knoten oder „global/not configured“ ermittelt. Hierdurch sind flexibelste
Gruppierungen möglich.
▪ Die Dienste SIPLACE.Pro.SPI der Linien müssen den Produktionslinien zugewiesen sein.
▪ Die Dienste SIPLACE.Pro.LineControl müssen den Work Cell-Elementen der Linien zugewiesen
sein.
HINWEIS
Produktionslinie
Unter dem Objekt vom Typ Produktionslinie gibt es in OIB viele Work Cell-Elemente, wie z. B.
ein Work Cell-Element für Parkplatz, ein Work Cell-Element für Pickplatz und ein Work Cell-
Element für die Linie. Unter den Produktionslinien sind dann für gewöhnlich noch die Work Cell-
Elemente für die einzelnen Stationen konfiguriert. Die Dienste SIPLACE.Pro.LineControl dür
-
fen nur den Work Cell-Elementen der Linie zugewiesen werden.

EDM-Szenarien und OIB Konfiguration
EDMn
OIB Einstellungen - EDM Szenarien OIB Settings – EDM Scenarios 15
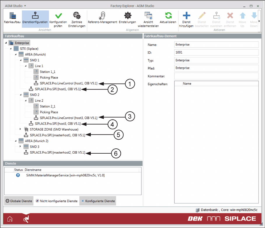
Fabrikaufbau bei EDM Szenario - EDMn
Beispiel für Fabrikaufbau bei EDM Szenario - EDMn
1. SIPLACE.Pro.LineControl am Work Cell-Element der Linie (Linie 1)
2. SIPLACE.Pro.SPI an der Produktionslinie (SMD 1)
3. SIPLACE.Pro.LineControl am Work Cell-Element der Linie (Linie 2)
4. SIPLACE.Pro.SPI an der Produktionslinie (SMD 2)
5. SIPLACE.Pro.SPI Dienst SIPLACE Pro Master-Applikation der Area (AREA Munic)
6. SIPLACE.Pro.SPI Dienst SIPLACE Pro Master-Applikation der Area (AREA Munic 2)
EDM-Szenarien und OIB Konfiguration
EDMn
16 OIB Einstellungen - EDM Szenarien OIB Settings – EDM Scenarios