RV-2使用说明书_Rev.17.pdf - 第360页
第 4 章 操作 篇 4- 8. 维护 280 4-8- 9. 机器数据 可以导入或导出调整后 的机器数据。 导入 导入已导出的机器数据 。 能导入的文件类型 ( 扩展名 ) 为 [mcd] 。 导出 导出机器数据。 能导出的文件类型 ( 扩展名 ) 为 [mcd] 校准执行历史 显示校准的实施历史。 按下按钮则显示以下画 面,并显示各校准项 目的执行日期和时 间以及版本。 ※未实施时显示 “ - ”

第 4 章 操作篇
4-8. 维护
279
4
4-8-8.
校准(计测、本体调整、选项调整)
可实施各项目的校准。
选择校准
[
计测
]
、
[
本体调整
]
、
[
选项调整
]
后,选择各项目的选项卡进入校准画面。
有关详情,请参阅第
5
章。
【
CPU
温度异常警告】
[
计测
]-[CPU
温度
]
发生
CPU
温度异常时,显示发生时的温度和发生时间。
在发生
CPU
温度警告时,按下
[
重置…
]
按钮可以实施复位。

第 4 章 操作篇
4-8. 维护
280
4-8-9.
机器数据
可以导入或导出调整后的机器数据。
导入
导入已导出的机器数据。
能导入的文件类型
(
扩展名
)
为
[mcd]
。
导出
导出机器数据。
能导出的文件类型
(
扩展名
)
为
[mcd]
校准执行历史
显示校准的实施历史。
按下按钮则显示以下画面,并显示各校准项目的执行日期和时
间以及版本。
※未实施时显示“
-
”

第 4 章 操作篇
4-9. 记录
281
4
4-9.
记录
4-9-1.
画面构成
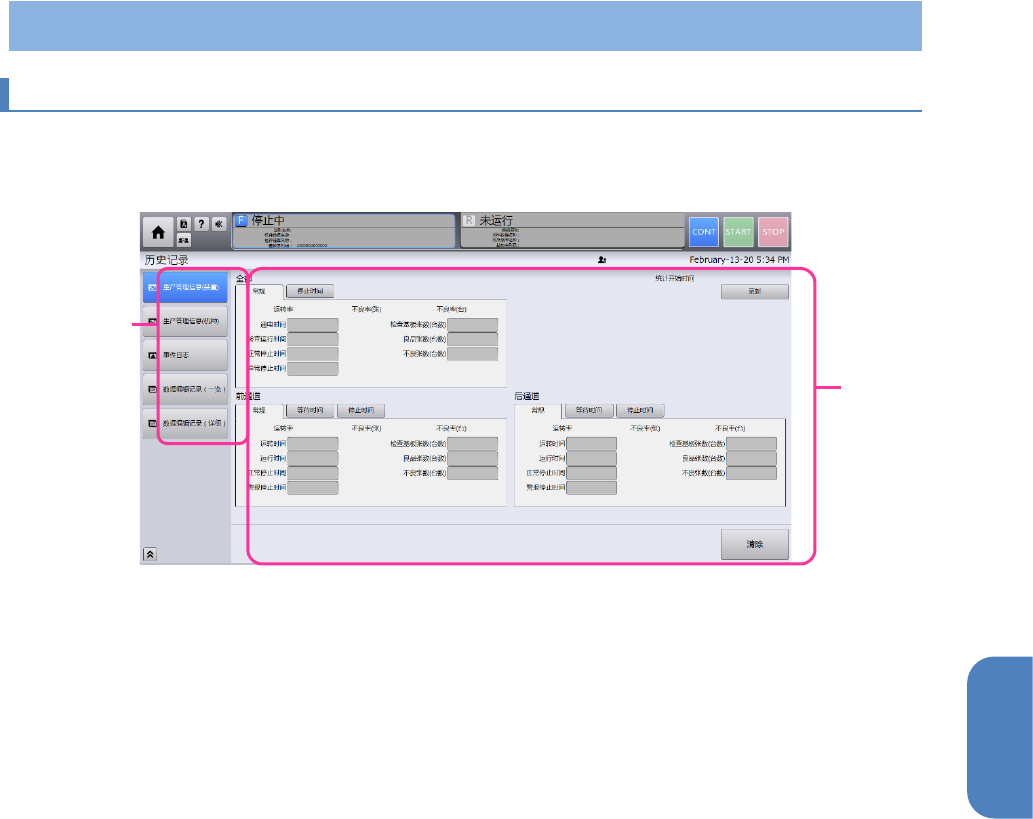
可以确认生产管理信息和事件日志。
在主菜单中触摸[记录]后,将显示历史记录画面。历史记录画面分为以下两种区域。
(a)
历史记录菜单区域
(b)
历史记录控制显示区域
a
b