JANETS_使用说明书.pdf - 第657页
JaNets 使用说明书 16 程序管理器 16 - 48 16 - 23 -2-4 包装代码调用 通过包装代码调 用 (列表) , 将所有可使用的包 装代码列表显示 , 对数据库内 具有相同包装代 码的元 件数据进行更新 。 选择「包装代码 」-「调用」菜 单,即显示包 装代码列表画面 。 图 16 - 23 -8 包装代码列表 画面 图 16 - 23 -9 关联的元件列表画面 选择调用包装代码的行, 不能选择多行。 全部选择:对列…

JaNets 使用说明书 16 程序管理器
16-47
16-23-2-3 更新包装代码
使用具有包装代码的元件数据,更新包装代码。
更新包装代码,可选择「仅仅包装代码」、「包装代码和相关元件」。
图 16-23-6 包装代码更新菜单
选择「仅仅包装代码」,为仅更新包装代码。
选择「包装代码和相关元件」,为更新包装代码,并显示与更新的包装代码相关联的元件数据
列表画面。
图 16-23-7 包装代码相关联的元件数据列表画面
选择要更新的行,可选择多个。
全部选择:对列表中显示
的行全部选择。
更新:更新选择行的元件
数据。
关闭:关闭列表画面。

JaNets 使用说明书 16 程序管理器
16-48
16-23-2-4 包装代码调用
通过包装代码调用(列表),将所有可使用的包装代码列表显示,对数据库内具有相同包装代码的元
件数据进行更新。
选择「包装代码」-「调用」菜单,即显示包装代码列表画面。
图 16-23-8 包装代码列表画面
图 16-23-9 关联的元件列表画面
选择调用包装代码的行,
不能选择多行。
全部选择:对列表里显示的行全部选择。
更新:对选择行的元件数据进行更新。
关闭:关闭列表画面。
调用:显示与选择的行的包装代码相关联的元件数据的列表画面。
关闭:结束包装代码的调用,关闭画面。

JaNets 使用说明书 16 程序管理器
16-49
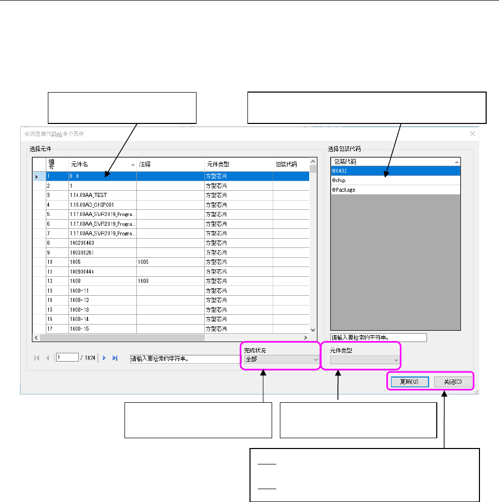
16-23-2-5 分派包装代码
将包装代码统一设置到多个元件数据。
选择「包装代码」-「分派」菜单,即显示包装代码列表画面。
※ 通过元件数据库的查找筛选显示的元件名(元件列表画面里显示的元件名),会显示在选择元件
里。
图 16-23-10 包装代码分派画面
选择要进行包装代码分派的行。
可以选择多个。
选择希望分派给元件的包装代码行。
不能选择多个。
按选择的元件类型,筛选包装代码,
显示列表。
更新:
对选择行的元件数据与包装代码建立关联,
将元件数据更新为包装代码的内容。
关闭: 关闭列表画面。
根据所选择的完成状况筛选元件,
显示在列表中。