JANETS_使用说明书.pdf - 第674页
JaNets 使用说明书 17 程序管理器 17 - 13 17 -3-1- 2 有关「设计管理号」 、 「产品名」及「注释」的输入(仅生产程序可) ・ 输入「设计管 理号」时 ( 不可同时选择多 个栏目 ) 选择后,会显示 用于输入设计管 理号的文本框 。 图 17 -3-6 设计管理号输入用的文本框 ・ 输入「产品名 」时 ( 不可 同时选择多个栏 目 ) 选择后,会显示 用于设定产品名 的组合框。 图 17 -3-7 选择产品名的…

JaNets 使用说明书 17 程序管理器
17-12
3. 进行下面①至④的操作。
①选择管理画面内的文件夹。 (不可选择多个)。
②点击鼠标右键,从显示的菜单里选择「注册文件」。
③显示出与 2.同样的打开文件对话框,在对话框里选择要追加到数据库里的文件。
④显示出文件注册确认对话框,操作后则会注册到数据库里。
图 17-3-5 右击鼠标显示的菜单「注册文件」
※
追加时可选择的文件种类,仅限生产程序(
*.iss
格式)及预约文件
(*.rsv
格式
)
。
※
单独的分割文件是不能进行文件注册的。
追加分割文件,要与已优化完(制作源)的生产程序一起进行注册。
(
与生产程序保存在同一本地文件夹内时,当进行生产程序的注册操作时,会自动成为注册对象。
无须选择分割文件。
)
※
指定已在预约文件里注册的生产程序进行单项注册时,该母体预约文件不会被设定为注册对象。
注册对象仅限该生产程序单项。

JaNets 使用说明书 17 程序管理器
17-13
17-3-1-2 有关「设计管理号」、「产品名」及「注释」的输入(仅生产程序可)
・输入「设计管理号」时(不可同时选择多个栏目)
选择后,会显示用于输入设计管理号的文本框。
图 17-3-6 设计管理号输入用的文本框
・输入「产品名」时(不可同时选择多个栏目)
选择后,会显示用于设定产品名的组合框。
图 17-3-7 选择产品名的组合框
※
输入了产品名的某些生产程序未被管理时,产品名列表里会仅显示空白。
在此处输入的「产品名」会反映到生产程序树形画面的按产品名显示里。
※
产品名的设定,可在「签入」时进行变更。
・输入「注释」时(不可同时选择多个栏目)
选择后,会显示用于输入注释的文本框。
图 17-3-8 输入注释用的文本框
在组合框里,会显示数据库里保存的生产程序里
设定的产品名列表,可从中选择并进行设定。
也可直接输入。
(最多输入文字数为 32 个字符)
未设定任何内容时,会设定为「未分类」。
直接输入
(
最多输入
64
个字符
)
。
※
注释的设定可在「签入」时变更
。
在输入注释用的文本框里直接输入。
(最多输入文字数为 64 个半角字符)。
※设计管理号的设定,可在「签入」时进行变更。

JaNets 使用说明书 17 程序管理器
17-14
17-3-2 数据库内文件夹或文件的移动
1. 选择管理显示画面内的文件或文件夹(可同时选择多个)。
用程序管理器用的工具条「删除」( )显示确认信息,进行删除。
※
其后的操作、文件夹操作亦同。
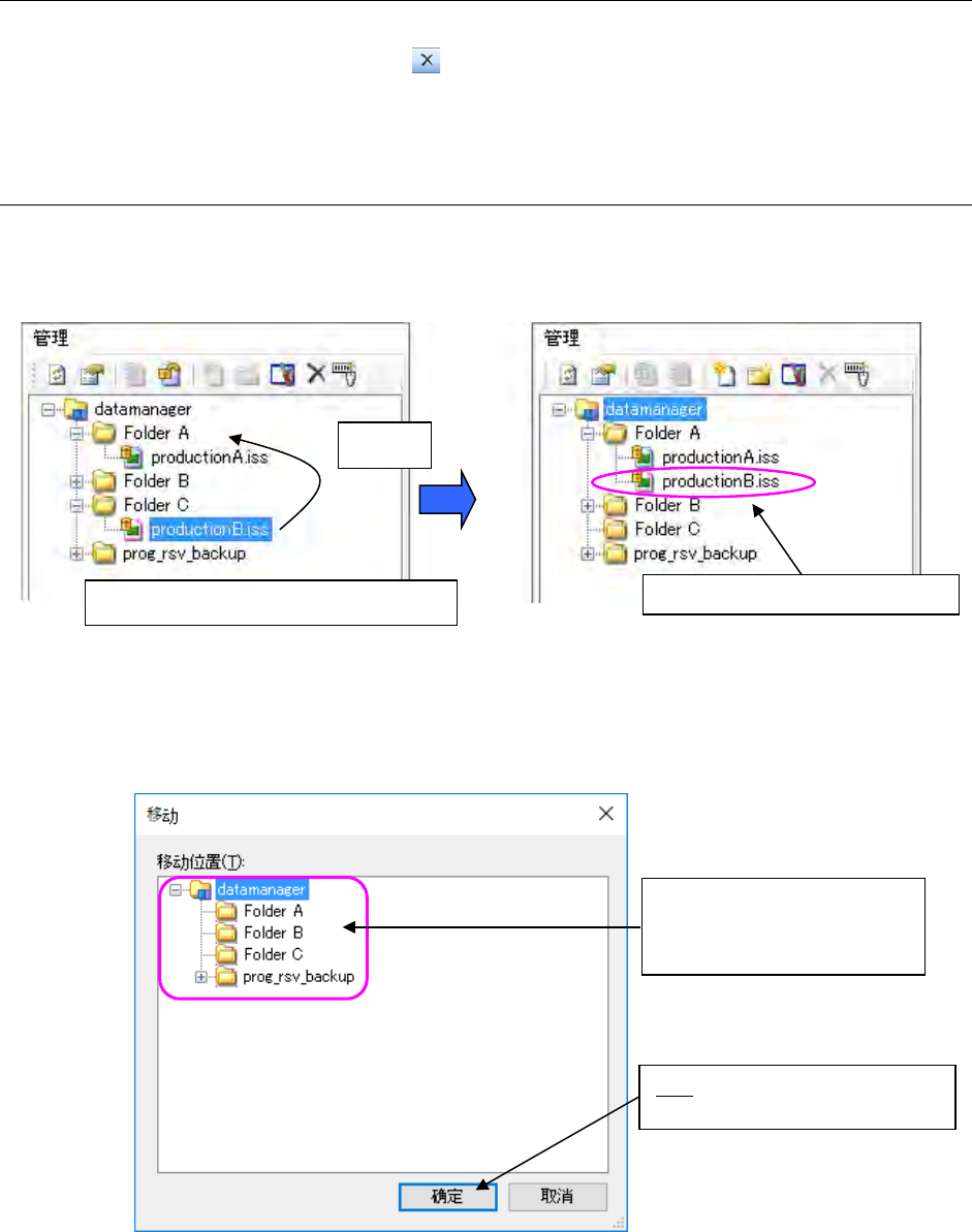
17-3-3 数据库内的文件夹间的文件的移动
有下面 1.2.两种方法。
1. 进行下面①、②的操作。
图 17-3-9 文件移动
2. 在管理显示画面里,选择要移动的文件(可同时选择多个),通过点击鼠标右键选择「移动」后,
会显示指定移动后目标位置的对话框。
图 17-3-10 指定移动后位置对话框
文件会移动到拖放的文件夹内。
①选择要移动的文件
(
可同时选择多个
)
。
确定:选择的文件会移动到该文件
夹内。
在指定移动后的目标位置对话
框里,从数据库的文件夹构成中
选择移动后的文件夹。
②拖放